1. 事务的实现
对数据库的事务而言,应该具有以下几点:创建(create)、提交(commit)、回滚(rollback)、关闭(close)。对应地,MyBatis将事务抽象成了Transaction接口:

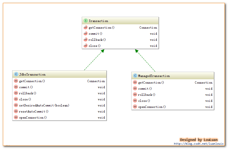
org.apache.ibaits.transaction.Transaction接口定义了获取Connection连接、提交、回滚和关闭的功能。
MyBatis的事务管理分为两种形式:
JdbcTransaction使用JDBC的事务管理机制:JdbcTransaction是使用的java.sql.Connection 上的commit和rollback功能,JdbcTransaction只是相当于对java.sql.Connection事务处理进行了一次包装(wrapper),Transaction的事务管理都是通过java.sql.Connection实现的。
ManagedTransaction使用MANAGED的事务管理机制:这种机制MyBatis自身不会去实现事务管理,而是让程序的容器如(JBOSS,Weblogic)来实现对事务的管理。使用ManagedTransaction的commit和rollback功能不会对事务有任何的影响,它什么都不会做,它将事务管理的权利移交给了容器来实现
SpringManagedTransaction使用Spring的事务管理机制:它其实也是通过使用JDBC来进行事务管理的,当spring的事务管理有效时,不需要操作commit/rollback/close,spring事务管理会自动帮我们完成
这两者的类图如下所示:
2. 事务的配置、创建
2.1 事务的配置
在Mybatis的配置文件中可以配置事务管理方式如下:
<?xml version="1.0" encoding="UTF-8"?>
<!DOCTYPE configuration PUBLIC "-//mybatis.org//DTD Config 3.0//EN" "http://mybatis.org/dtd/mybatis-3-config.dtd">
<configuration>
<environments default="development">
<environment id="development">
<!--配置事务的管理方式-->
<transactionManager type="JDBC" />
<!-- 配置数据库连接信息 -->
<dataSource type="POOLED">
<property name="driver" value="com.mysql.jdbc.Driver" />
<property name="url" value="jdbc:mysql://localhost:3306/mybatis" />
<property name="username" value="root" />
<property name="password" value="XDP" />
</dataSource>
</environment>
</environments>
</configuration>
<environment>节点定义了连接某个数据库的信息,其子节点<transactionManager> 的type 会决定我们用什么类型的事务管理机制。
2.2 事务工厂的创建
MyBatis事务的创建是交给TransactionFactory 事务工厂来创建的,如果我们将<transactionManager>的type 配置为"JDBC",那么,在MyBatis初始化解析<environment>节点时,会根据type="JDBC"创建一个JdbcTransactionFactory工厂,其源码如下:
/**
* 解析<transactionManager>节点,创建对应的TransactionFactory
* @param context
* @return
* @throws Exception
*/
private TransactionFactory transactionManagerElement(XNode context) throws Exception {
if (context != null) {
String type = context.getStringAttribute("type");
Properties props = context.getChildrenAsProperties();
/*
在Configuration初始化的时候,会通过以下语句,给JDBC和MANAGED注册对应的工厂类
typeAliasRegistry.registerAlias("JDBC", JdbcTransactionFactory.class);
typeAliasRegistry.registerAlias("MANAGED", ManagedTransactionFactory.class);
下述的resolveClass(type).newInstance()会创建对应的工厂实例
*/
TransactionFactory factory = (TransactionFactory) resolveClass(type).newInstance();
factory.setProperties(props);
return factory;
}
throw new BuilderException("Environment declaration requires a TransactionFactory.");
}
MyBatis对<transactionManager>节点的解析会生成 TransactionFactory实例;而对<dataSource>解析会生成datasouce实例。作为<environment>节点,会根据TransactionFactory和DataSource实例创建一个Environment对象,代码如下所示:
private void environmentsElement(XNode context) throws Exception {
if (context != null) {
if (environment == null) {
environment = context.getStringAttribute("default");
}
for (XNode child : context.getChildren()) {
String id = child.getStringAttribute("id");
//是和默认的环境相同时,解析之
if (isSpecifiedEnvironment(id)) {
//1.解析<transactionManager>节点,决定创建什么类型的TransactionFactory
TransactionFactory txFactory = transactionManagerElement(child.evalNode("transactionManager"));
//2. 创建dataSource
DataSourceFactory dsFactory = dataSourceElement(child.evalNode("dataSource"));
DataSource dataSource = dsFactory.getDataSource();
//3. 使用了Environment内置的构造器Builder,传递id 事务工厂TransactionFactory和数据源DataSource
Environment.Builder environmentBuilder = new Environment.Builder(id)
.transactionFactory(txFactory)
.dataSource(dataSource);
configuration.setEnvironment(environmentBuilder.build());
}
}
}
}
Environment表示着一个数据库的连接,生成后的Environment对象会被设置到Configuration实例中,以供后续的使用。

2.2.1 事务工厂
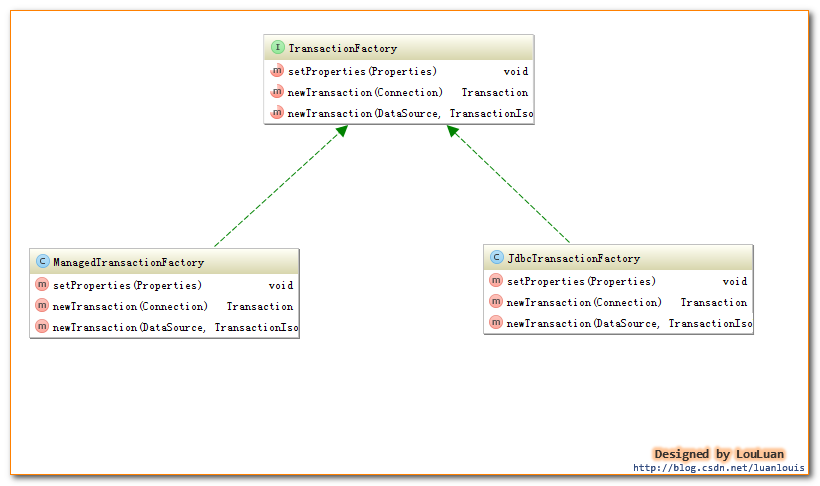
事务工厂Transaction定义了创建Transaction的两个方法:一个是通过指定的Connection对象创建Transaction,另外是通过数据源DataSource来创建Transaction。与JDBC 和MANAGED两种Transaction相对应,TransactionFactory有两个对应的实现的子类:

2.3 事务Transaction的创建
通过事务工厂TransactionFactory很容易获取到Transaction对象实例。我们以JdbcTransaction为例,看一下JdbcTransactionFactory是怎样生成JdbcTransaction的,代码如下:
public class JdbcTransactionFactory implements TransactionFactory {
public void setProperties(Properties props) {
}
/**
* 根据给定的数据库连接Connection创建Transaction
* @param conn Existing database connection
* @return
*/
public Transaction newTransaction(Connection conn) {
return new JdbcTransaction(conn);
}
/**
* 根据DataSource、隔离级别和是否自动提交创建Transacion
*
* @param ds
* @param level Desired isolation level
* @param autoCommit Desired autocommit
* @return
*/
public Transaction newTransaction(DataSource ds, TransactionIsolationLevel level, boolean autoCommit) {
return new JdbcTransaction(ds, level, autoCommit);
}
}
JdbcTransactionFactory会创建JDBC类型的Transaction,即JdbcTransaction。类似地,ManagedTransactionFactory也会创建ManagedTransaction。
3. 示例
3.1 myBatis单独使用时,使用SqlSession来处理事务
3.2 和Spring集成后,使用Spring的事务管理
4. 缓存机制
参考
https://blog.csdn.net/luanlouis/article/details/37992171
来源:oschina
链接:https://my.oschina.net/u/2968041/blog/1845224
