Saying and doing are two different things.
简单工厂模型

何谓工厂?可以生产产品,产品可以枚举。
#include<iostream>
class AbstructProduct {
public:
virtual~AbstructProduct() {};
virtual void show() = 0;
};
class ConcreteProductA : public AbstructProduct {
public:
void show() override {
std::cout<< "show product A." <<std::endl;
}
};
class ConcreteProductB : public AbstructProduct {
public:
void show() override {
std::cout<< "show product B." <<std::endl;
}
};
class SimpleFactory {
public:
ConcreteProductA createProductA() {
return ConcreteProductA{};
}
ConcreteProductB createProductB() {
return ConcreteProductB{};
}
};
int main() {
//client.
//create a factory.
auto factory = SimpleFactory{};
ConcreteProductA a = factory.createProductA();
ConcreteProductB b = factory.createProductB();
a.show();
b.show();
return 0;
}
既然有抽象,那不多态一下对不起抽这一象。
#include<iostream>
class AbstructProduct {
public:
virtual~AbstructProduct() {};
virtual void show() const = 0;
};
class ConcreteProductA : public AbstructProduct {
public:
void show() const override {
std::cout<< "show product A." <<std::endl;
}
};
class ConcreteProductB : public AbstructProduct {
public:
void show() const override {
std::cout<< "show product B." <<std::endl;
}
};
class SimpleFactory {
public:
ConcreteProductA createProductA() {
return ConcreteProductA{};
}
ConcreteProductB createProductB() {
return ConcreteProductB{};
}
};
int main() {
//client.
//create a factory.
auto factory = SimpleFactory{};
const AbstructProduct& a = factory.createProductA();
AbstructProduct&& b = factory.createProductB();
a.show();
b.show();
return 0;
}
既然多态可以同意工厂的返回类型,那么我们就可以对上面的工厂做进一步的抽象。
#include<iostream>
#include<memory>
class AbstructProduct {
public:
virtual~AbstructProduct() {};
virtual void show() const = 0;
};
class ConcreteProductA : public AbstructProduct {
public:
void show() const override {
std::cout<< "show product A." <<std::endl;
}
};
class ConcreteProductB : public AbstructProduct {
public:
void show() const override {
std::cout<< "show product B." <<std::endl;
}
};
class SimpleFactory {
public:
//enum product type: "productA", "productB"
std::shared_ptr<AbstructProduct> createProduct(std::string productType) {
if("productA" == productType) {
return std::shared_ptr<ConcreteProductA>(new ConcreteProductA());
} else if("productB" == productType) {
return std::shared_ptr<ConcreteProductB>(new ConcreteProductB());
} else {
//当然还可以有产品c
return std::shared_ptr<AbstructProduct>(nullptr);
//返回值其实可以使用std::optional
}
}
};
int main() {
//client.
//create a factory.
auto factory = SimpleFactory{};
auto a = factory.createProduct("productA");
auto b = factory.createProduct("productB");
a->show();
b->show();
return 0;
}
我们可以再深入一点,如果上面的工厂要新增产品C呢?那么我们就需要创建class ConcreteProductC继承AbstructProduct, 然后再在SimpleFactory的createProduct方法扩展"productC", 这样做是没有错的,但是确实挺麻烦的。 可以怎么解决呢,我抬头望天,掐指一算,可以使用ioc控制反转来实现产品的扩展。这玩意儿在java里很普遍,当然咱c++也是可以安排的:https://github.com/gdlxSong/GdlLib/tree/master/gdltool/IocContainer, 工厂模式有自己的想法(用途(ioc对它矫枉过正)), 我就不去实现了。
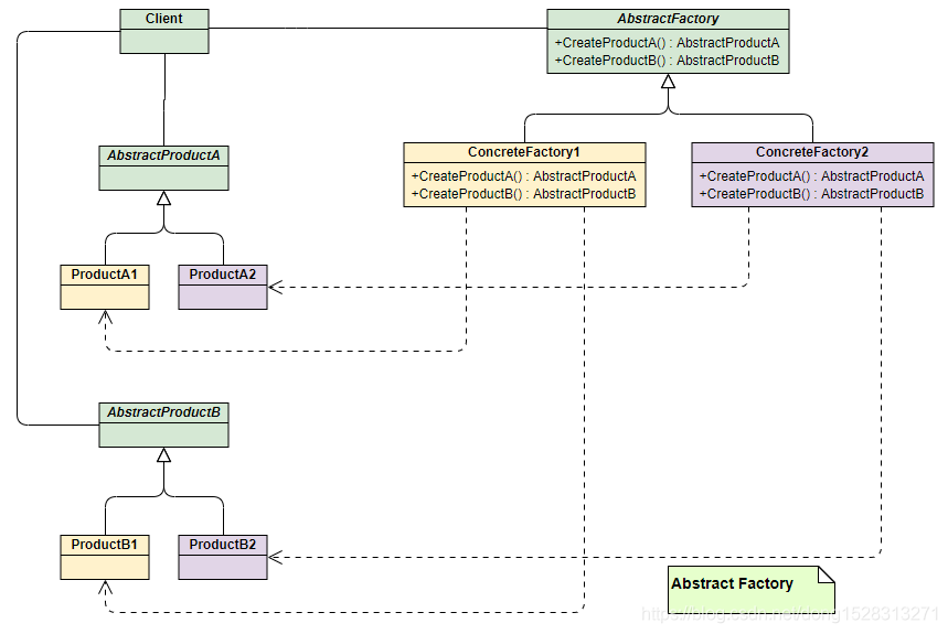
抽象工厂模式

何谓抽象,抽取共性,减少冗余。
#include <iostream>
#include <memory>
//phone
class IPhone {
public:
virtual ~IPhone() {};
virtual void call() = 0;
virtual void show() = 0;
};
class ApplePhone : public IPhone {
public:
void call() override {
std::cout<<"apple call."<<std::endl;
}
void show() override {
std::cout<<"apple show."<<std::endl;
}
};
class HuaWeiPhone : public IPhone {
public:
void call() override {
std::cout<<"huawei call."<<std::endl;
}
void show() override {
std::cout<<"huawei show."<<std::endl;
}
};
//pc
class IComputer {
public:
virtual void show() = 0;
virtual void play() = 0;
virtual ~IComputer() {};
};
class XiaoMiCompurter : public IComputer {
public:
void show() override {
std::cout<<"xiaomi show."<<std::endl;
}
void play() override {
std::cout<<"xiaomi play."<<std::endl;
}
};
class MacCompurter : public IComputer {
public:
void show() override {
std::cout<<"Mac show."<<std::endl;
}
void play() override {
std::cout<<"Mac play."<<std::endl;
}
};
class AbstructFactory {
public:
virtual std::shared_ptr<IPhone> createPhone() = 0;
virtual std::shared_ptr<IComputer> createComputer() = 0;
virtual ~AbstructFactory() {};
};
class ConcreteFactory1 : public AbstructFactory {
public:
std::shared_ptr<IPhone> createPhone() override {
return std::shared_ptr<IPhone>(new ApplePhone());
}
std::shared_ptr<IComputer> createComputer() override {
return std::shared_ptr<IComputer>(new MacCompurter());
}
};
class ConcreteFactory2 : public AbstructFactory {
public:
std::shared_ptr<IPhone> createPhone() override {
return std::shared_ptr<IPhone>(new HuaWeiPhone());
}
std::shared_ptr<IComputer> createComputer() override {
return std::shared_ptr<IComputer>(new XiaoMiCompurter());
}
};
int main() {
//create factory.
auto factory1 = ConcreteFactory1();
auto phone1 = factory1.createPhone();
auto computer1 = factory1.createComputer();
//execute.
phone1->call();
phone1->show();
computer1->show();
computer1->play();
auto factory2 = ConcreteFactory2();
auto phone2 = factory2.createPhone();
auto computer2 = factory2.createComputer();
//execute.
phone2->call();
phone2->show();
computer2->show();
computer2->play();
return 0;
}
应用场景
不管是简单工厂模式,工厂方法模式还是抽象工厂模式,他们具有类似的特性,所以他们的适用场景也是类似的。
首先,作为一种创建类模式,在任何需要生成复杂对象的地方,都可以使用工厂方法模式。有一点需要注意的地方就是复杂对象适合使用工厂模式,而简单对象,特别是只需要通过new就可以完成创建的对象,无需使用工厂模式。如果使用工厂模式,就需要引入一个工厂类,会增加系统的复杂度。
其次,工厂模式是一种典型的解耦模式,迪米特法则在工厂模式中表现的尤为明显。假如调用者自己组装产品需要增加依赖关系时,可以考虑使用工厂模式。将会大大降低对象之间的耦合度。
再次,由于工厂模式是依靠抽象架构的,它把实例化产品的任务交由实现类完成,扩展性比较好。也就是说,当需要系统有比较好的扩展性时,可以考虑工厂模式,不同的产品用不同的实现工厂来组装。
来源:CSDN
作者:纵使微芒如烟
链接:https://blog.csdn.net/dong1528313271/article/details/104900566