1 基于度量来分析自己的程序结构
第一次作业:
uml类图:

其中main函数在Expression类中,Amalgamate类解析输入的格式,Expression类中为计算和合并。
Polynomial类为多项式类,该类将输入数据实例化为一个个多项式对象,该类的变量有系数,常数以及两个判定是否为系数和是否被Expression类中compute方法计算的boolean类型变量。
度量分析:

由此可以看出Expression.out的圈复杂度和模块设计复杂度较高,软件模块设计复杂度高意味模块耦合度高,这将导致模块难于隔离、维护和复用,圈复杂度大说明程序代码可能质量低且难于测试和维护,经验表明,程序的可能错误和高的圈复杂度有着很大关系。所以此部分还可以做出优化。
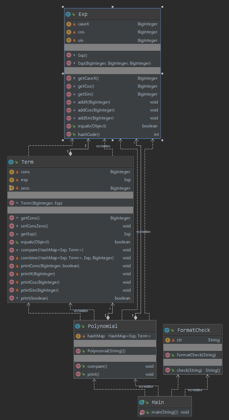
第二次作业:
UML类图:

FormatCheck类为字符串格式检查,Exp类记录的是多项式类型,并提供了一系列接口,Term类实现的则是整个多项式的合并方法,Polynomial类为多项式类,该类实现了对多项式的求导。
度量分析:

由此可以看出Polynomial.Polynomial方法的圈复杂度和模块设计度比较高,也是因为这部分是多项式求导的计算部分,所以复杂度较高。
第三次作业:
UML类图:



第三次作业比较复杂,三个包加一个main函数类,compute包主要是多项式求导计算,包括DiffExpression类,PrintTree类和Simplify类;expression包主要是多项式对象建立和多项式树的建立,包括Builder类、Checker类、Operate类和Tree类;factor包是每一个多项式的因子,包括父类Factor,以及四个子类。expression包中:Tree类为树的初始化类,包括左右节点以及计算符号op和因子factorOperate类定义了每一种op的全局定义,方便后面计算。Checker类为对输入的数据进行格式检查和建立树。compute包中:DiffExpression类主要进行多项式求导的方法,建立两个树,一个是输入树,一个是输出树,并通过PrintTree类中printPoly方法输出数据。
度量分析:


由此可见树的建立方法和求导计算方法比较复杂,此部分也存在一些问题,后面会提。
2 分析自己的程序bug:
第一次作业:无
第二次作业:第二次作业存在的主要bug是正则表达式部分存在一些问题,应该在先进行illegal检查后,再删去空格,再检查括号内是否为x,这样可以防止(x )、( x)、( x )类似类型报错。格式检查先删去空格,然后再每一项结束增加空格,再通过split拆分为一个一个多项式
第三次作业:第三次作业存在设计问题,在DiffExpression类的求导计算中,无法处理类似sin(cos(x))这样的嵌套三角函数问题。
3 分析自己发现别人程序bug所采用的策略:
先通过阅读别人的代码,特别是正则表达式部分,在理解了逻辑之后再进行测试。
4 应用对象创建模式
三次作业中除了求导在同一个类中计算,每一个类的每一种方法都不是特别复杂,x sin cos分别在不同的类创建,在计算方面还可以进行优化。
5 对比心得体会
优秀的代码层次分明,在此还需要改进,以后的作业应该尽量早点开始,早点优化。提高代码的复用性,减少代码的重构,不重复造轮子。
来源:https://www.cnblogs.com/q1714573172/p/12536376.html