ZYNQ:PS点亮PL的LED

删除回忆录丶 提交于 2019-12-01 10:01:42

1、创建一个工程首先

2、添加一个ZYNQ7的内核。方法详见hello world

配置1

 

 

 

DDR配置

 

 

时钟配置

 

 

3、在创建一个IP核:gpio的IP核

 

编辑:定义方向输出,定义4个管脚

 

 

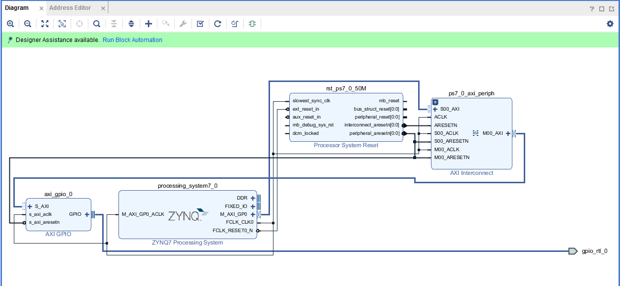
4、连线

 

全部打钩,ok

 

 

 

自动连线以后变成如下

 

 

 

5、重命名IO口,鼠标点击如下位置。

 

 左侧位置改名字

 

 

 

6、

 

 

7、点击验证我们的设计

 

 

 8、生成HDL包装

 

 

 

 

 

在生成

 

 

9、添加管脚约束

 

 

创建约束文件

 

 

 

10、综合

 

 11、

 

标签
易学教程内所有资源均来自网络或用户发布的内容,如有违反法律规定的内容欢迎反馈
该文章没有解决你所遇到的问题?点击提问,说说你的问题,让更多的人一起探讨吧!