Django REST framework视图
学习序列化的时候发现有大量的冗余代码,所以我们要使用Django REST framework里的视图减少我们的代码
DRF中的request
在Django REST Framework中内置的Request类扩展了Django中的Request类,实现了很多方便的功能--如请求数据解析和认证等。
比如,区别于Django中的request从request.GET中获取URL参数,从request.POST中取某些情况下的POST数据。
在APIView中封装的request,就实现了请求数据的解析:
对于GET请求的参数我们通过request.query_params来获取。
对于POST请求、PUT请求的数据我们通过request.data来获取。
学习序列化时的部分


from rest_framework.views import APIView
from rest_framework.response import Response
from .models import *
from django.shortcuts import HttpResponse
from django.core import serializers
from rest_framework import serializers
class BookSerializers(serializers.ModelSerializer):
class Meta:
model=Book
fields="__all__"
#depth=1
class PublshSerializers(serializers.ModelSerializer):
class Meta:
model=Publish
fields="__all__"
depth=1
class BookViewSet(APIView):
def get(self,request,*args,**kwargs):
book_list=Book.objects.all()
bs=BookSerializers(book_list,many=True,context={'request': request})
return Response(bs.data)
def post(self,request,*args,**kwargs):
print(request.data)
bs=BookSerializers(data=request.data,many=False)
if bs.is_valid():
print(bs.validated_data)
bs.save()
return Response(bs.data)
else:
return HttpResponse(bs.errors)
class BookDetailViewSet(APIView):
def get(self,request,pk):
book_obj=Book.objects.filter(pk=pk).first()
bs=BookSerializers(book_obj,context={'request': request})
return Response(bs.data)
def put(self,request,pk):
book_obj=Book.objects.filter(pk=pk).first()
bs=BookSerializers(book_obj,data=request.data,context={'request': request})
if bs.is_valid():
bs.save()
return Response(bs.data)
else:
return HttpResponse(bs.errors)
class PublishViewSet(APIView):
def get(self,request,*args,**kwargs):
publish_list=Publish.objects.all()
bs=PublshSerializers(publish_list,many=True,context={'request': request})
return Response(bs.data)
def post(self,request,*args,**kwargs):
bs=PublshSerializers(data=request.data,many=False)
if bs.is_valid():
# print(bs.validated_data)
bs.save()
return Response(bs.data)
else:
return HttpResponse(bs.errors)
class PublishDetailViewSet(APIView):
def get(self,request,pk):
publish_obj=Publish.objects.filter(pk=pk).first()
bs=PublshSerializers(publish_obj,context={'request': request})
return Response(bs.data)
def put(self,request,pk):
publish_obj=Publish.objects.filter(pk=pk).first()
bs=PublshSerializers(publish_obj,data=request.data,context={'request': request})
if bs.is_valid():
bs.save()
return Response(bs.data)
else:
return HttpResponse(bs.errors)
mixin混合类编写视图
from rest_framework import mixins
from rest_framework import generics
class BookViewSet(mixins.ListModelMixin,
mixins.CreateModelMixin,
generics.GenericAPIView):
queryset = Book.objects.all()
serializer_class = BookSerializers
def get(self, request, *args, **kwargs):
return self.list(request, *args, **kwargs)
def post(self, request, *args, **kwargs):
return self.create(request, *args, **kwargs)
class BookDetailViewSet(mixins.RetrieveModelMixin,
mixins.UpdateModelMixin,
mixins.DestroyModelMixin,
generics.GenericAPIView):
queryset = Book.objects.all()
serializer_class = BookSerializers
def get(self, request, *args, **kwargs):
return self.retrieve(request, *args, **kwargs)
def put(self, request, *args, **kwargs):
return self.update(request, *args, **kwargs)
def delete(self, request, *args, **kwargs):
return self.destroy(request, *args, **kwargs)
使用通用的基于类的视图
通过使用mixin类,我们使用更少的代码重写了这些视图,但我们还可以再进一步。REST框架提供了一组已经混合好(mixed-in)的通用视图,我们可以使用它来简化我们的views.py模块。
from rest_framework import mixins
from rest_framework import generics
class BookViewSet(generics.ListCreateAPIView):
queryset = Book.objects.all()
serializer_class = BookSerializers
class BookDetailViewSet(generics.RetrieveUpdateDestroyAPIView):
queryset = Book.objects.all()
serializer_class = BookSerializers
class PublishViewSet(generics.ListCreateAPIView):
queryset = Publish.objects.all()
serializer_class = PublshSerializers
class PublishDetailViewSet(generics.RetrieveUpdateDestroyAPIView):
queryset = Publish.objects.all()
serializer_class = PublshSerializers
使用视图集
只写一个视图类,那就需要改urls了,让他们都指向那一个类:
url(r'^books/$', views.BookViewSet.as_view({
"get":"list",
"post":"create"
}),name="book_list"),
url(r'^books/(?P<pk>\d+)$', views.BookViewSet.as_view({
'get': 'retrieve',
'put': 'update',
'patch': 'partial_update',
'delete': 'destroy'
}),name="book_detail"),
views.py:
from rest_framework import viewsets
class BookViewSet(viewsets.ModelViewSet):
queryset = Book.objects.all()
serializer_class = BookSerializers
高级路由
捂脸表情,路由还能再简化一次
from rest_framework.routers import DefaultRouter
router = DefaultRouter()
router.register(r'school', views.SchoolView)
router.register(r'student', views.SchoolView)
# 注册完后会帮你生成url只需要加入到url里
urlpatterns += router.urls 或 url(r'', include(routers.urls))
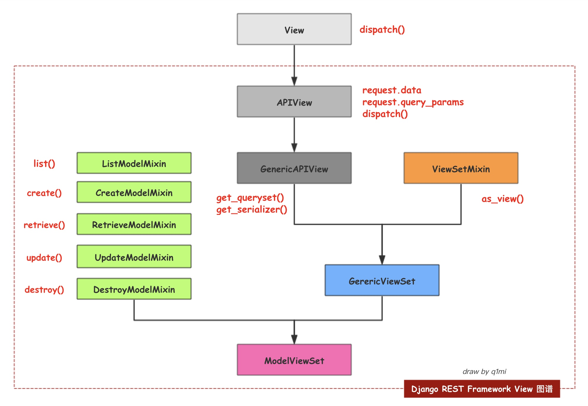
原理流程图

来源:oschina
链接:https://my.oschina.net/u/4258502/blog/4089206