
- 起源 -
Saga模型起源于1987年 Hector Garcia-Molina,Kenneth Salem 发表的论文《Sagas》,是分布式事务相关概念最早出现的。
Saga模型是把一个分布式事务拆分为多个本地事务,每个本地事务都有相应的执行模块和补偿模块(对应TCC中的Confirm和Cancel),当Saga事务中任意一个本地事务出错时,可以通过调用相关的补偿方法恢复之前的事务,达到事务最终一致性。

- 组成 -
Saga模型主要分:
一串子事务(本地事务)的事务链
每个Saga子事务Tn, 都有对应的补偿定义 Cn用于撤销Tn造成的结果
每个Tn都没有“预留”动作,直接提交到库。
执行顺序:
子事务序列 T1, T2, …, Tn得以完成 (最佳情况)
或者序列 T1, T2, …, Tj, Cj-1, …, C2, C1, 0 < j < n, 得以完成
数据隔离性:
业务层控制并发
在应用层加锁
应用层预先冻结资源等
恢复方式:
向后恢复:补偿所有已完成的事务,如果任一子事务失败
向前恢复:重试失败的事务,假设每个子事务最终都会成功
从Saga模型的上述定义中,Saga 模型可以满足事务的三个特性:
原子性:Saga 协调器协调事务链中的本地事务要么全部提交,要么全部回滚。
一致性:Saga 事务可以实现最终一致性。
持久性:基于本地事务,所以这个特性可以很好实现。
从数据隔离性上分析,我们可以发现Saga模型无法保证外部的原子性和隔离性,因为可以查看其他sagas的部分结果,论文中有对应的表述:


- 注意事项 -
Saga 事务和 TCC 事务一样,都是强依靠业务改造,所以要求业务方在设计上要遵循三个策略:
允许空补偿:网络异常导致事务的参与方只收到了补偿操作指令,因为没有执行过正常操作,因此要进行空补偿。
保持幂等性:事务的正向操作和补偿操作都可能被重复触发,因此要保证操作的幂等性。
防止资源悬挂:原因是网络异常导致事务的正向操作指令晚于补偿操作指令到达,则要丢弃本次正常操作,否则会出现资源悬挂问题。

- Saga和TCC对比 -
虽然 Saga 和 TCC 都是补偿事务,但是由于提交阶段不同,所以两者也是有不同的:
Saga 没有Try行为,直接Commit,所以会留下原始事务操作的痕迹,Cancel属于不完美补偿,需要考虑对业务上的影响。TCC Cancel是完美补偿的Rollback,补偿操作会彻底清理之前的原始事务操作,用户是感知不到事务取消之前的状态信息的。
Saga 的补偿操作通常可以异步执行,TCC的Cancel和Confirm可以跟进需要是否异步化。
Saga 对业务侵入较小,只需要提供一个逆向操作的Cancel即可;而TCC需要对业务进行全局性的流程改造。
TCC最少通信次数为2n,而Saga为n(n=子事务的数量)。

- Saga实现 -
目前业界提供了两类Saga的实现方式,一种是基于业务逻辑层Proxy设计(基于AOP实现),比如华为的ServiceComb;一种是状态机实现的机制,比如阿里的Seata的Saga模式。
Aop Proxy实现原理如下:

业务逻辑层调用上加上事务注解@Around(“execution(* *(..)) && @annotation(TX)”),Proxy在真正业务逻辑被调用之前, 生成一个全局唯一 TXID 标示事务组,TXID保存在ThreadLocal变量里,方法开始前写入,完成后清除,并向远端数据库写入 TXID 并把事务组置为开始状态。业务逻辑层调用数据访问层之前,通过RPCProxy代理记录当前调用请求参数。如果业务正常,调用完成后,当前方法的调用记录存档或删除。如果业务异常,查询调用链反向补偿

数据访问层设计:原始接口必须保证幂等性,满足本地原子性。提供补偿接口实现反向操作。这方面可以在框架层面做一些通用补偿实现,降低使用成本,当然补偿接口也是必须也有幂等性保证。还可以提供补偿注解,基于原则接口方法,在方法名加注解标注补偿方法名:@Compensable(cancelMethod=“cancelRecord”)

补偿策略:首先是调用执行失败,修改事务组状态;其次分布式事务补偿服务异步执行补偿
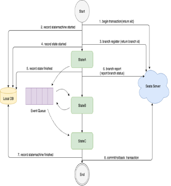
状态机引擎Saga原理如下:流程为--先执行stateA, 再执行stateB,然后执行stateC


"状态"的执行是基于事件驱动的模型,stateA执行完成后,会产生路由消息放入EventQueue,事件消费端从EventQueue取出消息,执行stateB。
在整个状态机启动时会调用Seata Server开启分布式事务,并生产xid, 然后记录"状态机实例"启动事件到本地数据库。
当执行到一个"状态"时会调用Seata Server注册分支事务,并生产branchId, 然后记录"状态实例"开始执行事件到本地数据库。
当一个"状态"执行完成后会记录"状态实例"执行结束事件到本地数据库, 然后调用Seata Server上报分支事务的状态。
当整个状态机执行完成, 会记录"状态机实例"执行完成事件到本地数据库, 然后调用Seata Server提交或回滚分布式事务。

- Saga Aop Proxy流程示例 -
交易创建订单事务组正常流程:锁库存->减红包->创建订单



- 总结 -
我们已经介绍了XA、2PC、3PC、TCC四种事务模型,但是都不大推荐使用。本文的Saga模式是我主推荐的事务模型,可以适用于大部分的同步事务上。因为华为的ServiceComb中的事务模块目前并非十分独立,所以强烈推荐Seata。Seata不仅支持Saga模式,,还提供了状态机的可视化操作制作,使用成本比较底下。而且Seata的AT模式利用数据库镜像实现了自动补偿机制,又更进一步的优化了Saga模型的缺点。

- 作者介绍 -
孙玄
毕业于浙江大学,奈学教育创始人兼CEO,前转转公司技术委员会主席,前58集团技术委员会主席,前百度资深研发工程师,腾讯云TVP,阿里云MVP,在线直播大课《百万架构师》品牌创始人。
林淮川
毕业于西安交通大学;奈学教育《百万架构师训练营》的讲师,奈学教育企业级源码内源负责人,前大树金融高级架构师;前大树金融技术委员会开创者;前大树金融供应链金融技术总监;前天阳宏业交易事业部技术主管;多年互联网金融行业(ToB)经验。
“
阅读原文
”有老师出镜小聊片刻,也欢迎小伙伴关注B站“
架构师
那点事儿
”
后
续还会有更多精彩内容!
本文分享自微信公众号 - 川聊架构(gh_44ec4115d261)。
如有侵权,请联系 support@oschina.cn 删除。
本文参与“OSC源创计划”,欢迎正在阅读的你也加入,一起分享。
来源:oschina
链接:https://my.oschina.net/u/133079/blog/4450982
