1.STM32的三种Boot模式
STM32的启动方式一般以储存器的类型来区分,如下: 内部FLASH启动方式 ,内部SRAM启动方式 ,系统储存器启动方式。
2.基于MDK创建纯汇编语言的STM32工程
创建工程
新建工程,在选择芯片的时候基于自己使用的硬件选择,我使用的是stm32f103指南者,所以选择如以下:
然后配置环境的时候,做以下勾选:
右键点击source group1添加新文件,由于要使用汇编语言,所以添加.s文件,然后命名和修改文件路径。
连接硬件
用杜邦线将开发板和st-link相连,其中开发板的SWDIO连st-link的SWDIO,开发板的SWCLK连st-link的SWCLK,开发板的GND连st-link的GND,开发板的3v3连st-link的3v3。
在线调试
点击魔术棒,在Debug中选择ST-Link Debugger,然后点击settings
设置端口为SW,点击Flash Download
点击add选择添加
然后就可以编译调试了
调试代码
AREA MYDATA, DATA
AREA MYCODE, CODE
ENTRY
EXPORT __main
__main
MOV R0, #10
MOV R1, #11
MOV R2, #12
MOV R3, #13
;LDR R0, =func01
BL func01
;LDR R1, =func02
BL func02
BL func03
LDR LR, =func01
LDR PC, =func03
B .
func01
MOV R5, #05
BX LR
func02
MOV R6, #06
BX LR
func03
MOV R7, #07
MOV R8, #08
BX LR
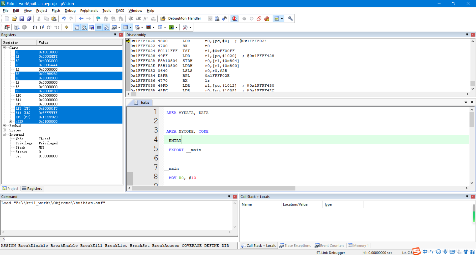
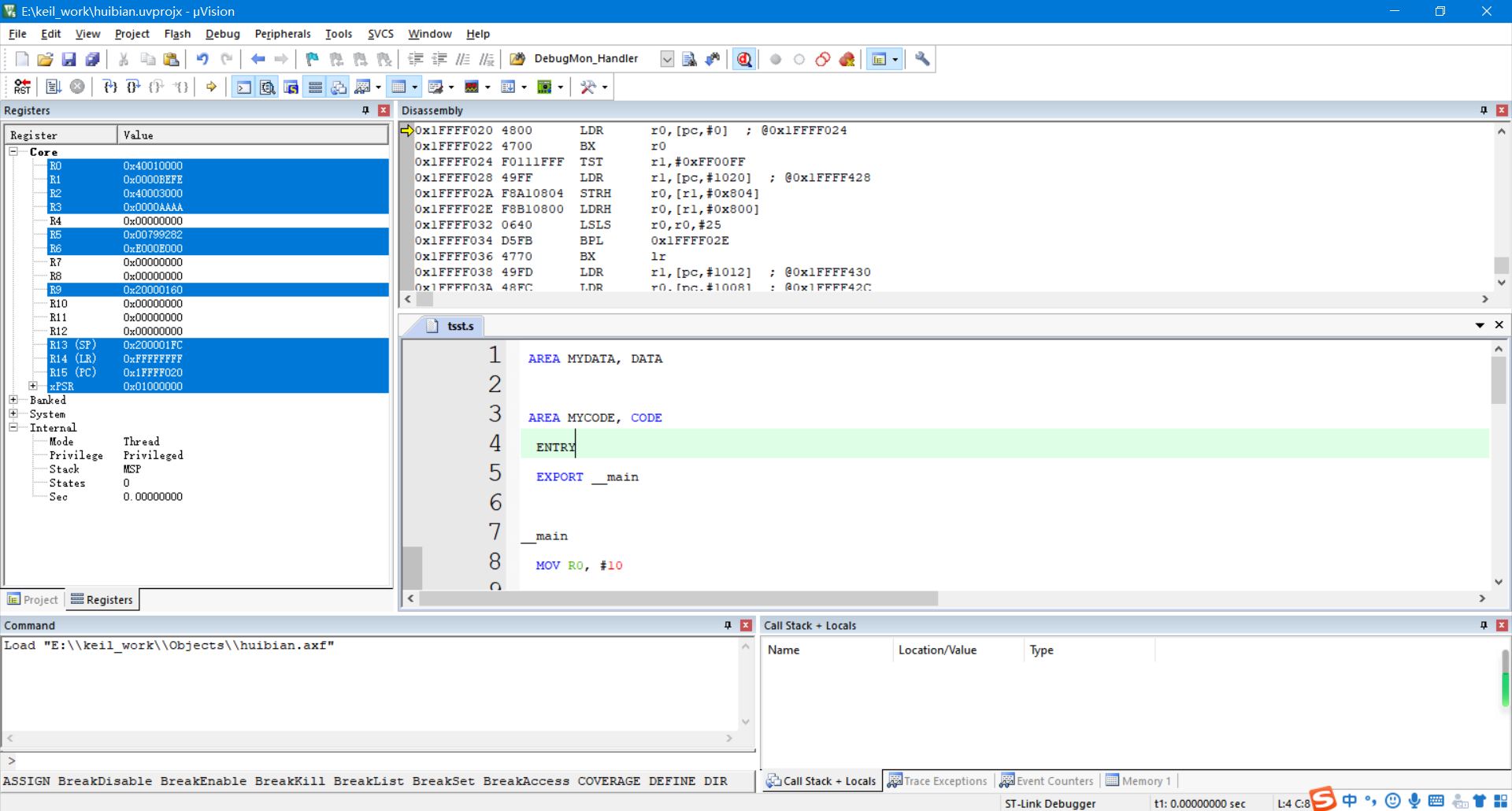
动态调试界面如下:
查看hex文件

第一个字节表示本行数据的长度;
第二、三字节表示本行数据的起始地址;
第四字节 表示数据类型;
3.用汇编程序完成闪烁LED的程序
按照以上的方法新建工程,不需要配置环境。
然后加入.s文件,加入以下代码(这是针对于stm32f103指南者的,硬件不同,小灯所接的端口地址不同)
LED0 EQU 0x40010c00
RCC_APB2ENR EQU 0x40021018
GPIOA_CRH EQU 0x40010804
Stack_Size EQU 0x00000400
AREA STACK, NOINIT, READWRITE, ALIGN=3
Stack_Mem SPACE Stack_Size
__initial_sp
AREA RESET, DATA, READONLY
__Vectors DCD __initial_sp ; Top of Stack
DCD Reset_Handler ; Reset Handler
AREA |.text|, CODE, READONLY
THUMB
REQUIRE8
PRESERVE8
ENTRY
Reset_Handler
BL LED_Init
MainLoop BL LED_ON
BL Delay
BL LED_OFF
BL Delay
B MainLoop
LED_Init
PUSH {
R0,R1, LR}
LDR R0,=RCC_APB2ENR
ORR R0,R0,#0x04
LDR R1,=RCC_APB2ENR
STR R0,[R1]
LDR R0,=GPIOA_CRH
BIC R0,R0,#0x0F
LDR R1,=GPIOA_CRH
STR R0,[R1]
LDR R0,=GPIOA_CRH
ORR R0,R0,#0x03
LDR R1,=GPIOA_CRH
STR R0,[R1]
MOV R0,#1
LDR R1,=LED0
STR R0,[R1]
POP {
R0,R1,PC}
LED_ON
PUSH {
R0,R1, LR}
MOV R0,#0
LDR R1,=LED0
STR R0,[R1]
POP {
R0,R1,PC}
LED_OFF
PUSH {
R0,R1, LR}
MOV R0,#1
LDR R1,=LED0
STR R0,[R1]
POP {
R0,R1,PC}
Delay
PUSH {
R0,R1, LR}
MOVS R0,#0
MOVS R1,#0
MOVS R2,#0
DelayLoop0
ADDS R0,R0,#1
CMP R0,#330
BCC DelayLoop0
MOVS R0,#0
ADDS R1,R1,#1
CMP R1,#330
BCC DelayLoop0
MOVS R0,#0
MOVS R1,#0
ADDS R2,R2,#1
CMP R2,#15
BCC DelayLoop0
POP {
R0,R1,PC}
; NOP
END

效果图如下:
来源:oschina
链接:https://my.oschina.net/u/4286781/blog/4869457