转载至:www.limesdr.com.cn SDR中文网 LimeSDR-Mini简介1
什么是LimeSDR-Mini
LimeSDR-Mini是Lime Microsystem推出的开源软件无线电开发硬件,是LimeSDR软件定义无线电开发板中一款体积更小,价格更便宜的产品。
LimeSDR-Mini推出的早期优惠价格为99美元(约630人民币),并在推出后24小时内售馨全部500件,成为销售最快的软件定义无线电产品之一。现在可以通过Crowd Supply进行预订,也可以在淘宝上面购买到,价格为139美元(约900人民币)。
最重要的:全部开源(软件,硬件,应用程序)见“LimeSDR-Mini资源合集”
这是一场无线电领域的革命
LimeSDR-Mini设定的低价位已经使几乎任何人都可以采用尖端硬件来开发无线应用。
Lime与Ubuntu合作,推出了针对LimeSDR系统的应用程序商店。据此,开发人员可以下载应用程序,并可在几分钟内实现一个移动、物联网(IoT)或其他无线网络的运行。
Lime无线电技术的开源性质,加上可以在平台上运行的众多应用,Lime正在改变移动和无线系统开发的方式。
LimeSDR-Mini 能干什么
支持10MHz到3.5GHz之间几乎所有类型的无线技术,包括UMS、LTE,SDM、LoRa、蓝牙、RFID、Zigbee和数字广播等等。甚至,你可以用它DIY自己的无线设计,它就是你通往无线通信的钥匙。
LimeSDR-Mini 让一切都变得简单
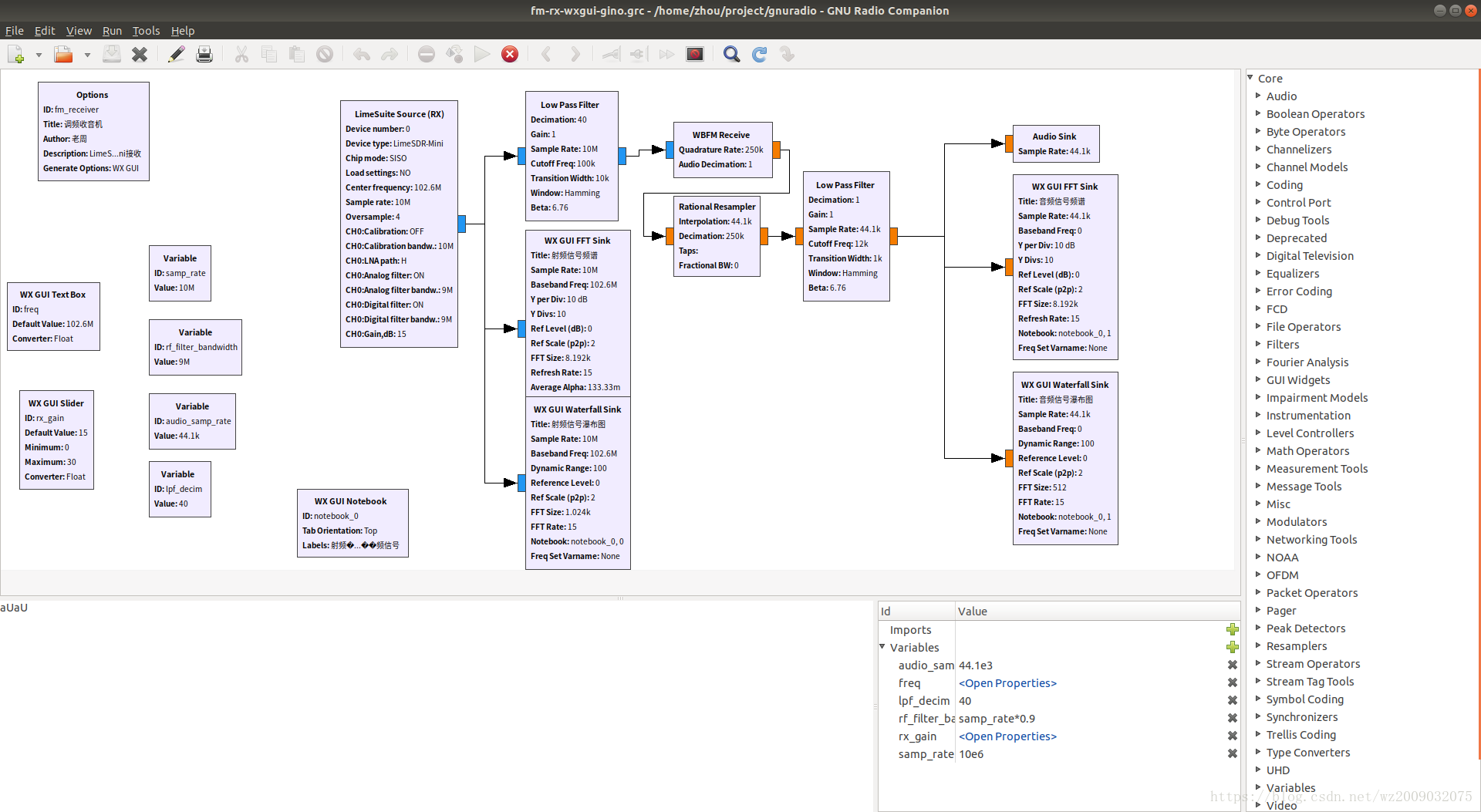
比如:分分钟搭建FM广播台(GNU Radio)
比如:成为世界上最小的数字电视发射机
由Evariste Okcestbon开发,这款开源原型实现了:实时传输来自Raspberry Pi相机(PiCam)的图像,并实现了avc2ts,dvb2iq和limetx软件进行编码,在1.2 GHz业余电视频带上传输H.264视频。
比如:接收气象卫星信号
NOAA气象卫星处于低地球轨道。 他们使用各种传感器连续扫描地球,并在VHF和L波段频率下传输数据。 VHF传输采用APT格式,使用以下工作流程很容易获得:
- 使用gqrx内置的APT FM模式记录WAV文件。
- 使用sox将WAV文件转换为11025 Hz单声道。
- 用wxtoimg处理WAV文件。
这是第一次收到LimeSDR的NOAA气象卫星图像。 第一张图像显示原始传感器数据,这些数据在接收时是近红外和热红外。
比如:变成GSM基站
LimeSDR Mini与Raspberry Pi 3 Model B一起使用,通过Osmocom蜂窝软件堆栈创建一个独立的GSM网络。
优酷视频
比如:变成频谱仪或者信号源
来源:oschina
链接:https://my.oschina.net/u/4263192/blog/3885741





