面试|spark刷爆磁盘与java弱引用的关系

删除回忆录丶 提交于 2020-11-13 11:46:25


一 引用基本概念


如下面,定义两个变量num,str,存储模型大致如下图:

int num = 6;
String str = “浪尖聊大数据”;


变量num值直接从6修改为了8;变量str只是修改了其保存的地址,从0x88修改为0x86,对象 “浪尖聊大数据 ”本身还在内存中,并没有被修改。只是内存中新增了对象 “浪尖是帅哥”。

二 值传递&引用传递

举例说明引用传递和值传递:

第一个栗子:基本类型
void foo(int value) {
    value = 88;
}
foo(num); // num 没有被改变


第二个栗子:没有提供改变自身方法的引用类型
void foo(String text) {
    text = "mac";
}
foo(str); // str 也没有被改变


第三个栗子:提供了改变自身方法的引用类型
StringBuilder sb = new StringBuilder("vivo");
void foo(StringBuilder builder) {
    builder.append("5");
}
foo(sb); // sb 被改变了,变成了"vivo5"。


第四个栗子:提供了改变自身方法的引用类型,但是不使用,而是使用赋值运算符。
StringBuilder sb = new StringBuilder("oppo");
void foo(StringBuilder builder) {
    builder = new StringBuilder("vivo");
}
foo(sb); // sb 没有被改变,还是 "oppo"。

三 引用的类型



单纯的申明一个软引用,指向一个person对象
1 SoftReference pSoftReference=new SoftReference(new Person(“张三”,12));


声明一个引用队列
ReferenceQueue<Person> queue = new ReferenceQueue<>();


声明一个person对象,李四,obj是其强引用
Person obj = new Person(“李四”,13);


使软引用softRef指向李四对应的对象,并且将该软引用关联到引用队列
2 SoftReference softRef = new SoftReference<Object>(obj,queue);


声明一个person对象,名叫王酒,并保证其仅含软引用,且将软引用关联到引用队列queue
3 SoftReference softRef = new SoftReference<Object>(new Person(“王酒”,15),queue);


使用很简单softRef.get即可获取对应的value。

WeakReference<Person> weakReference = new WeakReference<>(new Person(“浪尖”,18));


声明一个引用队列
ReferenceQueue<Person> queue = new ReferenceQueue<>();


声明一个person对象,李四,obj是其强引用
Person obj = new Person(“李四”,13);


声明一个弱引用,指向强引用obj所指向的对象,同时该引用绑定到引用队列queue。
WeakReference weakRef = new WeakReference<Object>(obj,queue);


使用弱引用也很简单,weakRef.get

声明引用队列
ReferenceQueue queue = new ReferenceQueue();


声明一个虚引用
PhantomReference<Person> reference = new PhantomReference<Person>(new Person(“浪尖”,18), queue);


获取虚引用的值,直接为null,因为无法通过虚引用获取引用对象。
System.out.println(reference.get());

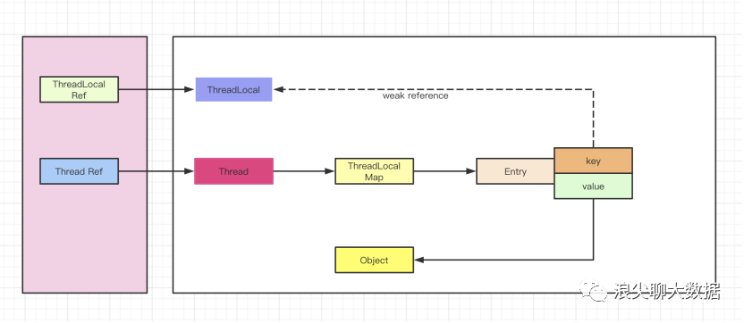
四 Threadlocal如何使用弱引用


五 spark如何使用弱引用进行数据清理

shuffle相关的引用,实际上是在ShuffleDependency内部实现了,shuffle状态注册到ContextCleaner过程:

  _rdd.sparkContext.cleaner.foreach(_.registerShuffleForCleanup(this))

然后,我们翻开registerShuffleForCleanup函数源码可以看到,注释的大致意思是注册ShuffleDependency目的是在垃圾回收的时候清除掉它对应的数据:

/** Register a ShuffleDependency for cleanup when it is garbage collected. */  def registerShuffleForCleanup(shuffleDependency: ShuffleDependency[_, _, _]): Unit = {    registerForCleanup(shuffleDependency, CleanShuffle(shuffleDependency.shuffleId))  }

其中,registerForCleanup函数如下:

/** Register an object for cleanup. */  private def registerForCleanup(objectForCleanup: AnyRef, task: CleanupTask): Unit = {    referenceBuffer.add(new CleanupTaskWeakReference(task, objectForCleanup, referenceQueue))  }

referenceBuffer主要作用保存CleanupTaskWeakReference弱引用,确保在引用队列没处理前,弱引用不会被垃圾回收。

/**   * A buffer to ensure that `CleanupTaskWeakReference`s are not garbage collected as long as they   * have not been handled by the reference queue.   */  private val referenceBuffer =    Collections.newSetFromMap[CleanupTaskWeakReference](new ConcurrentHashMap)

ContextCleaner内部有一个线程,循环从引用队列里取被垃圾回收的RDD等相关弱引用,然后完成对应的数据清除工作。

  private val cleaningThread = new Thread() { override def run(): Unit = keepCleaning() }

其中,keepCleaning函数,如下:

 /** Keep cleaning RDD, shuffle, and broadcast state. */  private def keepCleaning(): Unit = Utils.tryOrStopSparkContext(sc) {    while (!stopped) {      try {        val reference = Option(referenceQueue.remove(ContextCleaner.REF_QUEUE_POLL_TIMEOUT))          .map(_.asInstanceOf[CleanupTaskWeakReference])        // Synchronize here to avoid being interrupted on stop()        synchronized {          reference.foreach { ref =>            logDebug("Got cleaning task " + ref.task)            referenceBuffer.remove(ref)            ref.task match {              case CleanRDD(rddId) =>                doCleanupRDD(rddId, blocking = blockOnCleanupTasks)              case CleanShuffle(shuffleId) =>                doCleanupShuffle(shuffleId, blocking = blockOnShuffleCleanupTasks)              case CleanBroadcast(broadcastId) =>                doCleanupBroadcast(broadcastId, blocking = blockOnCleanupTasks)              case CleanAccum(accId) =>                doCleanupAccum(accId, blocking = blockOnCleanupTasks)              case CleanCheckpoint(rddId) =>                doCleanCheckpoint(rddId)            }          }        }      } catch {        case ie: InterruptedException if stopped => // ignore        case e: Exception => logError("Error in cleaning thread", e)      }    }  }

shuffle数据清除的函数是doCleanupShuffle,具体内容如下:

/** Perform shuffle cleanup. */  def doCleanupShuffle(shuffleId: Int, blocking: Boolean): Unit = {    try {      logDebug("Cleaning shuffle " + shuffleId)      mapOutputTrackerMaster.unregisterShuffle(shuffleId)      shuffleDriverComponents.removeShuffle(shuffleId, blocking)      listeners.asScala.foreach(_.shuffleCleaned(shuffleId))      logDebug("Cleaned shuffle " + shuffleId)    } catch {      case e: Exception => logError("Error cleaning shuffle " + shuffleId, e)    }  }

细节就不细展开了。

ContextCleaner的start函数被调用后,实际上启动了一个调度线程,每隔30min主动调用了一次System.gc(),来触发垃圾回收。

 /** Start the cleaner. */  def start(): Unit = {    cleaningThread.setDaemon(true)    cleaningThread.setName("Spark Context Cleaner")    cleaningThread.start()    periodicGCService.scheduleAtFixedRate(() => System.gc(),      periodicGCInterval, periodicGCInterval, TimeUnit.SECONDS)  }

具体参数是:

spark.cleaner.periodicGC.interval

推荐阅读:


Hbase Bulkload 原理|面试必备

漫画|讲解一下如何写简历&项目

漫画面试回答kafka为何如此之快|满分

漫画全面解释Spark企业调优点

点个在看 你最好看

易学教程内所有资源均来自网络或用户发布的内容,如有违反法律规定的内容欢迎反馈
该文章没有解决你所遇到的问题?点击提问,说说你的问题,让更多的人一起探讨吧!