一、准备工作
1.购买阿里云服务器
2.创建linux CentOS操作系统
3.开放服务器安全组
3.下载Xshell(远程连接服务器)和Xftp(本地上传文件到服务器)
4.下载tomcat,mysql,JDK安装包(注意:下载linux操作系统的安装包)
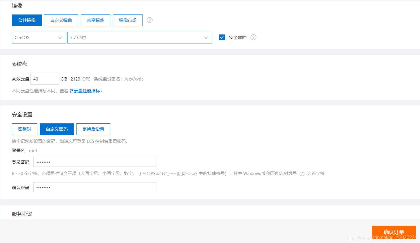
(1)在阿里云控制台创建操作系统如下:
(2)打开服务器安全组
点击创建的实例,点击本实例安全组,点击配置规则

开放3306(Mysql)和8080(Tomcat)两个端口如下图所示:
(3)下载好的tomcat,mysql,JDK安装包如下(mysql安装包建议版本一致,否则可能会连接失败):
二、用Xshell和Xftp连接到自己的服务器
(1)使用Xshell连接到服务器
Name填自己的连接名(随便起)
Host填自己的服务器公网IP
填入linux操作系统的用户名(一般都是root)
填入设置的linux密码(忘记密码可以看下一步重置密码)
重置linux密码
Xshell连接云服务器成功
(2)Xftp使用同样的方法连接到服务器
Host一样填自己的服务器公网IP
三、创建服务所用文件夹
1. 进入linux根目录,并在根目录下创建www/server文件夹,用于存放安装包文件。
2. 使用Xftp,将三个安装包拖进linux云服务器/www/server下
上传完成之后,在Xshell中执行命令查询如下:
3.(没有则忽略) 如果有自带JDK,请使用以下方法删除:
如上图所示,说明有自带JDK,请按照下面的方法删除:
rpm -e --nodeps jdk1.8-1.8.0_271-fcs.x86_64
卸载完成自带JDK如下所示:
四、安装JDK并配置环境变量
1. 安装JDK
rpm -ivh jdk-8u271-linux-x64.rpm

2. 配置JAVA环境变量
(1)查看JDK的版本信息,并复制
cd /usr/java

(2)编辑/etc/profile文件,配置JAVA环境变量
vim /etc/profile

按i进入vim编辑模式,在profile文件最下面按照如下配置(JDK版本信息填自己的):
JAVA_HOME=/usr/java/jdk1.8.0_271-amd64
CLASSPATH=%JAVA_HOME%/lib;%JAVA_HOME%/jre/lib
PATH=$JAVAHOME/bin;$JAVAHOME/jre/bin
export PATH CLASSPATH JAVA_HOME
输入完成之后,按Esc键,然后输入:wq,保存并退出。
五、安装tomcat并开启服务
1. 解压tomcat安装包
tar -zxvf apache-tomcat-9.0.31.tar.gz

2. 开启tomcat服务
Centos7查看防火墙状态
systemctl status firewalld
(开启防火墙才能开放8080端口,开放端口之后关闭防火墙,不然会阻止本地访问)
Centos7使用下列命令开启防火墙
systemctl start firewalld
开放访问tomcat服务器所需要的8080端口
firewall-cmd --zone=public --add-port=8080/tcp --permanent
Centos7使用下列命令关闭防火墙:
systemctl stop firewalld
再次查看防火墙的状态,此时防火墙状态是inactive(关闭的)
(开启防火墙会阻止本地访问)
重命名解压之后的文件,进入tomcat/bin文件夹下,执行命令开启tomcat服务
将tomcat解压之后的文件重命名为tomcat
mv apache-tomcat-9.0.31 tomcat
进入tomcat/bin目录下
cd /www/server/tomcat/bin
开启tomcat服务(必须在bin目录下)
./startup.sh

此时,在浏览器地址栏输入 公网IP:8080,就能看到熟悉的tomcat页面的。
六、安装mysql,并使用Navicat连接到linux服务器
1. 解压mysql安装包
tar -zxvf mysql-5.7.26-linux-glibc2.12-x86_64.tar.gz

将解压之后的mysql文件移动并重命名为mysql
mv mysql-5.7.26-linux-glibc2.12-x86_64 /usr/local/mysql

2. 创建mysql用户组和用户并修改权限
添加mysql用户组
groupadd mysql
添加mysql用户
useradd -r -g mysql mysql
创建数据目录
mkdir -p /data/mysql
修改数据目录的属主和属组
chown mysql:mysql -R /data/mysql

3. 配置my.cnf文件
创建my.cnf并编辑
vim /etc/profile
my.cnf内容如下:
[mysqld]
bind-address=0.0.0.0
port=3306
user=mysql
basedir=/usr/local/mysql
datadir=/data/mysql
socket=/tmp/mysql.sock
log-error=/data/mysql/mysql.err
pid-file=/data/mysql/mysql.pid
#character config
character_set_server=utf8mb4
symbolic-links=0
explicit_defaults_for_timestamp=true

4. 初始化数据库
进入mysql的bin目录下
cd /usr/local/mysql/bin/
数据库初始化
./mysqld --defaults-file=/etc/my.cnf --basedir=/usr/local/mysql/ --datadir=/data/mysql/ --user=mysql --initialize
查看密码
cat /data/mysql/mysql.err

5. 启动mysql服务
先将mysql.server放置到/etc/init.d/mysql中
cp /usr/local/mysql/support-files/mysql.server /etc/init.d/mysql
启动mysql服务
service mysql start
查看mysql父进程信息
ps -ef|grep mysql

6. 更改root密码
确保是在mysql/bin目录下
cd /usr/local/mysql/bin
登录mysql
./mysql -u root -p
建立软链接,就不用每次都到bin目录下使用mysql指令了
ln -s /usr/local/mysql/bin/mysql /usr/bin

重新设置mysql密码为123456
SET PASSWORD = PASSWORD('123456');
修改密码永不过期
ALTER USER 'root'@'localhost' PASSWORD EXPIRE NEVER;
刷新
FLUSH PRIVILEGES;

访问mysql库
use mysql;
使root能被任何host访问
update user set host = '%' where user = 'root';
再次刷新
FLUSH PRIVILEGES;

7. Navicat连接到linux服务器
(1)查看防火墙状态,发现是inactive(未开启)
systemctl status firewalld

开启防火墙
systemctl start firewalld

(2)开启端口3306
firewall-cmd --zone=public --add-port=3306/tcp --permanent


连接成功!!!
七、项目部署上线
1.使用Xftp将SSM项目的war包放在tomcat/webapps目录下
使用Xshell查看webapps目录中的文件
cd /www/server/tomcat/webapps

tomcat会自动把项目war包解压
在浏览器地址栏中输入 公网IP:8080/项目名
如果打开项目,发现样式全无,在访问静态资源路径前加上项目名
访问成功!!!
来源:oschina
链接:https://my.oschina.net/u/4290246/blog/4711998