安装mdk5,stm32与proreus
安装包链接:keil https://pan.baidu.com/s/1o934WcU
proteus www.zhanshaoyi.com/14398.html
安装教程参照微信公众号软件智库中的教程
参考网上代码,完成一个STM32简单程序的编译
首先打开keil5,将Encoding设置成Chinese GB2312

Tab size 从2调成4,并点击上面的Colors&Fonts

选择C/C++ 可以调试颜色 我们这里选择默认的规格
下面我们可以做一个简单的STM32的程序编译:
以下创建一个新文件,选择芯片 我们这里选择STM32F103RB芯片
勾选以下选项
然后创建完成 将代码粘贴至文本中

(代码源来自于百度百科)
#define PERIPH_BASE ((unsigned int)0x40000000)//AHB
#define APB2PERIPH_BASE (PERIPH_BASE + 0x10000)
#define GPIOA_BASE (APB2PERIPH_BASE + 0x0800)
//GPIOA_BASE=0x40000000+0x10000+0x0800=0x40010800,该地址为GPIOA的基地址
#define GPIOB_BASE (APB2PERIPH_BASE + 0x0C00)
//GPIOB_BASE=0x40000000+0x10000+0x0C00=0x40010C00,该地址为GPIOB的基地址
#define GPIOC_BASE (APB2PERIPH_BASE + 0x1000)
//GPIOC_BASE=0x40000000+0x10000+0x1000=0x40011000,该地址为GPIOC的基地址
#define GPIOD_BASE (APB2PERIPH_BASE + 0x1400)
//GPIOD_BASE=0x40000000+0x10000+0x1400=0x40011400,该地址为GPIOD的基地址
#define GPIOE_BASE (APB2PERIPH_BASE + 0x1800)
//GPIOE_BASE=0x40000000+0x10000+0x0800=0x40011800,该地址为GPIOE的基地址
#define GPIOF_BASE (APB2PERIPH_BASE + 0x1C00)
//GPIOF_BASE=0x40000000+0x10000+0x0800=0x40011C00,该地址为GPIOF的基地址
#define GPIOG_BASE (APB2PERIPH_BASE + 0x2000)
//GPIOG_BASE=0x40000000+0x10000+0x0800=0x40012000,该地址为GPIOG的基地址
#define GPIOA_ODR_Addr (GPIOA_BASE+12) //0x4001080C
#define GPIOB_ODR_Addr (GPIOB_BASE+12) //0x40010C0C
#define GPIOC_ODR_Addr (GPIOC_BASE+12) //0x4001100C
#define GPIOD_ODR_Addr (GPIOD_BASE+12) //0x4001140C
#define GPIOE_ODR_Addr (GPIOE_BASE+12) //0x4001180C
#define GPIOF_ODR_Addr (GPIOF_BASE+12) //0x40011A0C
#define GPIOG_ODR_Addr (GPIOG_BASE+12) //0x40011E0C
#define BITBAND(addr, bitnum) ((addr & 0xF0000000)+0x2000000+((addr &0xFFFFF)<<5)+(bitnum<<2))
#define MEM_ADDR(addr) *((volatile unsigned long *)(addr))
#define LED0 MEM_ADDR(BITBAND(GPIOA_ODR_Addr,8))
//#define LED0 *((volatile unsigned long *)(0x422101a0)) //PA8
//定义typedef类型别名
typedef struct
{
volatile unsigned int CR;
volatile unsigned int CFGR;
volatile unsigned int CIR;
volatile unsigned int APB2RSTR;
volatile unsigned int APB1RSTR;
volatile unsigned int AHBENR;
volatile unsigned int APB2ENR;
volatile unsigned int APB1ENR;
volatile unsigned int BDCR;
volatile unsigned int CSR;
} RCC_TypeDef;
unsigned int i,n;
for (n=0;n<t;n++)
for (i=0;i<800;i++);
}
int main(void)
{
LEDInit();
while (1)
{
LED0=0;//LED熄灭
Delay_ms(500);//延时时间
LED0=1;//LED亮
Delay_ms(500);//延时时间
}
}
保存后记得将后缀改成main1.c 如果没有加.c文件就不是.c文件

然后添加将形成的main1.c添加至工程 再点编译按钮
0警告 0错误 就表示编译成功
接下来就是stm32的仿真调试(由于没有硬件,只能做程序的编译喝仿真测试,无法下载到硬件上运行)

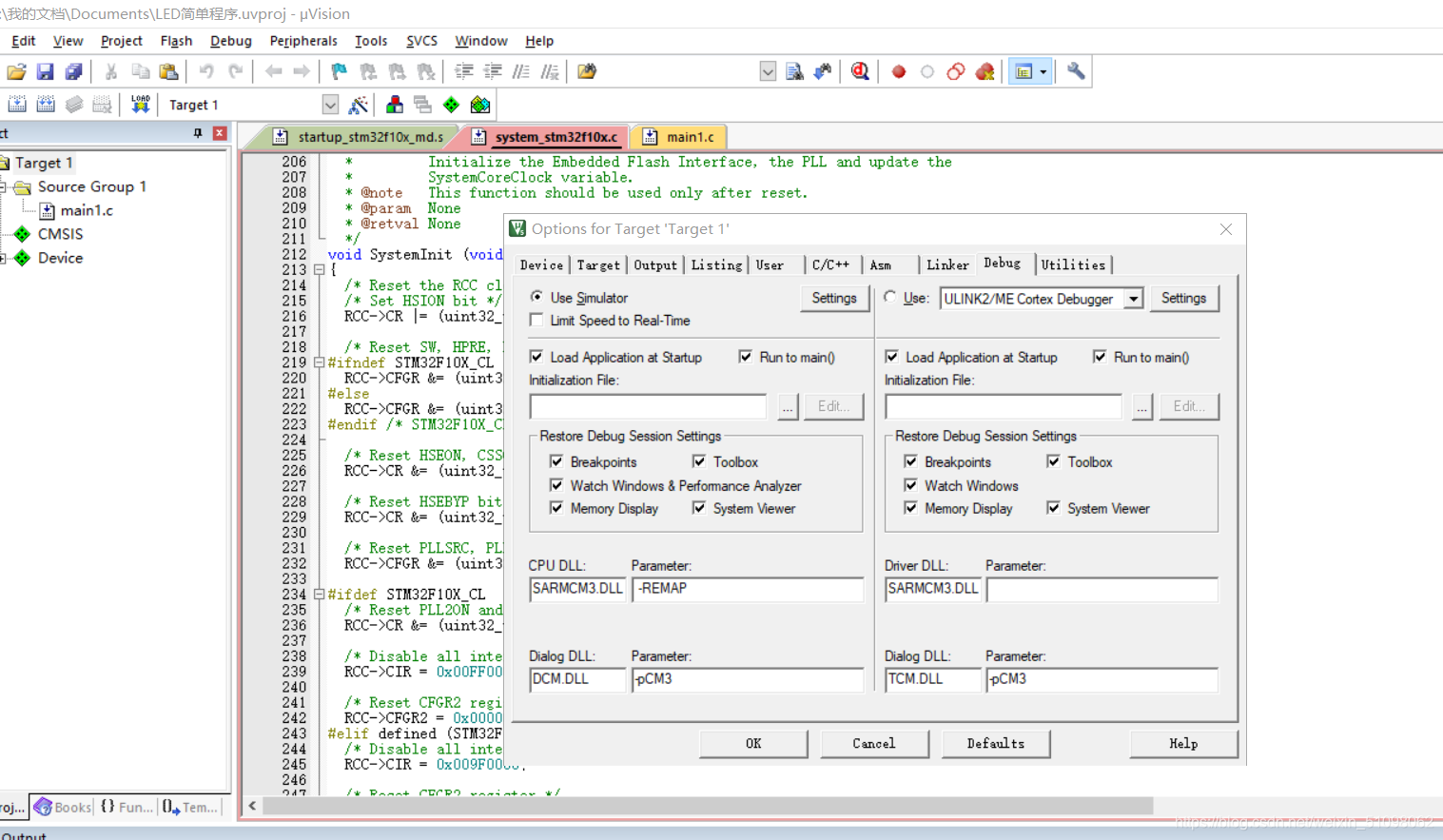
首先点击target1右边的那个按钮,选择debug,选择如下按钮。

如果未选择 Use Simuator 就会出现不成功的现象,之前笔者也是为勾选此按钮,就未成功调试

勾选之后 调试就是此画面

结语:在安装软件的时候,要注意根据教程选择点击哪些按钮,在使用时,也要勾选一些选项,不然不能正常完成调试和仿真!
完成一个51程序设计和仿真
笔者这里选择的是中断和定时
代码及编译如下
#include<reg51.h>
sbit pl_0=pl^0;
void main()
{
TMOD=OXO6;
THO=-10;
TLO=-10;
TRO=1;
while(TFO==0)
pl_0=~pl_0;
}
代码来自
李群芳:
《单片机微型计算机与接口技术》
将代码生成hex文件,链接: 如何生成hex文件
仿真图如下:
双击芯片,将生成的hex文件放入芯片中

每秒led快速闪烁10次

来源:oschina
链接:https://my.oschina.net/u/4309507/blog/4666761