简介
Voice over Wi-Fi (VoWiFi)顾名思义即通过WiFi网络提供的语音业务。用户可以在没有移动信号的条件下拨打电话,VoWiFi是Voice over LTE (VoLTE)的互补技术。
根据3GPP的定义以及采用的不同移动性管理协议,VoWiFi的组网方式有三种主要方案:信任域EPC(Evolved Packet Core,演进的分组核心网)接入方案、非信任域EPC接入方案、直连IMS接入方案。非信任域接入是目前的主流。
(1)信任域EPC接入方案:运营商或者合作方的Wi-Fi热点等信任域接入设备,通过S2a接口直接和EPC中PGW(Packet Data Network GW,分组数据网关)互通,也称为S2a接口组网方案。需要对现有WLAN(Wireless LAN,无线接入点)设备进行增强改造,使之支持移动性要求。
(2)非信任域EPC接入方案:所有Wi-Fi热点等非信任域设备均可以接入,通过ePDG(Evolevd Packet Data Gateway,演进型分组数据网关)接入PGW,实现和EPC的互通。由于非受信域接入网络和EPC互通采用S2b接口,因此这种组网也称为S2b接口组网方案。这种方案对WLAN没有改造要求,安全性高,支持无缝切换,解决了语音、数据业务的连续性问题。
(3)直连IMS接入方案:终端和EPC网络交互数据通过S2c接口实现透明传输,所有Wi-Fi热点等设备直接连接到IMS接入,也称为S2c接口组网方案。
如表1所示,对三种组网方案从技术方面来进行分析,尤其是从对网络的影响和终端成熟度来看,对于已经部署大量WLAN接入点的运营商来说,采用信任域EPC接入方案,要升级改造或者直接替换全网WLAN接入点设备,施工周期长、成本高、难度大。
而采用非信任域EPC接入方案,则可以结合公共Wi-Fi网络的开放性和运营商核心网的高可靠性、QoS保证等特性,以较低成本实现语音在WLAN和LTE网络间的无缝切换。因此,非信任域EPC接入方案将逐步取代信任域EPC接入方案,成为目前业界主流的VoWiFi方案。
下图是VoLTE和VoWiFi并存的4G网络结构图,绿色部分是信任域WiFi接入(运营商自己的WiFi),红色部分是非信任域WiFi接入(比如,你家里的WiFi或星巴克里的公共WiFi)。
可见,VoWiFi 和VoIP的区别,在于接入部分,在完成接入之后,SIP注册、呼叫(音频和视频)、短信、彩信、补充业务等流程是类似的。
非信任域VoWiFi
架构
如下图,UE通过任意一个WIFI AP 连接到ePDG,然后连接到PGW,最后到IMS核心网。由于UE 到ePDG之间是公共网络,存在不安全因素,因此会在UE与ePDG之间建立一个IPSec安全隧道,就类似一个VPN的方式去访问核心网。UE通过IKEv2协议来完成身份认证和IPSec建立过程。当IPSec建立完成后,就可以和VoLTE 一样和IMS核心网注册、呼叫了。

在非信任域EPC接入方案中,为实现VoWiFi业务,需要新增ePDG和 3GPP AAA网元。
ePDG
(1)与3GPP AAA交互完成用户的EAPAKA(Extensible Authentication Protocol,扩展认证协议;Authentication and Key Agreement,认证和密钥协商)认证;
(2)与PGW开通S2b接口,完成用户业务流与PGW之间的转发;
(3)发布ePDG公网IP到因特网;
(4)支持IMS域中P-CSCF(Proxy-Call Session Control Function,代理呼叫会话控制功能)发现;
(5)专用承载建立和QoS映射。
3GPP AAA
(1)提供与ePDG的SWm接口,完成用户EAPAKA认证;
(2)提供与PGW的S6b接口,完成用户所在PGW IP地址和APN(Access Point Name,接入点名)到HSS的注册登记,以便HSS保存用户接入的PGW IP地址;
(3)提供与HSS的SWx接口。
整体流程

PCAP抓包如下图所示:

ePDG发现
上一节的setp1就是ePDG的发现,找到ePDG才有后续,ePDG的地址可以通过本地配置,也可以通过DNS查询。

IKEv2协议
找到ePDG后,就需要和ePDG交互,这个过程遵循IKEv2协议。
IKEv2协议是Ue使用非信任域方式接入IMS网络时的安全认证协议,通过IKEv2协议UE和 PDG会建立起一个IPSec隧道。IKEv2会过程如下图,其中用到的4个主要参数:加密算法,身份验证算法(完整性检查),伪随机函数(PRF)以及迪菲-赫尔曼密钥交换(Diffie Helman group)。
信令流程
PDN连接建立流程

UE发起去附着流程

PGW发起去附着流程

DPD流程(Dead Peer Detection)

UE注册IMS流程

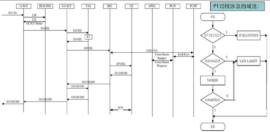
UE MO call 流程

UE MT call 流程

VoLTE 与VoWIFI切换

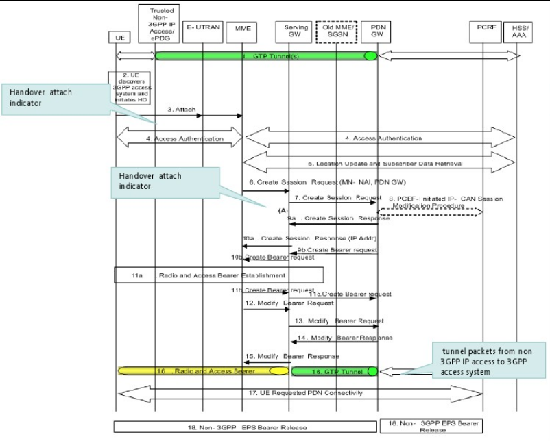
WIFI到LTE的切换流程

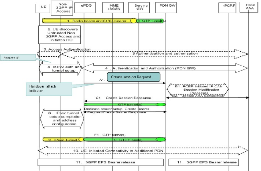
LTE到WIFI的切换流程

VoWIFI呼叫的Qos
VoWIFI 的呼叫也有Qos保障,可分为两部分,UE到ePDG部分通过IPSec保证,其他部分和VoLTE一样,通过专用承载QCI1/QCI5来保证。

来源:oschina
链接:https://my.oschina.net/u/4305447/blog/4409101