PROFIBUS DP与Modbus/TCP网络转换操作指南(下)

偶尔善良 提交于 2020-08-17 05:20:21

上篇文章我们介绍了一些常用网关和网关配置软件的安装;这文章我们介绍一下相关网关参数的设置和网关的诊断。

本文以NT100-RE-DP网关为例,实现Modbus/TCP Client与PROFIBUS DP设备间的通讯,从而将PROFIBUS DP从站集成到Modbus/TCP网络中。下面将逐步演示该网关的配置步骤,其余同系列型号网关的配置步骤与此类似

网关参数设置

(1)当网关USB设备驱动和配置工具SYCON.net 都安装成功后,使用USB线缆连接NT 100与计算机,并打开SYCON.net,选择“File”“New”新建配置工程,出现如图所示界面:

(2)在软件界面右侧选择“Fieldbus”栏,将PROFIBUS DPV 0,Gateway / Stand-Alone Slave 文件夹中的NT 100-XX-XX 图标(代表网关)拖放至中间区域的灰线下方,如图所示:

(3)双击该图标,弹出配置对话框,选择“netX Driver”栏中“USB/RS232Connection”页,确保“Enable

USB/RS232 Conector”前已经打勾。在电脑设备管理器中确认USB所对应的COM端口,然后在此页面设置COM端口号,波特率等,完成后单击“Save”保存。如图所示:

(4)选择“Device Assignment”栏,单击 Scan 按钮,扫描到网关硬件,勾选该网关并单击 Apply 按钮,保存。只有这样Apply后,才能进行接下来对网关的进一步操作,否则可以报错显示无法找到设备。

(5)选择“Settings”栏,Port X2 选择 OpenModbus/TCP协议,Port X3 选择PROFIBUS DPMaster协议,如图所示。选中对应的 Available Firmware,单击右侧的 Download 按钮,下载对应的固件。固件下载完成后,单击 OK 按钮退出该对话框。

(6)选择菜单栏“Network”下“Import Device Descriptions”选择第三方PROFIBUS DP设备的从站eds文件导入SYCON配置软件中,以便进行PROFIBUS DP网络组态与配置。如图:

(7)从右侧Fieldbus选项中“Vendor”对应厂商下找到导入的eds文件,拖到中间窗口与网关相连的紫色线下,如图:

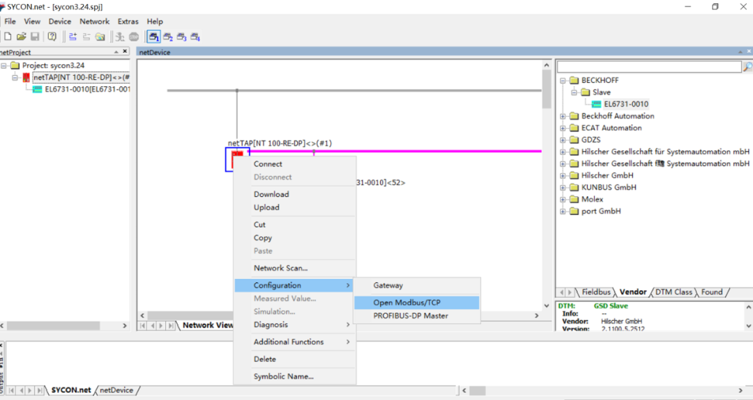
(8)右击网关图标,选择“Configuration”可分别对网关、PROFIBUSDP端与Open Modbus/TCP端进行配置。

(9)先设置PROFIBUS DP端,分为两步:

a.选择“Configuration”“PROFIBUSDP Master“,弹出对话框,设置PROFIBUS DP Master参数以及PROFIBUS DP网络中对应的从站设备参数,如:波特率、站点号等参数,设置后注意保存,如图:

b.双击紫色线下连接的PROFIBUS DP从站,在弹出的对话框中设置从站的输入输出数据量。从“Avalible Modbules”选择需要的数据模块,点击“Insert”后可在“Configured Modules”中看到配置参数,这里以一个17 WORD个输入,7 WORD个输出,如图:

可以在“Configuration”“PROFIBUSDP Master”“Process Data”下确认。

另外由于网关功能不支持DPV1和DP V2服务,因此需要注意将两者的Enable前的勾去掉:

(10)设置Open Modbus/TCP端:

a.在SYCON软件中,选择“Configuration”“Open Modbus/TCP”,弹出对话框,设置Open Modbus/TCP的Protocol mode及IP地址等参数,这里设置为IOServer,如图:

b.在Modbus/TCP的上位机软件或程序中使用对应的功能码读写数据,这里以功能码FC 3 “Read Holding Registers”为例,其读写起始地址为40001。

(11)再次双击网关(或右击网关,选择“Configuration”“Gateway”),弹出对话框,选择“SignalMapping”项,进行数据映射,点击下方“Map Signal”,完成所有数据映射后点击Apply按钮,如图。

数据映射的一般规则是总是把 Receive 的数据映射至 Send 的数据,Receive 的方向是网关上某一个接口接收数据,Send 的方向是网关上另一个接口发送数据。

可以通过 Ctrl 键或 Shift 键选中多个 Receive 数据。还可以在 AutoMapping 中,通过选择“From Port3 to Port2”,并单击 Apply 按钮,来进行数据自动映射。

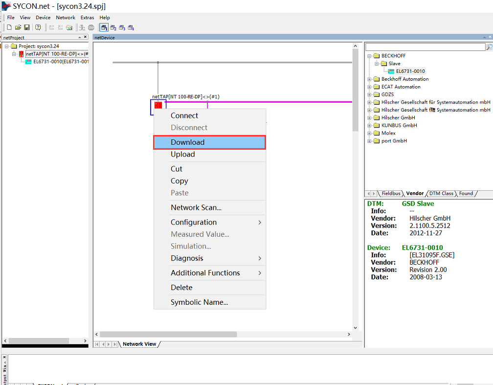
(12)至此,完成了网关的所有配置。右击网关,选择 Download 将配置文件下载到网关中。根据所下载的固件和配置文件,网关就可以根据这些参数开始工作。

(13)注意保存配置工程,以便在之后的应用中直接在此基础之上稍作改动,便可快速应用。

网关诊断

(1)网关支持在线诊断,选择网关,保持USB线缆与计算机相连,右键先“Connect”,后选择“Diagnosis”可分别查看网关、PROFIBUS DP端与Open Modbus/TCP端通讯状态。如图:

(2)通过网关上的Led指示灯快速判断通讯状态,如图:

 虹科是一家在工业自动化领域,特别是工业总线通讯行业经验超过10年的高科技公司。虹科工业通讯事业部与世界知名的工业通讯专家【PEAK-System,Hilscher,Kunbus,SYS TEC,Koenig-Pa,Port,Copa-data,TenAsys,SoC-e、RELYUM】等深度合作,提供业内顶尖水平的工业总线协议软硬件解决方案,协议类型包含【CAN、CANopen、EtherCAT、Profibus、Profinet、Ethernet/IP、TSN】等,产品类型包含代码、软件、芯片、板卡、模块等。虹科工业通讯以客户需求为导向,以技术能力为基础,为国内企业提供最适合的产品和最满意的服务。特别是在工业4.0的大环境下,虹科工业通讯与时俱进,推出了TSN(时间敏感网络)的解决方案,后者将在推动万物互联的潮流中扮演着如高速公路般的连接作用。 

如果你想获取更多详细的技术资料请联系:support@hkaco.com或者关注公众号(FieldBus-Hongke)

标签
易学教程内所有资源均来自网络或用户发布的内容,如有违反法律规定的内容欢迎反馈
该文章没有解决你所遇到的问题?点击提问,说说你的问题,让更多的人一起探讨吧!