转自:前端下午茶 作者:SHERlocked93
在下工具控一枚,平时会留意收集各种各样给我们生活生产带来便捷的工具,毕竟人生苦短;下面主要介绍一些我在 Windows 系统上发现的一些好用的工具,并且会一笔带过主要优点特点,具体详细用法可以搜一下,相关帖子挺多的,每个都详细介绍的话篇章那就太长啦 🤪。
1. Listary
啥都憋说了,Listary 必须排在第一个,用过 Everything,觉得还是 Listary 更胜一筹;它不仅可以在本地非常快速的搜索,还可以打开网站、在搜索引擎中搜索、随时随地打开快捷菜单、文件快速定位、快速打开cmd窗口等等优秀的功能;
比如输入 cmd打开cmd窗口,输入 cmda使用管理员权限打开cmd窗口,输入 wyyyy打开网易云音乐,找到某个文件的时候 Enter直接打开, Ctrl+Enter 是打开文件所在文件夹;
值得一提的是搜索关键词功能,让我们可以非常便捷的打开相应网站或在对应网站搜索,比如输入 gg我的存款呢?就可以直接使用默认浏览器在谷歌搜索中搜索了,我们还可以自定义输入其他关键字,只需把搜索链接中的关键字换成 {query} ~

2. Ditto
Ditto 是一款免费开源的windows剪切板管理工具,作为 CtrlC V工程师,复制粘贴少不了,更厉害的是,可以用它来批量的复制, Ctrl+C一堆别人的代码,一次性全粘上,岂不美哉;
使用快捷键打开剪切板历史,然后 Ctrl/Shift来选择你希望粘贴的内容, Enter即可选择性的粘贴多行内容;另外剪切板历史还可以搜索,快速找到复制内容;
只需设置寥寥几个快捷键,就可以很方便的操作剪切板,带来极大幸福~

3. Winsnap
看到上面的截图没,旁边都有很骚包的阴影,怎么做到的?不需要各种高大上的图片处理软件,只需 Winsnap ,它可以在截图的时候自动帮你加上背景阴影,然后帮你自动复制到剪切板;
它可以使用全屏、应用程序、窗口、对象等捕捉模式,更牛的是它还可以在截图的时候同时选择和捕捉多个对象,按住 Ctrl或 Shift选择多个窗口或对象...这个就比较厉害了,不信你试试?

4. Cmder
Cmder 是一个美观又实用的命令行工具,它支持大部分Linux命令,支持ssh连Linux,还可以在它的窗口中新建cmd和powershell,更多玩法等你来战~
比较方便的是在安装目录下 \config\user-aliases.cmd设置 alias 别名,比如参见的 Git 操作:
ga=git add $*
gb=git branch $*
gc=git commit $*
gch=git checkout $*
gd=git diff $*
gl=git log $*
gs=git status $*
还可以将cmder配置到右键菜单,快捷在当前目录打开cmder,方法是先把这个地址加到系统的path环境变量里面,比如我的是 D:cmder,然后右键 Cmder.exe属性-兼容性-以管理员身份运行此程序,再重新打开 Cmder.exe输入 Cmder.exe/REGISTER ALL就行了~
记得安装完在配置 Setting-Startup-Environment里面加上 setLANG=zh_CN.UTF8,否则输出的一些中文会乱码;

5. Typora
使用过很多 Markdown 编辑器,最后选择了 Typora,与主流编辑器一边编辑一边预览的形式,Typora 是将编辑和预览合并到一起,简洁大方,目光也不需要在复杂的编辑区和预览区中来回切换了,只有当焦点移入的时候才显示 Markdown 语法;
另外 Typora 还支持 Latex、 [TOC]动态目录、拖拽图片自动生成本地预览链接、自定义主题等方便的功能;

6. Quick Look
QuickLook 是在 Microsoft Store 里面下载的一个速览工具,有时候打开一个PDF、TXT、图片之类的需要等关联程序启动半天,有了它之后只要选中目标文件,按空格,就可以快速预览了,速度非常快,支持图片、视频、音频、压缩包、PDF、文本文件、Markdown、HTML等格式;
用它来看一些代码什么的,甚至不需要 Sublime\VSCode 启动就可以直接看了,如果只是速览一下的话是非常适合的了。

7. Myper Splash
Myper Splash 也是可以在 Microsoft Store 里面下载的一款高质量壁纸库,所有壁纸来源 Unsplash 网站,均无版权可以免费使用,再加上简洁美观的UI/UX设计,让你体验一见钟情的感觉。
另外 MyperSplash 可以设置自动每天自动更换壁纸或锁屏,每天早晨来到办公室点亮屏幕就可以看到 Awesome 的锁屏或壁纸,让你带着好心情开启一天的工作。

8. GifCam / ScreenToGif
相信大家都有过需要截一个 Gif 的时候,这里有两个免费 Gif 屏幕录制工具都很不错,小而美的 GifCam 和开源强大的 ScreenToGif ;
GifCam 小巧便捷,如果希望快速录屏分享,那么它是不二选择,可以选择录屏帧率,录制的过程可以调整窗口大小和位置,也可以暂停和继续,足以满足大部分的使用场景;

SceenToGif 的编辑功能更为强大,可以单独操作录制的帧,删除或者加快或者修改,试试看吧~

9. Free Download Manage
Free Download Manage (FDM) 是一款免费的下载工具,如果你已经受够了国内一些软件的广告和限速,那么 FDM 是一个不错的选择,另外多线程、断点续传、计划任务等功能让 FDM 值得推介。

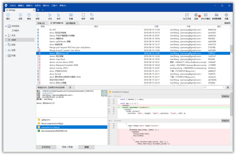
10. Sourcetree
Sourcetree 是跨平台免费的 Git 客户端管理工具,如果受够了手打各种 Git 操作命令,那么 Sourcetree 是一个不错的选择;
Sourcetree 可以大大简化你的代码操作,特别是对于一些不甚熟悉 Git 命令的人来说灰常实用;一些对 Git 操作比较熟练的用户也可以用它来提升效率,减少出错。

往期推荐
后台回复 学习资料 领取学习视频

如有收获,点个在看,诚挚感谢
本文分享自微信公众号 - 猿天地(cxytiandi)。
如有侵权,请联系 support@oschina.cn 删除。
本文参与“OSC源创计划”,欢迎正在阅读的你也加入,一起分享。
来源:oschina
链接:https://my.oschina.net/yinjihuan/blog/4477443