细说arm反类ollvm混淆-基本思想

北城以北 提交于 2020-08-14 12:08:36

从最简单开始

先从一个简单的函数开始

1

2

3

4

5

6

7

8

9

10

11

12

int main (int argc, const char **argv) {

    int a = atoi(argv[1]);

    if (a > 5) {

        a = a+1;

        printf("a %d", a);

    }

    else {

        a *= 2;

        printf("a %d", a);

    }

    return 0;

}

直接正常编译,ida cfg如下

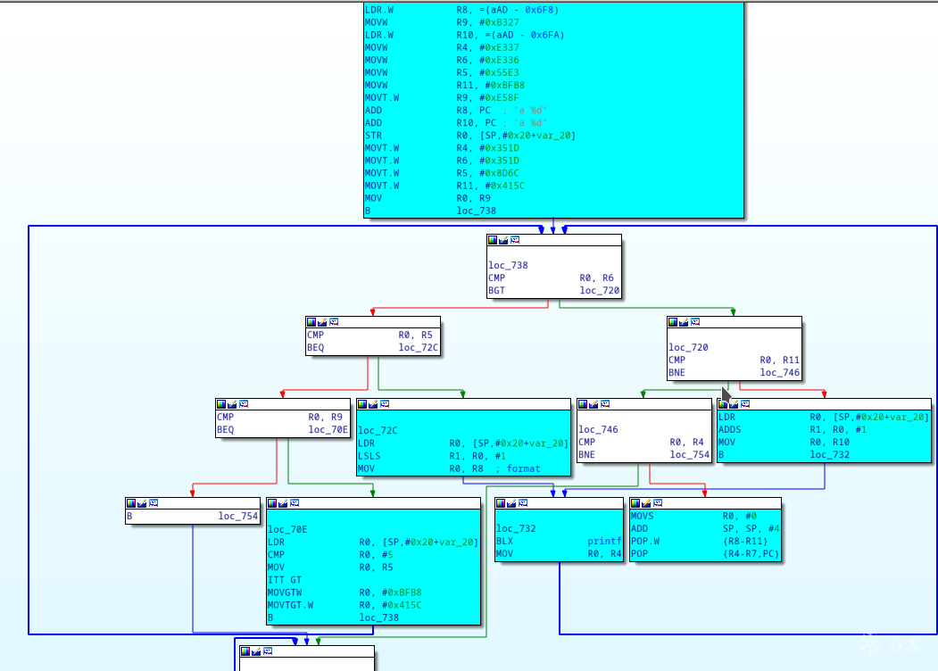
如果用ollvm加上fla(这里为了简单说明问题,只加fla,加了其他混淆并不改变反混淆的原理)

可以看到,加入了很多小块,而原来真正跟原程序相关的块,这里已经用浅蓝色标出,先来看看这样子直接F5的结果。

可以看到原来非常直接的顺序执行逻辑,现在变成非常不直观的平坦化逻辑,每一个真实逻辑执行完,无法直观地知道下一个真正要执行的地方是哪里。造成这种效果的罪魁祸首就是加上去的小块.





 

观察一下一个真实块的逻辑

这个块对应的是原程序a变量与5比较的逻辑,只不过做完a跟5的比较判断之后,将一个很大的数字mov到R0寄存器.

 

继续看看这个块的目的地loc_738所做的事情。

这个块做的事情只有一个,根据之前的真实块(loc_70E)mov到R0的结果,决定需要跳转到哪个块。中间可能经过其他白色块的中转,但是最终的结果肯定是另外一个真实块。 这类混淆的基本运行逻辑逻辑是[真实块]->[控制块(0到n个)]->[下一个真实块]->[控制块(0到n个)]->[下一个真实块].....

 

再去认真观察蓝色的真实块的特征,可以发现,所有真实块的输入,都与那些ollvm加入的分发控制块无关,比如,loc_70E的输入是var_20这个变量,与所有白色控制块所读写的寄存器无关。

 

基于上述观察可得,fla加入的所有白色控制块,与原程序的真实逻辑并没有任何关系,在混淆中只充当一个决定下一个真实块的分发控制作用,如果我们知道真实块的前后关系,可以把他们直接连接起来,跳过所有白色的控制块,我们的程序依然是正确的,程序的逻辑也变得直观多了。

 

于是我们反混淆需要解决以下几个问题

 

 

  • 确定哪些是fla加入的分发控制块(下文简称为控制块),其他的就是程序的真实逻辑块(下文简称真实块),这里可能会有一个疑问,如果混淆还加了bcf之类的虚假块到里面,那怎么办?这里先留着这个问题,下文会解答。
  • 确定真实块的前后顺序与关系。
  • 将真实块用跳转(B,BNE等跳转指令)连接起来。

 

 

确定控制块

观察白色的块,其实特征非常明显,非常短(只有几条指令),仅仅只有寄存器的操作,而没有内存操作,最后都是cmp+跳转等等,这个不同厂商的混淆有细微的差别,但多数都特征非常明显,可以直接静态分析出来,在反混淆程序设计上,为了隔离这种差别引起的复杂性,可以用多态隔离掉就可以了。确定所有控制块后,直接用0清除这些块里面所有指令,免得干扰ida分析,因为修复成功后,所有真实块都不会经过这些控制块了。

确定真实块的前后关系

单从静态分析去确定真实块的关系非常浪费时间,这里可以采取两种方法

 

 

  • IDA动态调试,使用trace断点记录目标函数执行路径
  • 模拟执行目标函数,并记录执行路径

 

 

IDA调试记录指令方式

 

这种方法优点是借用成熟的调试工具,无需模拟环境,上手简单,缺点是如果程序有反调试,需要先将反调试干掉。这里需要借助一下idapython脚本。链接

脚本的原理非常简单,在待trace函数每一条指令都下一个断点,并将断点属性改为BPT_TRACE,这样断点不会停下来,但会触发原先设置好的回调函数,在回调函数中,可以将运行指令的地址等所有信息记录下来。最后得出含有这种内容一个trace文件。

1

2

3

4

5

6

(      libxxxx.so[0xCBD6A000])[82 AD       ]0x0001CA34:    ADD    R5, SP, #0X208    ;(SP=0x100FF248 )

(      libxxxx.so[0xCBD6A000])[E7 20       ]0x0001CA36:    MOVS    R0, #0XE7

(      libxxxx.so[0xCBD6A000])[F6 21       ]0x0001CA38:    MOVS    R1, #0XF6

(      libxxxx.so[0xCBD6A000])[F0 22       ]0x0001CA3A:    MOVS    R2, #0XF0

(      libxxxx.so[0xCBD6A000])[E0 70       ]0x0001CA3C:    STRB    R0, [R4, #3]    ;(R0=0x000000E7 R4=0x100FF550 )

(      libxxxx.so[0xCBD6A000])[21 71       ]0x0001CA3E:    STRB    R1, [R4, #4]    ;(R1=0x000000F6 R4=0x100FF550 )

 

 

模拟执行记录指令方式

利用模拟执行直接执行目标函数,也可以达到每条指令都记录下来的效果,优点是无视反调试(但也有可能遇到对抗),缺点是需要准备好模拟环境,实现一些系统调用以及java函数等等,操作比较麻烦,对于android环境的模拟,开源界已经存在一些优秀项目如AndroidNativeEmu,但由于该项目存在一些bug和一些未实现的系统调用,我拿来做了些改进参见这里

 

无论用那种方式,我们都可以得出一个记录所有执行指令的trace文件,有了这个文件我们就可以知道真实块的前后顺序了,方法如下

 

 

  • 取出一个真实块A中的指令,定位到在trace文件中的位置n。
  • 从n+1开始跟踪,如果经过控制块,则直接忽略跳过,直到跟踪到第一个真实块B的首条指令地址,
  • B就是A的下一个需要执行的真实块

上述方法只最简化的情况,实际上还有其他情况,比如一个真实块可能跳转到两个真实块(原程序条件跳转if)的情况,这些情况都可以通过分析trace文件来知道条件满足的时候跳到哪个真实块,不满足的时候跳到哪个真实块,这里不再一一描述。

 


根据动态运行的追踪来确定真实块的关系这种方法有一个缺陷,就是如果某些分支没有被执行,那么会被直接丢弃,所以这里并非100%还原,而只是还原了被执行的逻辑的关系。虽然并不完美,但总比分析那堆混淆得乱七八糟的程序要来得好多了,这里同时也解答了刚才提出的问题,如果存在bcf之类的加上去的虚假块怎么办,因为不会被执行,自然就被忽略了。

 

将真实块连接起来

知道了真实块之间的关系,就可以在块的最后patch上一些跳转指令将真实块连接起来,实际上,还有一些问题,比如哪些指令可以被patch,哪些不可以,比如,如果真实块最后是一条函数调用指令BL,这种具有逻辑意义的指令不能随便patch,还需要做一些分析。如果对这些细节感兴趣,后续会写一篇文章详细讲怎么patch。

写在最后

需要特别指出的是,这个方法不仅仅适用于ollvm,而是适用于类似逻辑的混淆(实测数量也不少,区别仅是识别控制块的逻辑有点改变而已),最后放上几张效果图

 

 

 

某视频app

after


 

 

 

某加固厂商的so

 

after


 

转自:https://bbs.pediy.com/thread-257878.htm

 

易学教程内所有资源均来自网络或用户发布的内容,如有违反法律规定的内容欢迎反馈
该文章没有解决你所遇到的问题?点击提问,说说你的问题,让更多的人一起探讨吧!