一、前置条件
- 已存在oracle数据库
- 已安装PowerDesigner数据库建模工具
二、在PowerDesigner中创建jdbc数据库连接
- 点击 “File>Reverse Engineer>Database”


- 选择数据源,如果之前没有创建则点击"Configure"进行配置



三、开始导入
- 选择要导入的表



四、设置
- 使name显示中文名称,点击 "Tools>Excute Commands>Edit/Run Scripts ",执行以下脚本

Option Explicit
ValidationMode = True
InteractiveMode = im_Batch
Dim mdl ' the current model
' get the current active model
Set mdl = ActiveModel
If (mdl Is Nothing) Then
MsgBox "There is no current Model "
ElseIf Not mdl.IsKindOf(PdPDM.cls_Model) Then
MsgBox "The current model is not an Physical Data model. "
Else
ProcessFolder mdl
End If
Private sub ProcessFolder(folder)
On Error Resume Next
Dim Tab 'running table
for each Tab in folder.tables
if not tab.isShortcut then
tab.name = tab.comment
Dim col ' running column
for each col in tab.columns
if col.comment="" then
else
col.name= col.comment
end if
next
end if
next
Dim view 'running view
for each view in folder.Views
if not view.isShortcut then
view.name = view.comment
end if
next
' go into the sub-packages
Dim f ' running folder
For Each f In folder.Packages
if not f.IsShortcut then
ProcessFolder f
end if
Next
end sub
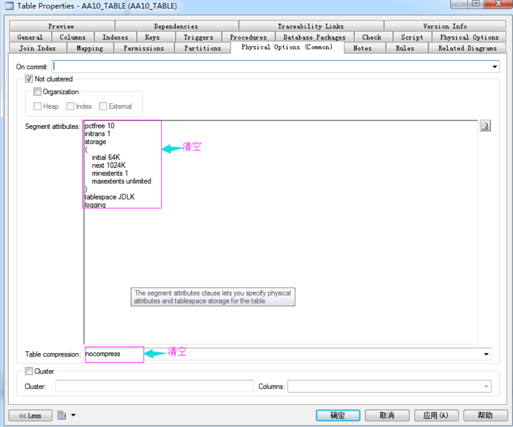
- Physical Options(Common)设置,使Preview标签页没有表空间语句

来源:oschina
链接:https://my.oschina.net/zhang2xiang/blog/4326143



