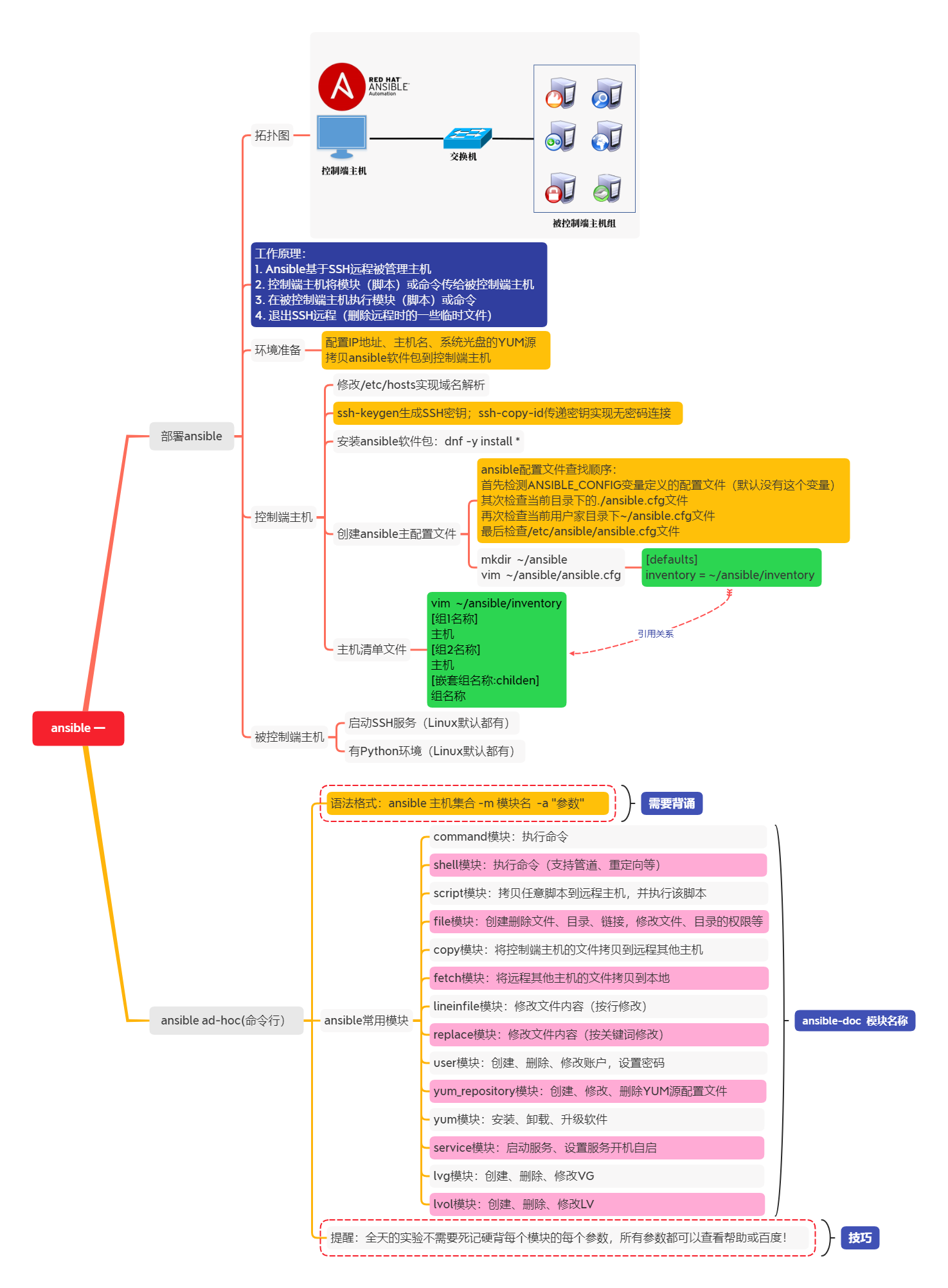
ansible是新出现的自动化运维工具,基于Python开发,集合了众多运维工具(puppet、cfengine、chef、func、fabric)的优点,实现了批量系统配置、批量程序部署、批量运行命令等功能。
ansible是基于模块工作的,本身没有批量部署的能力。真正具有批量部署的是ansible所运行的模块,ansible只是提供一种框架。主要包括:
(1) 连接插件connection plugins:负责和被监控端实现通信;
(2) host inventory:指定操作的主机,是一个配置文件里面定义监控的主机;
(3) 各种模块核心模块、command模块、自定义模块;
(4) 借助于插件完成记录日志邮件等功能;playbook:剧本执行多个任务时,非必需可以让节点一次性运行多个任务。

1.准备如表-1所示的实验环境,操作系统为RHEL8,配置主机名称、IP地址、YUM源。

ansible原理:
控制端主机自带很多模块(模块就是脚本);
ansible通过ssh远程被管理主机,将控制端的模块(脚本)或命令传输到被管理主机;
在被管理端主机执行模块(脚本)或命令,执行不同的模块或命令可以实现不同的功能;
最后ansible退出ssh远程。
绝大多数模块(脚本)都需要参数才能执行成功!!!类似于shell脚本的位置变量!
拓扑结构如图-1所示。

2.步骤一:准备基础环境
控制节点要求: · 域名解析(为了方便后期操作,可以不做) · 配置SSH密钥(ansible是基于ssh实现远程控制) · 安装Ansible软件
1)Control控制节点
修改/etc/hosts,在文件中手动添加如下内容,修改该文件的目的是做域名解析。
1. [root@control ~]# vim /etc/hosts #修改文件,手动添加如下内容(不要删除文件原来的内容)
2. 192.168.4.253 control
3. 192.168.4.11 node1
4. 192.168.4.12 node2
5. 192.168.4.13 node3
6. 192.168.4.14 node4
7. 192.168.4.15 node5
[root@control ~]# ping node1 #可以使用ping命令依次ping所有域名
配置SSH密钥实现免密码登录(非常重要) Ansible是基于SSH远程的原理实现远程控制,如果控制端主机无法免密登录被管理端主机,后续的所有试验都会失败!!
1. [root@control ~]# ssh-keygen -f /root/.ssh/id_rsa -N '' #生成ssh密钥
2. #-f指定密钥文件存放在哪个目录,文件叫什么名字,-N ''设置密钥的密码为空
3. [root@control ~]# for i in node1 node2 node3 node4 node5
4. do
5. ssh-copy-id $i
6. done
7. #拷贝密钥到远程主机
8. #提示:拷贝密钥到远程主机时需要输入对方电脑的账户密码才可以!!
9. #拷贝密钥到node1就需要输入node1对应账户的密码,拷贝密钥到node2就需要输入node2对应的密码
#如何验证?
警告:如果有任何一台主机远程还需要密码,就不要往下继续操作,后面实验都会失败!!!
[root@control ~]# ssh node1 #使用ssh命令依次远程
所有主机都可以免密码登录
- 部署Ansible软件(仅Control主机操作,软件包在ansible_soft目录)。
1. [root@control ~]# tar -xf ansible_soft.tar.gz
2. [root@control ~]# cd ansible_soft
3. [root@control ansible_soft]# dnf -y install *
被控制节点要求: · Ansible默认通过SSH协议管理机器 · 被管理主机要开启SSH服务,并允许控制主机登录 · 被管理主机需要安装有Python
步骤二:修改配置文件
主配置文件说明: 主配置文件ansible.cfg(主配置文件的内容可以参考/etc/ansible/ansible.cfg) ansible配置文件查找顺序 首先检测ANSIBLE_CONFIG变量定义的配置文件(默认没有这个变量) 其次检查当前目录下的./ansible.cfg文件 再次检查当前用户家目录下~/ansible.cfg文件 最后检查/etc/ansible/ansible.cfg文件
- 修改主配置文件
1. [root@control ~]# mkdir ~/ansible
2. [root@control ~]# vim ~/ansible/ansible.cfg
3. [defaults]
4. inventory = ~/ansible/inventory
5. #主机清单配置文件(inventory可以是任意文件名),英语词汇:inventory(清单、财产清单)
6. #forks = 5 #ssh并发数量
7. #ask_pass = True #使用密钥还是密码远程,True代表使用密码
8. #host_key_checking = False #是否校验密钥(第一次ssh时是否提示yes/no)
2) 修改主机清单文件(清单文件名必须与主配置文件inventory定义的一致)
1. [root@control ~]# vim ~/ansible/inventory
2. [test] #定义主机组(组名称任意)
3. node1 #定义组中的具体主机,组中包括一台主机node1
4. [proxy] #定义主机组(组名称任意),英语词汇:proxy(代理人,委托人)
5. node2 #proxy组中包括一台主机node2
6. [webserver]
7. node[3:4] #这里的node[3:4]等同于node3和node4
8. [database]
9. node5
10. [cluster:children] #嵌套组(children为关键字),不需要也可以不创建嵌套组
11. webserver #嵌套组可以在组中包含其他组
12. database



#在线部署教程 请参考:http://image.qbangmang.com/counselor.html
更多文章和资料|点击下方文字直达 ↓↓↓ 阿里云K8s实战手册 [阿里云CDN排坑指南]CDN ECS运维指南 DevOps实践手册 Hadoop大数据实战手册 Knative云原生应用开发指南 OSS 运维实战手册
来源:oschina
链接:https://my.oschina.net/u/4601114/blog/4471212