最近需要做一个天线仿真,搜了一下,找了些教程学习。下面以HFSS中设计一个RFID标签天线为例,记录一下设计仿真优化的全过程。
HFSS的安装就不多说了,网上很多,这里用的是HFSS15。RFID是射频识别卡,身份证公交卡高速EPC等非接触式身份识别通常用的都是这个技术。天线对RFID设备起到关键作用,简单起见,下面给出一个1GHz RFID标签的天线设计。注意所有操作仅为示意性的,并不是真正意义上的天线结构设计。
天线设计
打开HFSS软件,可看到左侧临时工程文件,点击右键将名称改为RFID。

选择File-Save As将工程另存到指定目录下,然后在工程中插入HFSS设计,如下所示。

HFSS常用快捷键如下:
- 按住Alt键旋转模型
- 按住Alt并双击坐标轴,模型切换至该轴垂直面
- 按住Shift键移动模型
- 按住Alt+Shift键放大缩小模型
- 按住Ctrl+D将模型居中
点击立方体模型图标,在下面的坐标系中点击鼠标左键,通过移动鼠标和点击左键,给出立方体长宽高。


右键点击模型框内的立方体Box1,选择Properties,设置立方体透明度为0.8。


在模型框内选择Box1下的CreateBox,右键选择属性,设置立方体长宽高。


完成后Ctrl+D让图像居中,如下图所示。

按住Alt双击z轴,切换到xy平面,点击平面矩形图标,画一个矩形如下图所示。


设置透明度和尺寸如下。




重复以上过程,再画一个矩形,设置相应的参数,如下图所示。


右键选中Rectangle2模型,选择Edit-Duplicate-Mirror,然后选择参考点,放置镜像。



选择模型Rectangle2下的DuplicateMirror,右键选择属性,按下图进行设置。


其中Base Position代表对称点,Normal Position代表对称方式,此处为y轴镜像对称。同样操作创建Rectangle3和Rectangle4。



最终效果如下所示。

侧视图

实际上预期天线的图形为在一开始的Box1基底上有金属膜Rectangle1,然后镂空后面的几个Rectangle图形。为了做到这一点,按住Ctrl选择所有Rectangle模型,然后右键选择Subtract。


最终效果如下图所示。

变参数设置(为将来参数优化准备)
继续画矩形,如下图所示。


注意尺寸的设置中存在变量k,a1和a2。重复以上过程创建新的矩形,设置尺寸如下。


注意此处设置k为数字,a1和a2为长度,注意看每个参数的写法。k, a1, a2这些参数可在HFSS-Design Properties中进行修改,如下图所示。


按住Ctrl同时选择Rectangle1,Rectangle5,Rectangle5_1和Rectangle6,右键选择Edit-Boolean-Unite,将这几个矩形合并为一体。

最后再画一个矩形作为与芯片接触的端口,并改名为port。


把Port从Rectangle1中减去,注意选中Clone tool objects before operation,保留被减的项。


仿真前的参数设置
接下来设置模型材质,边界条件和端口激励方式。
选择Box1,在属性中设置材质为Rogers TMM 10。


然后选中Rectangle1,右键选择Assign Boundary-Perfect E。


注意三维Box和二维Rectangle可以相互转化,Box中将z size设为0,则自动会变成二维面;右键选择Rectangle,然后点击Edit-Sweep-Along vector就可以变成三维模型。
选中Port模型,点击Assign Excitation-Lumped Port,设置为集总端口。



选择Integration Line-New line后,在坐标上设置积分线,整个积分线跨越整个端口,如下图所示。



最后设置辐射边界,创建一个大立方体air如下所示,



右键选中air,选择Assign Boundary-Radiation,完成辐射边界条件的设置。


要查看天线方向图的结果,需要设置辐射表面,如下图所示。


接下来就可以设置求解参数进行求解了。先设置求解参数,包括频率、迭代次数等。


此时在Analysis下出现Setup1选项,右键点击,选择Add Frequency Sweep,进行频率扫描。


在仿真前,还需要对模型进行检查。点击Validate进行模型检查。


仿真
检查通过后,可进行仿真。


可在Result-Solution Data中查看网格划分情况,如下图所示。


注意按照前面的参数运算会导致内存不足,把air尺寸改小后才给出了以上结果。

查看结果
计算完成后即可查看结果了,先看一下天线阻抗的结果。选择Results-Create Modal Solution Data Report-Rectangular Plot,如下图所示。



接下来可以看立体方向图/波瓣图,右键点击Results-Create Far Fields Report-3D Polar Plot,选择Gain, GainTotal, dB,然后点击New Report,如下图所示。



参数优化
最后说一下参数的优化。通常情况下,不可能一开始设计的尺寸就是最优的,HFSS提供了参数优化的功能,这也是前面设计时采用变量尺寸的原因,下面是参数优化的操作过程。


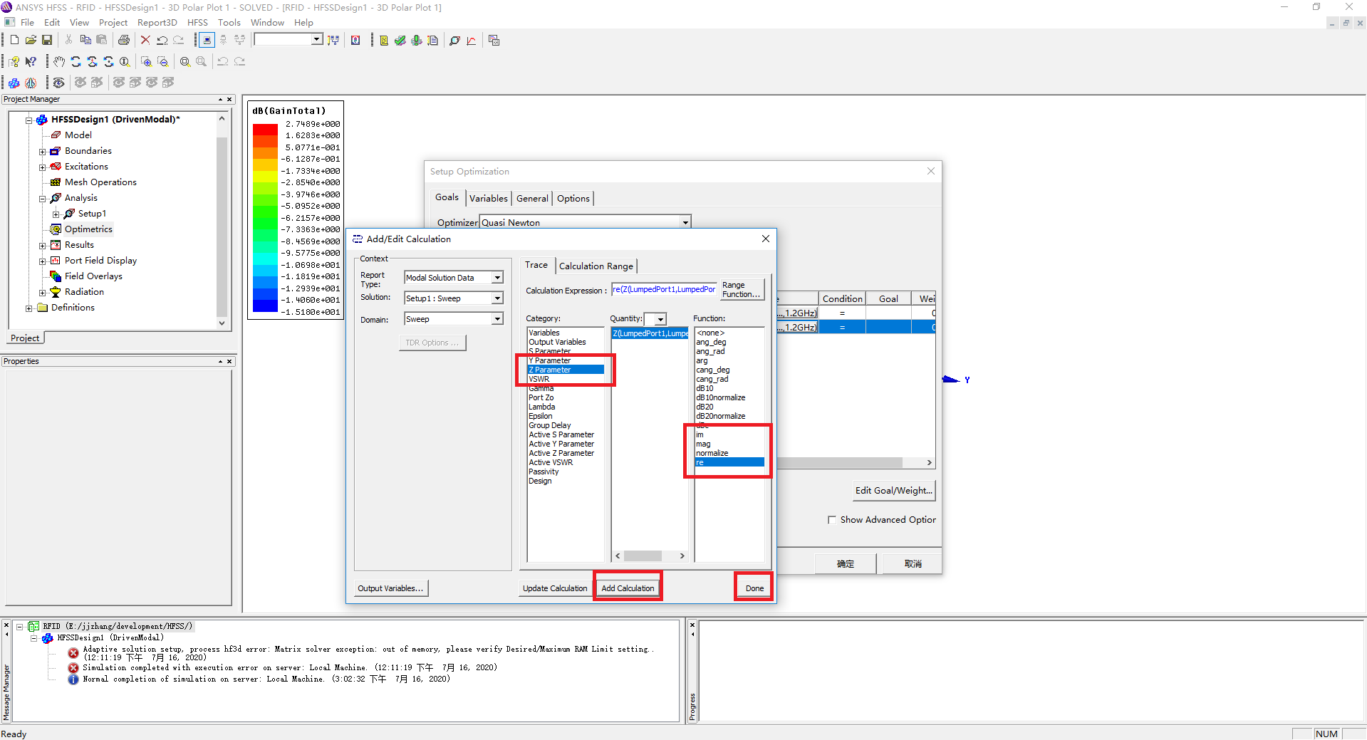
在左侧工程窗口中右键点击Optimetrics-Add-Optimization,在弹出的对话框中点击Setup Calculations,设置优化目标。


在弹出窗口中选择 Z Parameter,先选择右边im(阻抗虚部),点击Add Calculation添加第一个优化目标;再选择re(阻抗实部),点击Add Calculation添加第二个优化目标。结束之后点击Done完成设置。

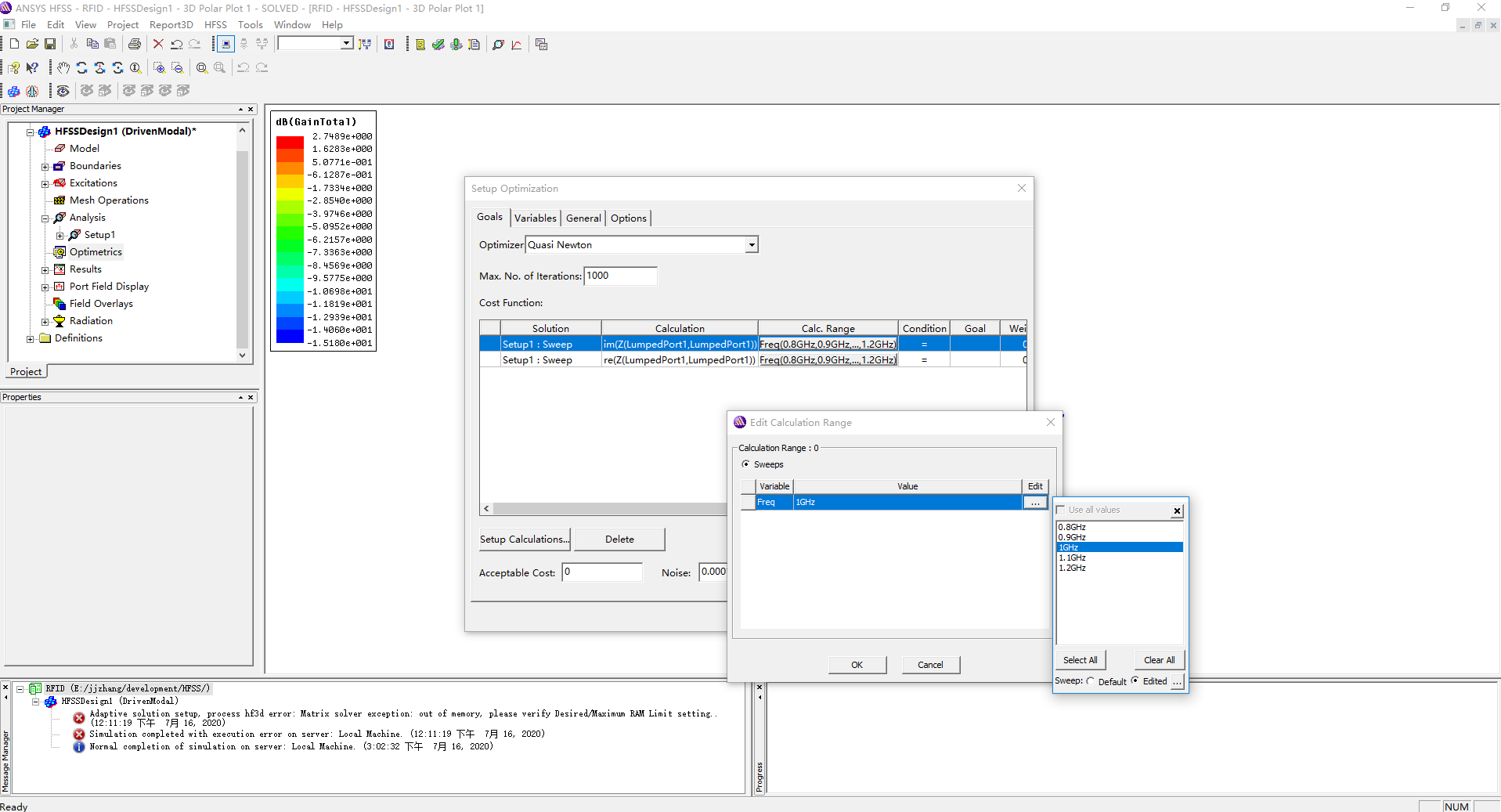
完成之后,点击im和re对应的Calc Range,将其设置为1GHz。


将im的目标值设置为150(欧姆),re的目标值设置为10(欧姆),点击确定,如下图所示。

接下来在工程窗口中右键点击OptimizationSetup1-Analyze,开始优化。

可通过点击OptimizationSetup1-View Analysis Result查看结果。


此处Cost值直接等于0,因此只算了1次。这表明k和目标函数im, re没有关系。实际中,Cost通常会不断趋于1。
选择对话框中Table项,选择Cost最小的一项(此处只有一项),再单击Apply,即可将此优化后选中的值保存下来。

来源:oschina
链接:https://my.oschina.net/propagator/blog/4393396