原文:
C# winform使用InstallShield2019打包
C# winform使用InstallShield2019打包
1.安装:
按照网络上说明即可,2019版本官网不提供激活码,也无法安装到Visual Studio 2013。但是它可以直接使用,进行打包。
2.基本操作
新建一个Basic MSI工程。
1.General Information
主要设置通用信息和默认安装路径。
2.Update Notifications
主要设置安装更新。
3.Setup Design和Features
设置基本信息。
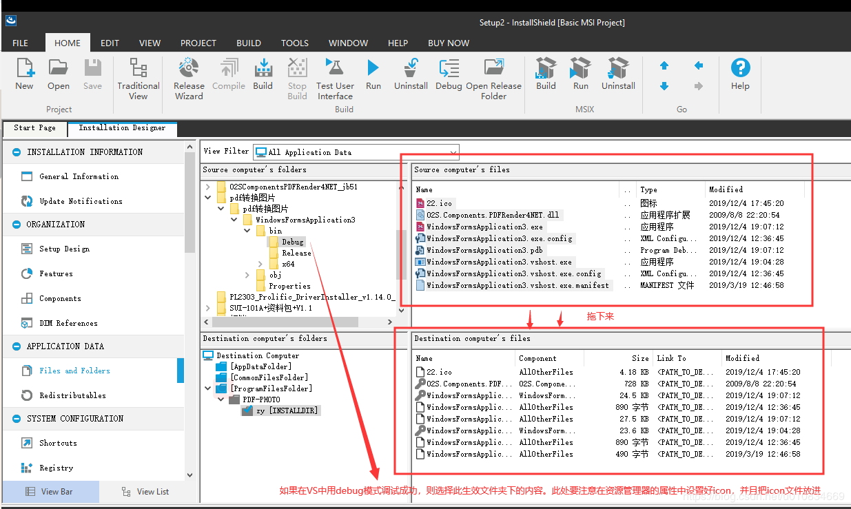
4.Files and Folders
5.Redistributables
选择链接文件。
6.Shortcuts
设置快捷方式。在Startup和Desktop右键新建。


来源:oschina
链接:https://my.oschina.net/u/4400343/blog/3314478