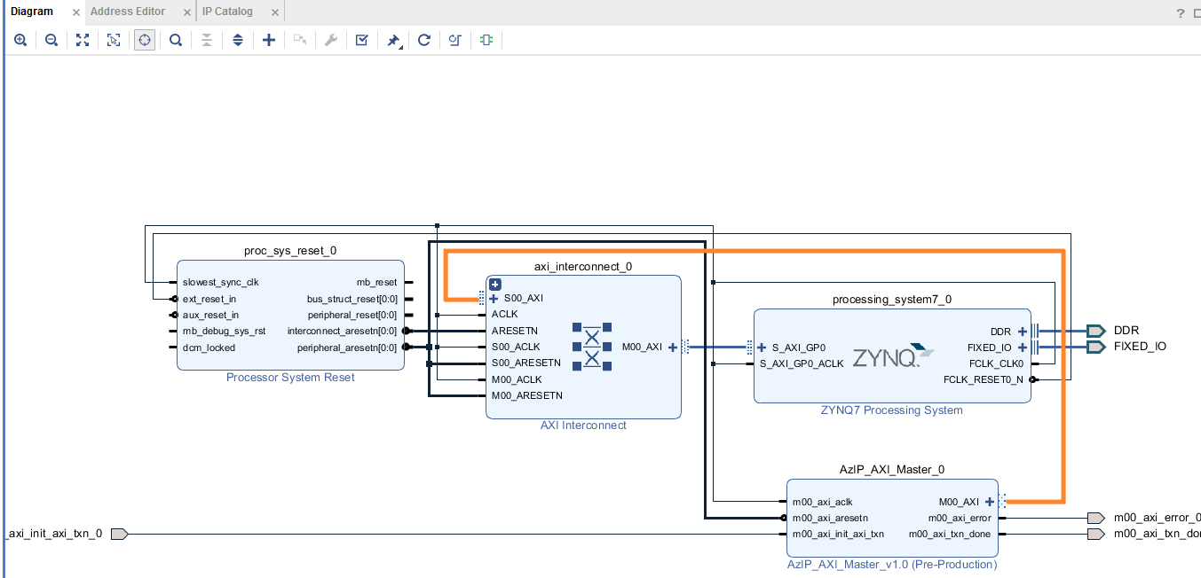
本来想参考帖子(PL读写DDR3 实现PS和PL间的数据交互)做实验,当将zynq和自己做的axi master ip都放在block design画面上时,用auto方式连接总是不成功,zynq的32 bit GP AXI slave port总线和我的axi master ip的master axi总线无法连接,我明白当然无法直接连接,毕竟一个是axi一个是GP axi,所以auto始终不成功,后来发现用"new axi interconnect"方式而不用auto则能成功。


上面Bridge IP设置为auto则不成功,必须要下面的设置方式:


来源:oschina
链接:https://my.oschina.net/u/2963604/blog/3740046