动态SQL概况
MyBatis 的强大特性之一便是它的动态 SQL
在Java开发中经常遇到条件判断,比如:
if(x>0){
//执行一些逻辑........
}
Mybatis应用中,SQL映射通常位于XML文件内,在执行前需要将XML中的映射转换为最终要执行的SQL
在转换中是否可以根据输入动态的处理SQL?这就是动态SQL,比如
<select id="findActiveBlogWithTitleLike"
resultType="Blog">
SELECT * FROM BLOG
WHERE state = ‘ACTIVE’
<if test="title != null">
AND title like #{title}
</if>
</select>
上面的<if test="title != null"> 就是动态SQL处理,将会根据实际传递的title的值,动态的决定SQL的内容,是否包含最后面的AND
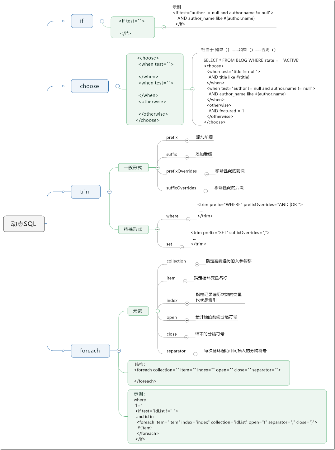
Mybatis的动态SQL元素不多,但是简单高效,Mybatis的动态SQL元素类似JSTL
类型主要有三种:
- 条件判断
- 内容处理
- 循环处理
对于每种不同的类型又有各自的格式和属性
条件处理
if是最基本的一种形式,语意为:如果xxx就xxx
通过最基本的if可以构造很复杂的条件测试语句,相当于
if(){
}
choose是特殊化的if,相当于
if(){
}else{
}
你可以添加多个if,比如
if(){
}if(){
}if(){
}else{
}
通常对于一个choose是可以拆分为多个if条件的,但是很显然,某些场景下,使用if else的形式比多个if 要更加简单清晰
if和choose里面when后的条件都是使用test进行设置的
内容处理
trim用于动态内容头尾的处理,可以添加前缀prefix或者添加后缀suffix
也可以移除匹配的指定的前缀prefixOverrides,或者移除匹配的指定的后缀suffixOverrides
简言之可以借助于trim对拼接内容的头尾进行处理
where相当于
<trim prefix="WHERE" prefixOverrides="AND |OR ">
set相当于<trim prefix="SET" suffixOverrides=",">
循环遍历
foreach用于动态的循环拼接,相当于for循环动态拼接内容
for(int i =0;i<list.size;i++){
String s +=“...”;
}
对于foreach,需要指明需要遍历循环的参数名称,通过collection指定
需要指定循环变量,也就是在循环中使用哪个变量指代,相当于Object o = list.get(i); 使用item指定的就是这个o
还可以指定变量用于记录索引,通过这个索引变量可以获得迭代的次数索引,通过index
对于open, separator, close,就是在字符串拼接的开头,中间,结尾,添加的分割符信息。
总结
在实际项目应用中,总是有很多的查询条件或者关联语句,但是并不是每一次的查询都需要完整的语句,难道每种场景都重新写一个SQL吗?
显然是效率低下的,Mybatis的动态SQL就是解决这种问题的
动态SQL就是根据条件动态的处理SQL语句,进而达到不同场景不同SQL的作用,也就是写一次SQL,然后经过条件分支或者内容的处理,能够在多个场景进行使用
从上面的介绍也可以看得出来,动态SQL的本质在于根据条件,对SQL语句处理,可以理解为文本处理工作
他只是Mybatis一次执行时实际执行的SQL语句,不管是if还是choose 还是where还是trim,再或者是foreach,都是简单的对SQL进行拼接、处理、优化
对于程序员来说,最重要的就是条件的判断,也就是test后面的语句的书写,再就是确认各种条件判断后处理后的SQL语句不会出现什么问题就够了
但是还需要注意,尽管Mybatis有动态SQL功能,可以灵活的拼接SQL,但是也不要滥用,尽可能业务逻辑比较相似的,通过条件进行控制
试想,如果一整个表的所有逻辑全都是一个SQL,通过各种if choose拼接起来,可读性是一个很大的问题,所以也要合理
简单说几点就是:
- 动态SQL本质就是SQL语句的文本处理工作,无他
- 要注意条件语句的设置
- 不要滥用动态SQL,该分开还是得分开
对于动态SQL根本仍旧是SQL的编写,所以需要具有良好的SQL语句编写能力,动态SQL只是可以让他更加灵活,并不能解决你SQL中的任何问题,或者性能问题
要始终记住,他只是处理需要执行的SQL
原文出处:https://www.cnblogs.com/noteless/p/10349745.html
来源:oschina
链接:https://my.oschina.net/u/4319888/blog/3269857

