前言:其实好早就想把CAS的这一套知识整合一下,在工作上也应用到了这块,只是最近才在工作上接触到CAS,所以刚好把这些知识总结一下。这块可能是一个比较大的模块知识点,所以会有多篇文章进行逐一展开,笔者会尽量抽空更新,当然如果文章中存在错误,期望大家指出。
一、初识CAS
首先我们来说一下CAS,CAS全称为Central Authentication Service即中央认证服务,是一个企业多语言单点登录的解决方案,并努力去成为一个身份验证和授权需求的综合平台。
CAS是由Yale大学发起的一个企业级的、开源的项目,旨在为Web应用系统提供一种可靠的单点登录解决方法(属于 Web SSO )。
CAS协议至少涉及三方:客户端Web浏览器,请求身份验证的Web应用程序和CAS服务器。 它也可能涉及后端服务,如数据库服务器,它没有自己的HTTP接口,但与Web应用程序进行通信。
主要特征:
-
多种的协议的支持,包括CAS (v1、v2、v3)、SAML(v1、v2)、OAuth、OpenID、OpenID Connect和WS-Federation Passive Requestor
-
多种认证机制,可以通过JAAS,LDAP,RDBMS,X.509,Radius,SPNEGO,JWT,Remote,Trusted,BASIC,Apache Shiro,MongoDB,Pac4J等进行身份验证
-
可以通过WS-FED,Facebook,Twitter,SAML IdP,OpenID,OpenID Connect,CAS等代理委派认证
-
多种形式的授权包括ABAC, Time/Date, REST, Internet2’s Grouper等
-
同时也支持HAZELCAST、EHCache、JPA、MycCache、Apache IGITE、MangGDB、ReDIS、DimoDoB、Couchbase等实现高可用多个集群部署
-
各种丰富的客户端,像常见的Java、Python、Node、PHP、C#、Perl等等
Github: https://github.com/apereo/cas
下载链接:https://github.com/apereo/cas/tags
开发文档:https://apereo.github.io/cas/5.2.x/index.html
官网:https://www.apereo.org/projects/cas
二、SSO
1. SSO简介
单点登录( Single Sign-On , 简称 SSO )是多个相关但独立的软件系统访问控制的一个属性。通过使用该属性,用户登录与单个ID和密码来访问所连接的一个或多个系统,而不使用不同的用户名或密码,或在某些配置中无缝登录在每个系统上,它是比较流行的服务于企业业务整合的一种解决方案。总结一句话,SSO 使得在多个应用系统中,用户只需要 登录一次就可以访问所有相互信任的应用系统。
举个栗子:阿里巴巴旗下的淘宝网,你在浏览器里登录了,打开阿里云或者天猫就会发现可以不用在登录了,这里就是使用了SSO。
在SSO体系中,主要包括三部分:
- User (多个)
- Web 应用(多个)
- SSO 认证中心( 1 个)
而SSO的实现基本核心原则如下:
- 所有的登录都在 SSO 认证中心进行
- SSO 认证中心通过一些方法来告诉 Web 应用当前访问用户究竟是不是已通过认证的用户
- SSO 认证中心和所有的 Web 应用建立一种信任关系, SSO 认证中心对用户身份正确性的判断会通过某种方法告之 Web 应用,而且判断结果必须被 Web 应用信任。
2. SSO原理
2.1 、 登录
上面介绍我们知道,在SSO中有一个独立的认证中心,只有认证中心能接受用户的用户名密码等安全信息,其他系统不提供登录入口,只接受认证中心的间接授权。那其他的系统如何访问受保护的资源?这里就是通过认证中心间接授权通过令牌来实现,当SSO验证了用户信息的正确性后,就会创建授权令牌,在接下来的跳转过程中,授权令牌作为参数发送给各个子系统,子系统拿到令牌,即得到了授权,可以借此创建局部会话,局部会话登录方式与单系统的登录方式相同。
上面是一张SSO登录原理图,下面我们来分析一下具体的流程:
- 首先用户访问系统1受保护的资源,系统1发现未登陆,跳转至SSO认证中心,并将自己的参数传递过去
- SSO认证中心发现用户未登录,将用户引导至登录页面
- 用户输入用户名和密码提交至SSO认证中心
- SSO认证中心校验用户信息,创建用户与SSO认证中心之间的会话,称为全局会话,同时创建授权令牌
- SSO认证中心带着令牌跳转会最初的请求地址(系统1)
- 系统1拿到令牌,去SSO认证中心校验令牌是否有效
- SSO认证中心校验令牌,返回有效,注册系统1的地址
- 系统1使用该令牌创建与用户的会话,称为局部会话,返回给用户受保护资源
- 用户访问系统2受保护的资源
- 系统2发现用户未登录,跳转至SSO认证中心,并将自己的地址作为参数传递过去
- SSO认证中心发现用户已登录,跳转回系统2的地址,并附上令牌
- 系统2拿到令牌,去SSO认证中心校验令牌是否有效
- SSO认证中心校验令牌,返回有效,注册系统2地址
- 系统2使用该令牌创建与用户的局部会话,返回给用户受保护资源
用户登录成功之后,会与SSO认证中心及各个子系统建立会话,用户与SSO认证中心建立的会话称为全局会话,用户与各个子系统建立的会话称为局部会话,局部会话建立之后,用户访问子系统受保护资源将不再通过SSO认证中心,全局会话与局部会话有如下约束关系:
- 局部会话存在,全局会话一定存在
- 全局会话存在,局部会话不一定存在
- 全局会话销毁,局部会话必须销毁
2.2 、 注销
既然有登陆那么就自然有注销,单点登录也要单点注销,在一个子系统中注销,所有子系统的会话都将被销毁。原理图如下:
SSO认证中心一直监听全局会话的状态,一旦全局会话销毁,监听器将通知所有注册系统执行注销操作
同样的我们也来分析一下具体的流程:
- 用户向系统1发起注销请求
- 系统1根据用户与系统1建立的会话id拿到令牌,向SSO认证中心发起注销请求
- SSO认证中心校验令牌有效,销毁全局会话,同时取出所有用此令牌注册的系统地址
- SSO认证中心向所有注册系统发起注销请求
- 各注册系统接收SSO认证中心的注销请求,销毁局部会话
- SSO认证中心引导用户至登录页面
上面的关于SSO原理部分参考单点登录原理与简单实现,如果不太理解可以去看看原文,作者写得很详细。
三、CAS 的基本原理
1、结构体系
在上面的文章中,我们介绍过,在CAS的结构中主要分两部分,一部分是CAS Server,另一部分是CAS Client。
CAS Server:CAS Server 负责完成对用户的认证工作 , 需要独立部署 , CAS Server 会处理用户名 / 密码等凭证(Credentials)。
CAS Client:负责处理对客户端受保护资源的访问请求,需要对请求方进行身份认证时,重定向到 CAS Server 进行认证。(原则上,客户端应用不再接受任何的用户名密码等 Credentials )。
2、CAS协议
CAS协议是一个简单而强大的基于票据的协议,它涉及一个或多个客户端和一台服务器。即在CAS中,通过TGT(Ticket Granting Ticket)来获取 ST(Service Ticket),通过ST来访问具体服务。
其中主要的关键概念:
- TGT(Ticket Granting Ticket)是存储在TGCcookie中的代表用户的SSO会话。
- 该ST(Service Ticket),作为参数在GET方法的URL中,代表由CAS服务器授予访问CASified应用程序(包含CAS客户端的应用程序)具体用户的权限。
(1)、CAS基本协议模式
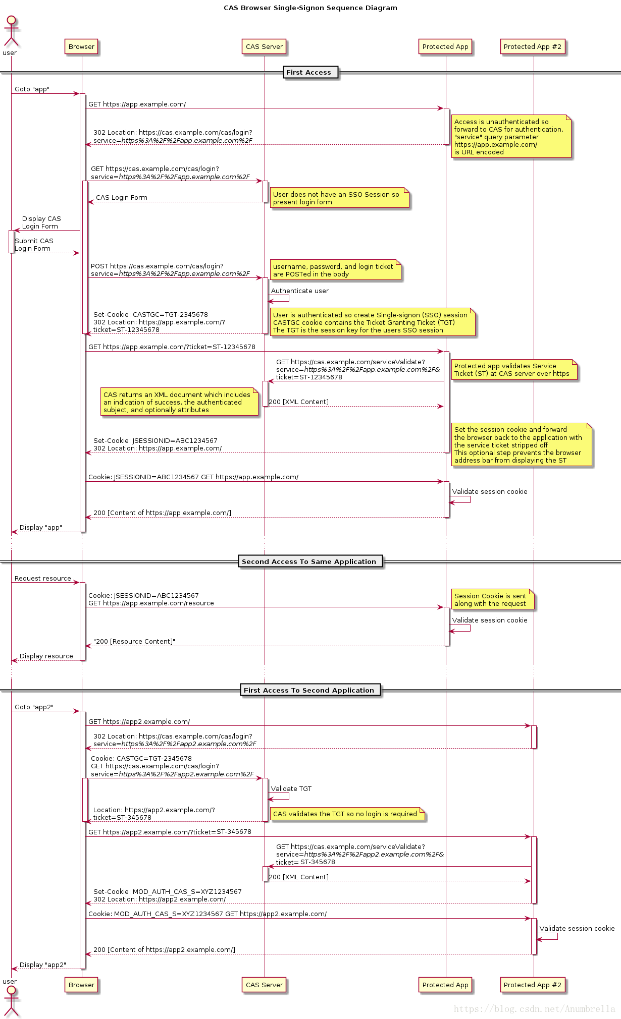
结合官方的流程图,我们可以知道,CAS中的单点登录流程:
我们可以发现这里的流程与上面SSO执行的基本是一致,只是CAS协议流程图中,更加清楚的指定了我们在访问过程当中的各种情况,在SSO中令牌也是我们在CAS中的ST(Service Ticket)。
首先用户访问受保护的资源,权限没有认证,所以会把请求的URL以参数跳转到CAS认证中心,CAS认证中心发现没有SSO session,所以弹出登录页面,输入用户信息,提交到CAS认证中心进行信息的认证,如果信息正确,CAS认证中心就会创建一个SSO session和CASTGC cookie,这个CASTGC cookie包含了TGT,而用户session则以TGT为key创建,同时服务端会分发一个ST返回给用户。用户拿到了ST后,访问带参数ST的资源地址,同时应用将ST发送给CAS认证中心,CAS认证中心对ST进行校验,同时判断相应的cookie(包含TGT)是否正确(通过先前设定的key),判断ST是否是有效的,结果会返回一个包含成功信息的XML给应用。应用在建立相应的session和cookie跳转到浏览器,用户再通过浏览器带cookie去应用访问受保护的资源地址,cookie和后端session验证成功便可以成功访问到信息。
第二次访问应用时,浏览器就会携带相应的cookie信息,后台session验证用户是否登录,与一般单系统应用登录模式一样。
当我们访问其他的应用,与前面的步骤也是基本相同,首先用户访问受保护的资源,跳转回浏览器,浏览器含有先前登录的CASTGC cookie,CASTGC cookie包含了TGT并发送到CAS认证中心,CAS认证中心校验TGT是否有效,如果有效分发浏览器一个带ST参数的资源地址URL,应用程序拿到ST后,再发送给CAS认证中心,如果认证了ST有效后,结果会返回一个包含成功信息的XML给应用。同样的步骤,应用在建立相应的session和cookie跳转到浏览器,用户再通过浏览器带cookie去应用访问受保护的资源地址,验证session成功便可以成功访问到信息。
(2)、CAS代理模式
CAS协议的最强大的功能之一就是CAS服务可以作为另一个CAS服务的代理的能力,传输用户身份。
同样的我们还是结合官方的流程图来分析:

加载代理应用
首先用户访问代理地址,权限没有认证,所以会把请求的URL以参数跳转到CAS认证中心,CAS认证中心发现没有SSO session,所以弹出登录页面,输入用户信息,提交到CAS认证中心进行信息的认证,如果信息正确,CAS认证中心就会创建一个SSO session——CASTGC cookie,这个CASTGC cookie包含了TGT,这个TGT作为一个用户session,它会分发一个ST返回给用户。用户拿到了ST后,访问带参数ST的代理地址,代理地址将ST发送给CAS认证中心并且带一个pgtUrl,这是请求一个PGT的回调URL。CAS认证中通过调用回调PGT URL将TGT和PGTIOU传递给代理地址,代理地址匹配存储PGTIOU和PGT并执行下一步,然后CAS返回一个PGTIOU给代理匹配刚刚存储是PGTIOU与PGT是否一致。后面就通过PGTIOU查找PGT,然后代理地址在建立相应的session cookie跳转到浏览器,用户再通过浏览器带cookie去访问代理地址。
通过代理访问应用
通过代理访问应用,在浏览器中通过携带相应的cookie去访问代理,然后验证session cookie的有效性,然后再代理地址通过PGT跳转到CAS认证中心,认证中心再通过代理地址访问应用,相同的步骤,应用发送ST给CAS认证中心,检验proxy ticket是否有效,如何有效返回给应用一个XML信息。在应用中查询代理URL是否可信赖,阻止代理用户非法的行为。然后应用再建立相应的session cookie跳转到代理地址,代理地址再带cookie去访问应用,并验证是否正确。如果正确,则应用响应代理地址的请求,代理地址再把请求发送给用户。
四、CAS术语概念
1、CAS 系统中的票据: TGC、TGT 、 ST 、 PGT 、 PGTIOU 、 PT 。
(1)、TGC(ticket-granting cookie)
授权的票据证明,由 CAS Server 通过 SSL 方式发送给终端用户,存放用户身份认证凭证的Cookie,在浏览器和CAS Server间通讯时使用,并且只能基于安全通道传输(Https),是CAS Server用来明确用户身份的凭证。
(2)、TGT(Ticket Grangting Ticket)
TGT是CAS为用户签发的登录票据,拥有了TGT,用户就可以证明自己在CAS成功登录过。TGT封装了Cookie值以及此Cookie值对应的用户信息。用户在CAS认证成功后,CAS生成Cookie(叫TGC),写入浏览器,同时生成一个TGT对象,放入自己的缓存,TGT对象的ID就是Cookie的值。当HTTP再次请求到来时,如果传过来的有CAS生成的Cookie,则CAS以此Cookie值为key查询缓存中有无TGT ,如果有的话,则说明用户之前登录过,如果没有,则用户需要重新登录。
(3)、ST(Service Ticket)
ST是CAS为用户签发的访问某一service的票据。用户访问service时,service发现用户没有ST,则要求用户去CAS获取ST。用户向CAS发出获取ST的请求,如果用户的请求中包含Cookie,则CAS会以此Cookie值为key查询缓存中有无TGT,如果存在TGT,则用此TGT签发一个ST,返回给用户。用户凭借ST去访问service,service拿ST去CAS验证,验证通过后,允许用户访问资源。
(4)、PGT(Proxy Granting Ticket)
Proxy Service的代理凭据。用户通过CAS成功登录某一Proxy Service后,CAS生成一个PGT对象,缓存在CAS本地,同时将PGT的值(一个UUID字符串)回传给Proxy Service,并保存在Proxy Service里。Proxy Service拿到PGT后,就可以为Target Service(back-end service)做代理,为其申请PT。
(5)、PGTIOU(Proxy Granting Ticket I Owe You)
PGTIOU是CAS协议中定义的一种附加票据,它增强了传输、获取PGT的安全性。 PGT的传输与获取的过程:Proxy Service调用CAS的serviceValidate接口验证ST成功后,CAS首先会访问pgtUrl指向的Https URL,将生成的 PGT及PGTIOU传输给proxy service,proxy service会以PGTIOU为key,PGT为value,将其存储在Map中;然后CAS会生成验证ST成功的XML消息,返回给Proxy Service,XML消息中含有PGTIOU,proxy service收到XML消息后,会从中解析出PGTIOU的值,然后以其为key,在Map中找出PGT的值,赋值给代表用户信息的Assertion对象的pgtId,同时在Map中将其删除。
(6)、PT(Proxy Ticket)
PT是用户访问Target Service(back-end service)的票据。如果用户访问的是一个Web应用,则Web应用会要求浏览器提供ST,浏览器就会用Cookie去CAS获取一个ST,然后就可以访问这个Web应用了。如果用户访问的不是一个Web应用,而是一个C/S结构的应用,因为C/S结构的应用得不到Cookie,所以用户不能自己去CAS获取ST,而是通过访问proxy service的接口,凭借proxy service的PGT去获取一个PT,然后才能访问到此应用。
2、TGT、ST、PGT、PT之间关系
- ST是TGT签发的。用户在CAS上认证成功后,CAS生成TGT,用TGT签发一个ST,ST的ticketGrantingTicket属性值是TGT对象,然后把ST的值redirect到客户应用。
- PGT是ST签发的。用户凭借ST去访问Proxy service,Proxy service去CAS验证ST(同时传递PgtUrl参数给CAS),如果ST验证成功,则CAS用ST签发一个PGT,PGT对象里的ticketGrantingTicket是签发ST的TGT对象。
- PT是PGT签发的。Proxy service代理back-end service去CAS获取PT的时候,CAS根据传来的pgt参数,获取到PGT对象,然后调用其grantServiceTicket方法,生成一个PT对象。
3、其他概念
-
KDC(Key Distribution Center)----------密钥发放中心;
-
Authentication Service (AS) --------- 认证服务,索取Crendential ,发放 TGT;
-
Ticket-Granting Service (TGS) --------- 票据授权服务,索取TGT ,发放ST。
参考
- 单点登录原理与简单实现
- https://apereo.github.io/cas/5.2.x/protocol/CAS-Protocol.html
- 单点登录(一)-----理论-----单点登录SSO的介绍和CAS+选型
- https://en.wikipedia.org/wiki/Single_sign-on
- SSO(Single Sign-on) in Action(上篇)
来源:oschina
链接:https://my.oschina.net/u/4115134/blog/3197479
