声明
本人为初学者,所以,参考了很多网上的骚操作,希望有一天能自己上!加油!!!
这是前几天再看大佬博客发现的vulnhub里面的一个项目,然后就自己试了下,有什么需要改进的地方,欢迎大家普及。
环境
由于没有安装virtual Box的原因,所以直接用vm打开的,决定后期安装virtual,将网卡调成NAT模式,然后开启虚拟机,不需要登录(也进不去)

渗透测试
0x00 前提
不知道IP地址,但是知道在同一个网段
0x01 nmap扫描一波
namp -Pn 192.168.114.0/24
总共就开了两个虚拟机,2是kali的地址,理所当然1就是我们的目标IP地址了。
0x02
nmap -A -p- -T4 192.168.114.145
-A: 使能系统探测、版本检测、脚本扫描、路由追踪
-T<0-5>: 时间模板,越大速度越快
-p: 指定端口扫描范围
一段时间后·······
主机开启了80、22、还有111端口(nfs共享)
可以看到上边的80端口信息,大概就是,开启了apache2,cms为Durpal 7.
0x03
然后尝试了一下注册的地方,由于技术有限,所以,嗯,没办法绕过,但是可以知道,是存在admin用户的,但是会过滤or、and等非法字符串防止绕过。
然后尝试注册一个普通用户aaa,嗯,,,这可能是正常步骤

0x04
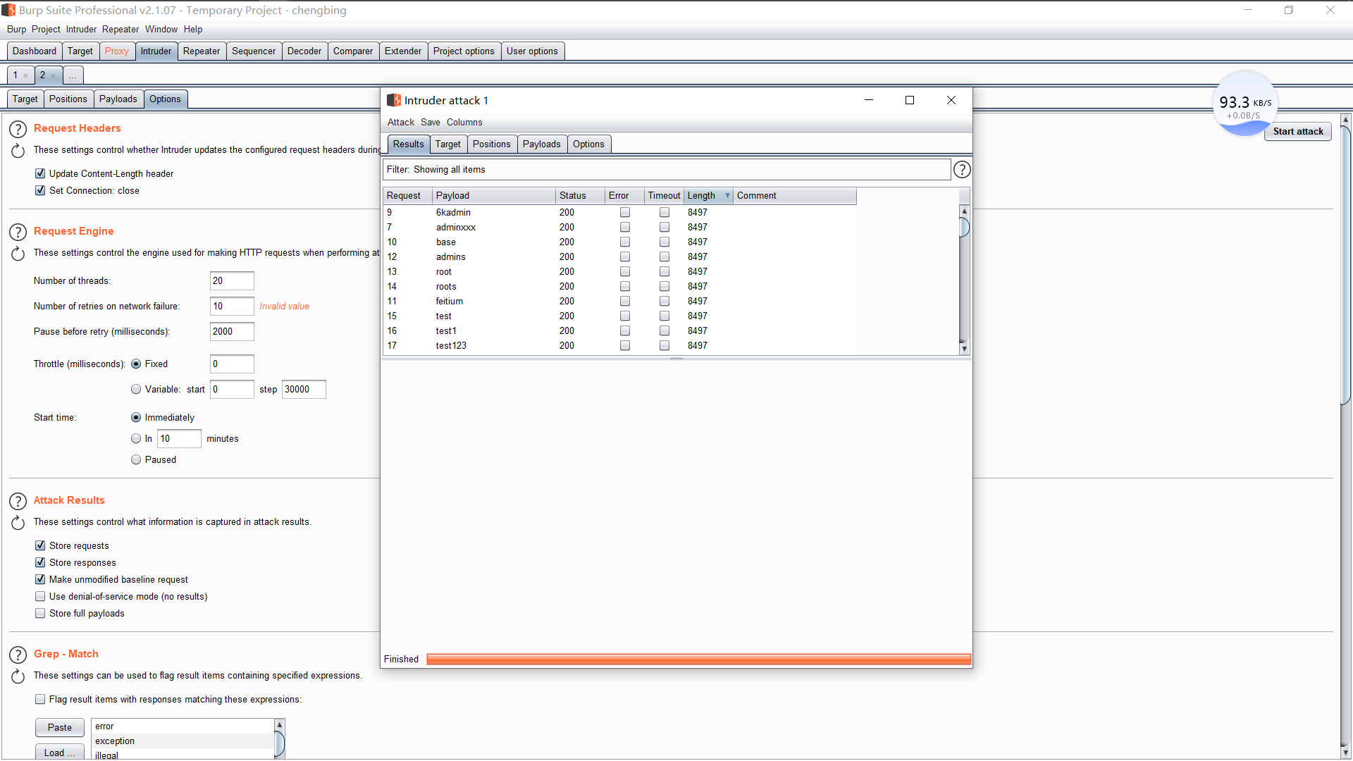
想到反正admin用户是存在的,那就,试试爆破,但应该希望不大
burp抓包看看,发现是明文传输

直接试试吧。。。。好的,果然没结果。再见
0x05
爆破的同时,用kali自带的dirb扫描了一下目录
dirb http://192.168.114.145/
看到了有admin目录,就尝试访问

再等

再扫估计也扫不出什么来,所以停了。看到了robots.txt打开以后大概是这样

全都是不能访问的文件,所以并没有什么值得利用的。
0x06
好的。。。。没办法,只有进kali里面试着搜索一下Durpal相关的漏洞。
searchsploit Drupal

漏洞还是很多的。
我尝试了一下sql注入,不知道为什么失败了。
0x07 成功获得flag1.txt
那就尝试其他漏洞吧,看大佬们博客,说是可以利用RCE,那就试试。
上msf
直接搜索Drupal
search Drupal
然后尝试了前面几个,第二个可以使用

直接查看到了flag1.txt
flag1.txt到手
然后逛了一下,好像没什么东西,进shell看看
python -c 'import pty;pty.spawn("/bin/sh")
正好也找了第四个
0x08 flag2
既然进来了,肯定免不了看看数据库撒
看了哈INSTALL文件,好像没什么有用的,但INSTALL.txt文件提到了settings.php
查看settings.php
看到了flag2
0x09 flag3
flag2的下边已经给出了关于mysql的提示,猜测flag3在数据库里面
直接登录mysql
然后,,,,直接查看到users表
哈希加密了。我再看看其他表
那反正意思就是应该是在后台里面了。
之前看到了users表,是哈希加密,那就尝试解密。
额,,,,,尝试以后发现我解不出来。
那就重置密码吧。
当我要登录的时候,,,,
我,,,,emmm,没办法,flag3后期尝试吧。
备注:
待续。。。
0x0a flag4
之前进入shell的时候,我就特地的看了一下/etc/passwd,发现了里面有flag4的线索。
直接查看flag4.txt
0x0b flag5
上边flag4里面已经提示,关于另一个flag,大概是说,用相同的方法查看root下边的那个。
大概就是提权吧。
学到了一个新的知识点:
sudo -l
sudo常用参数:
-l : 登录用户下面,执行sudo -l 显示当前用户有哪些权限
-k :删除/var/db/sudo/下面对应的时间戳的信息,下次执行sudo需要输入当前用户的密码
--> 系统默认也是5分钟失效
--> 配置免密是另一种情况 NOPASSWD: ALL远程sudo(有条件限制的)
but,并没有
试试其他的
find / -type f -perm -u=s 2>/dev/null
-type 按类型进行查找,d查找目录,f查找文件
find . –type d –name [document]
find . type f –name [filename]
2>/dev/null
意思就是把错误输出到“黑洞”
接下来,我就不知道怎么办了,所以参考了网上大佬们的博客。
大概思路:
1.先查看flag4的权限

2.然后借用参数直接提权
find flag4.txt -exec "/bin/sh" \;#
这段命令的意思就是先使用 find 命令查找flag4.txt 文件,然后使用它的参数 -exec 来执行命令 /bin/sh ,这样就能获取到 root权限了!
来源:CSDN
作者:ckcah
链接:https://blog.csdn.net/qq_43717836/article/details/104794721