引用:
魅族Linux Interrupt
http://kernel.meizu.com/linux-interrupt.html
喔窝科技 中断子系统
http://www.wowotech.net/sort/irq_subsystem/page/2
ARM64 中断处理流程
https://www.byteisland.com/54/
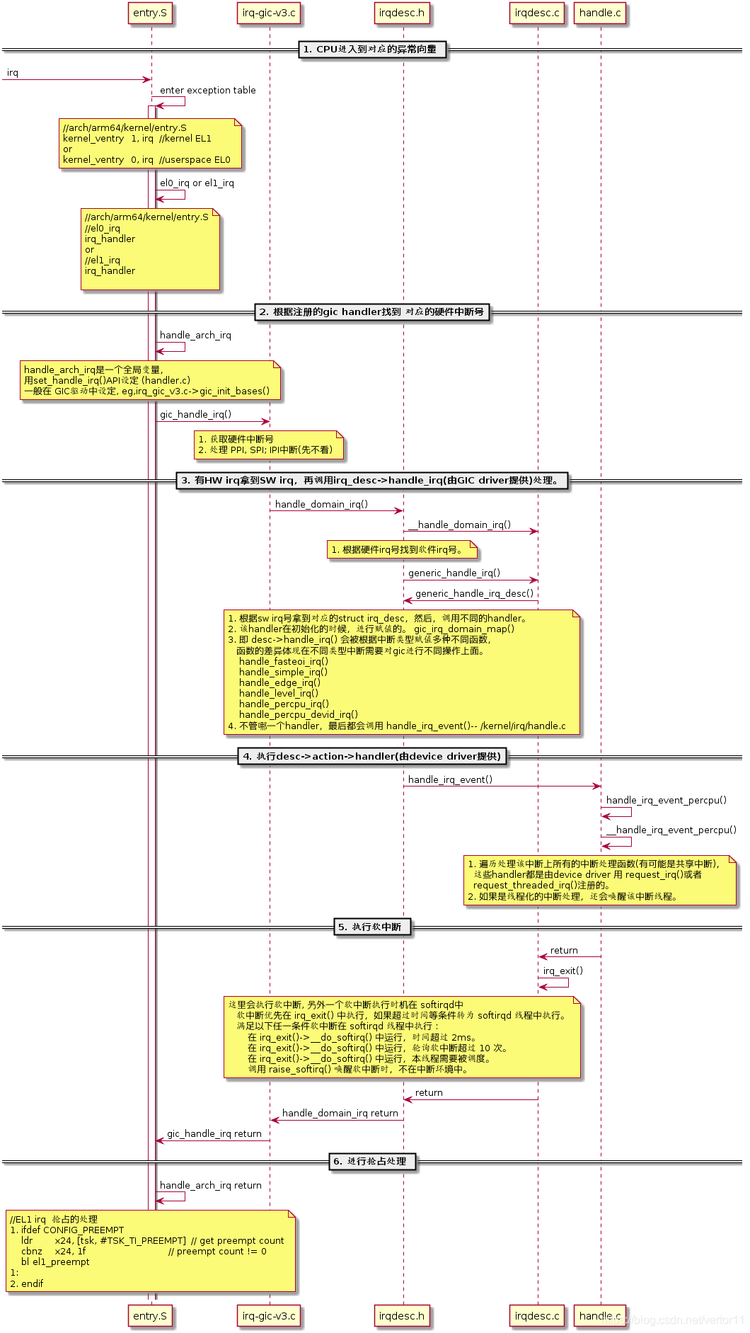
一. 软件时序图

来源:CSDN
作者:vertor11
链接:https://blog.csdn.net/vertor11/article/details/104735775