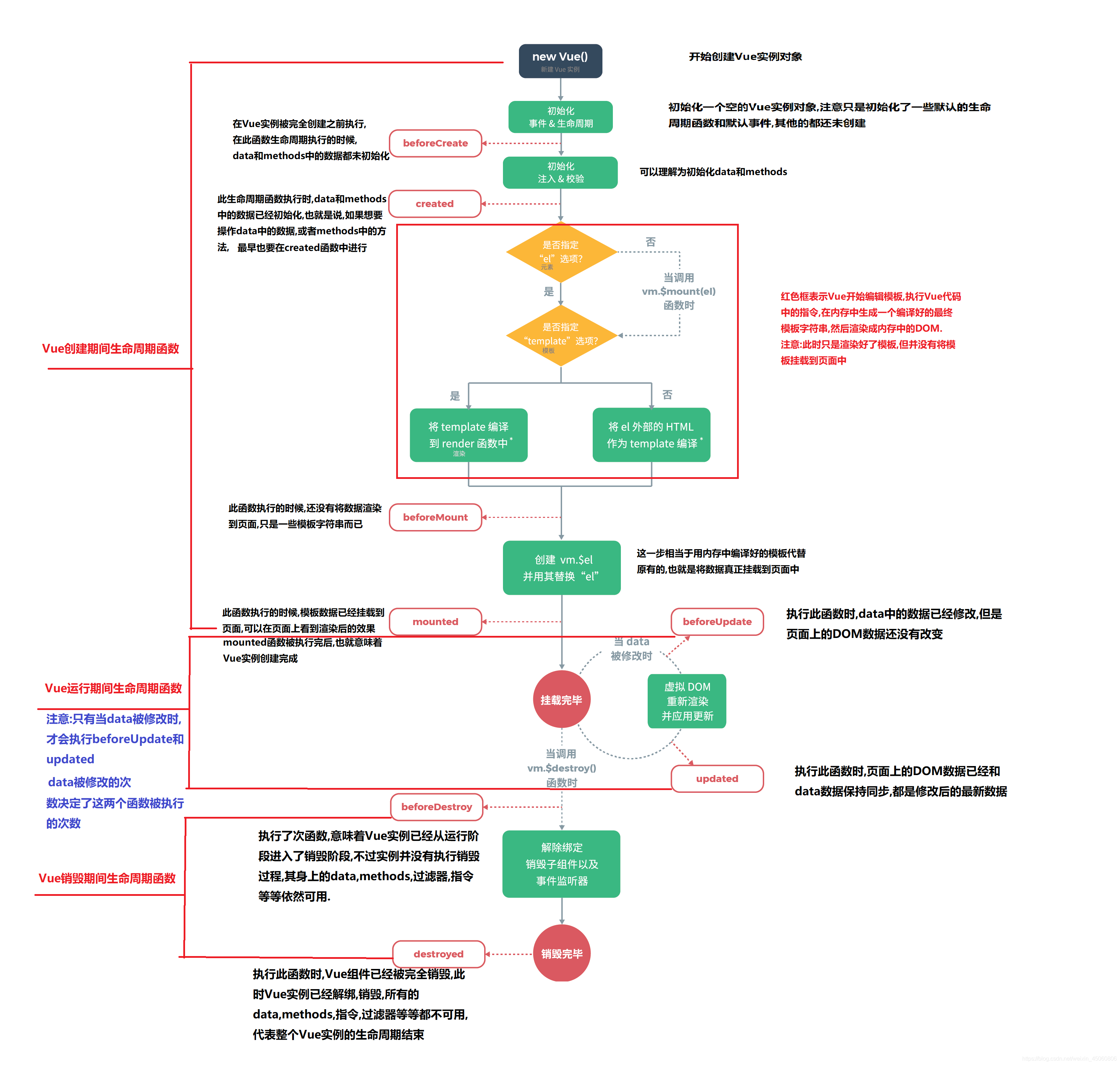
Vue的生命周期
1.Vue生命周期的概念
从Vue实例开始创建,然后运行,最后销毁的整个生命过程中,会伴随着各种各样的事件,这些事件统称为Vue的生命周期.
所谓的生命周期函数和生命周期钩子,其实就是生命周期事件.
2.Vue生命周期函数分类
1.创建期间的生命周期函数
beforeCreate(){}
created(){}
beforeMount(){}
mounted(){}
2.运行期间的生命周期函数
beforeUpdate(){}
updated(){}
3.销毁期间的生命周期函数
beforeDestroy(){}
destroyed(){}
3.Vue生命周期图解(对照第四节的代码更容易理解)

4.Vue生命周期各阶段对应的代码示例
<!DOCTYPE html>
<html lang="en" xmlns:v-on="http://www.w3.org/1999/xhtml">
<head>
<meta charset="UTF-8">
<title>Title</title>
</head>
<body>
<div id="app">
<input type="button" value="修改data中数据" @click="msg='我是修改后的data数据'"><br>
<span id="span">{{msg}}</span>
</div>
<script src="./node_modules/vue/dist/vue.js"></script>
<script type="text/javascript">
//生成一个Vue实例
var vm = new Vue({
el: "#app",
data: {
msg: '我是data属性中的一条信息'
},
methods: {
show() {
console.log('我是methods属性中的show方法')
}
},
/*beforeCreate生命周期函数*/
beforeCreate() {
//console.log(this.msg);//undefined
// this.show()//"TypeError: this.show is not a function"
},
/*created生命周期函数*/
created() {
console.log(this.msg);//我是data属性中的一条信息
this.show()//我是methods属性中的show方法
},
/*beforeMount生命周期函数*/
beforeMount() {
console.log(document.getElementById('span').innerText);//{{msg}}
},
/*mounted生命周期函数*/
mounted(){
console.log(document.getElementById('span').innerText);//我是data属性中的一条信息
},
/*beforeUpdate生命周期函数*/
beforeUpdate() {
console.log('页面上DOM数据:'+document.getElementById('span').innerText);//页面上DOM数据:我是data属性中的一条信息
console.log('data中数据:'+this.msg)//data中数据:我是修改后的data数据
},
/*updated生命周期函数*/
updated() {
console.log('页面上DOM数据:'+document.getElementById('span').innerText);//页面上DOM数据:我是修改后的data数据
console.log('data中数据:'+this.msg)//data中数据:我是修改后的data数据
}
});
</script>
</body>
</html>
来源:CSDN
作者:狼少年儿
链接:https://blog.csdn.net/weixin_45060806/article/details/104558358