1.1、简介
// 要使用SpringBoot的AOP功能,需要在pom中新增aop依赖
<dependency>
<groupid>org.springframework.boot</groupid>
<artifactid>spring-boot-starter-aop</artifactid>
</dependency>
// 引入依赖之后,就不需要在主配置上手动开启AOP功能了,自动配置类会做
@EnableAspectJAutoProxy
public class SpringbootApplication {
@Service
public class AopTestService {
// 要被增强的方法
public void sayHello(){
System.out.println("sayHello");
}
}
// 切面,下面就以这个例子来分析AOP
@Aspect
@Component
public class TestAspect {
@Before("execution(public void com.lwh.springboot.transaction.AopTestService.sayHello(..))")
public void doBefore(JoinPoint joinPoint){
System.out.println("doBefore run...");
}
}
1.2、创建代理对象
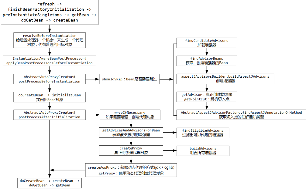
// 下面就分析AopTestService这个bean被创建过程中,AOP在哪里被引入的,怎样创建的代理对象?
// 这边默认已经对SpringBoot初始化单例bean的过程了解了
// 这部分依次走refresh → finishBeanFactoryInitialization → preInstantiateSingletons → getBean → doGetBean → createBean方法
@Override
protected Object createBean(String beanName, RootBeanDefinition mbd, @Nullable Object[] args)
throws BeanCreationException {
// 删除了其余代码,留下两个关键步骤,下面单独分析这两个方法
// Give BeanPostProcessors a chance to return a proxy instead of the target bean instance.
// 步骤1) 获取Advisors
Object bean = resolveBeforeInstantiation(beanName, mbdToUse);
// 步骤2) 创建AopTestService实例对象,接着为其创建代理对象
Object beanInstance = doCreateBean(beanName, mbdToUse, args);
1.2.1、步骤1)
// 给后置处理器一个机会,来生成一个代理对象,代替普通的目标对象,这边不会真正创建代理对象,只是提前做收集工作
Object bean = resolveBeforeInstantiation(beanName, mbdToUse);
protected Object resolveBeforeInstantiation(String beanName, RootBeanDefinition mbd) {
Object bean = null;
if (!Boolean.FALSE.equals(mbd.beforeInstantiationResolved)) {
// Make sure bean class is actually resolved at this point.
// 这段源码中先检查是否有InstantiationAwareBeanPostProcessor,这个属性上一篇已经赋值为true
if (!mbd.isSynthetic() && hasInstantiationAwareBeanPostProcessors()) {
Class<?> targetType = determineTargetType(beanName, mbd);
// targetType就是AopTestService
if (targetType != null) {
// 走这边
bean = applyBeanPostProcessorsBeforeInstantiation(targetType, beanName);
if (bean != null) {
bean = applyBeanPostProcessorsAfterInitialization(bean, beanName);
}
}
}
mbd.beforeInstantiationResolved = (bean != null);
}
return bean;
}
protected Object applyBeanPostProcessorsBeforeInstantiation(Class<?> beanClass, String beanName) {
for (BeanPostProcessor bp : getBeanPostProcessors()) {
if (bp instanceof InstantiationAwareBeanPostProcessor) {
InstantiationAwareBeanPostProcessor ibp = (InstantiationAwareBeanPostProcessor) bp;
// 这边走AnnotationAwareAspectJAutoProxyCreator的postProcessBeforeInstantiation方法
Object result = ibp.postProcessBeforeInstantiation(beanClass, beanName);
if (result != null) {
return result;
}
}
}
return null;
}
@Override
public Object postProcessBeforeInstantiation(Class<?> beanClass, String beanName) {
Object cacheKey = getCacheKey(beanClass, beanName);
if (!StringUtils.hasLength(beanName) || !this.targetSourcedBeans.contains(beanName)) {
// 判断该bean有没有已经被增加过了,第一次来走到下面
if (this.advisedBeans.containsKey(cacheKey)) {
return null;
}
// 来看这边,第一个判断比较简单,返回false,走到shouldSkip方法,这里面逻辑很重要
if (isInfrastructureClass(beanClass) || shouldSkip(beanClass, beanName)) {
this.advisedBeans.put(cacheKey, Boolean.FALSE);
return null;
}
}
// 删除部分代码
return null;
}
protected boolean shouldSkip(Class<?> beanClass, String beanName) {
// TODO: Consider optimization by caching the list of the aspect names
// 下面先看第一个步骤
List<advisor> candidateAdvisors = findCandidateAdvisors();
for (Advisor advisor : candidateAdvisors) {
if (advisor instanceof AspectJPointcutAdvisor &&
((AspectJPointcutAdvisor) advisor).getAspectName().equals(beanName)) {
return true;
}
}
return super.shouldSkip(beanClass, beanName);
}
@Override
protected List<advisor> findCandidateAdvisors() {
// Add all the Spring advisors found according to superclass rules.
// 添加所有根据父类的规则找到的Spring的增强器,这边debug发现找到了一个,是
// BeanFactoryTransactionAttributeSourceAdvisor,是用于事务管理的
List<advisor> advisors = super.findCandidateAdvisors();
// Build Advisors for all AspectJ aspects in the bean factory.
if (this.aspectJAdvisorsBuilder != null) {
// 下面看这个,给所有BeanFactory中的AspectJ切面构建增强器
advisors.addAll(this.aspectJAdvisorsBuilder.buildAspectJAdvisors());
}
return advisors;
}
public List<advisor> buildAspectJAdvisors() {
// 已经缓存好的,AopTestService进来时发现缓存已经有值了,猜测是前面的bean创建时缓存好了
List<string> aspectNames = this.aspectBeanNames;
if (aspectNames == null) {
// 没有缓存的话,自己去查找,待会分析,记为a处
}
if (aspectNames.isEmpty()) {
return Collections.emptyList();
}
List<advisor> advisors = new ArrayList<>();
for (String aspectName : aspectNames) {
// 从缓存中查找并返回
List<advisor> cachedAdvisors = this.advisorsCache.get(aspectName);
if (cachedAdvisors != null) {
advisors.addAll(cachedAdvisors);
}
else {
// 找不到的话自己去查找,和a处一样,也是自己去查找
MetadataAwareAspectInstanceFactory factory = this.aspectFactoryCache.get(aspectName);
advisors.addAll(this.advisorFactory.getAdvisors(factory));
}
}
return advisors;
}
if (aspectNames == null) {
synchronized (this) {
aspectNames = this.aspectBeanNames;
if (aspectNames == null) {
List<advisor> advisors = new ArrayList<>();
aspectNames = new ArrayList<>();
// 这边是找出容器中所有的bean
String[] beanNames = BeanFactoryUtils.beanNamesForTypeIncludingAncestors(
this.beanFactory, Object.class, true, false);
for (String beanName : beanNames) {
if (!isEligibleBean(beanName)) {
continue;
}
Class<?> beanType = this.beanFactory.getType(beanName);
if (beanType == null) {
continue;
}
// 依此遍历这个bean,判断它是不是Aspect
if (this.advisorFactory.isAspect(beanType)) {
aspectNames.add(beanName);
AspectMetadata amd = new AspectMetadata(beanType, beanName);
// 默认走到这里
if (amd.getAjType().getPerClause().getKind() == PerClauseKind.SINGLETON) {
MetadataAwareAspectInstanceFactory factory =
new BeanFactoryAspectInstanceFactory(this.beanFactory, beanName);
// 创建增强器,下面分析这个步骤
List<advisor> classAdvisors = this.advisorFactory.getAdvisors(factory);
// 创建完成之后缓存中
if (this.beanFactory.isSingleton(beanName)) {
this.advisorsCache.put(beanName, classAdvisors);
}
else {
this.aspectFactoryCache.put(beanName, factory);
}
advisors.addAll(classAdvisors);
}
else {
MetadataAwareAspectInstanceFactory factory =
new PrototypeAspectInstanceFactory(this.beanFactory, beanName);
this.aspectFactoryCache.put(beanName, factory);
advisors.addAll(this.advisorFactory.getAdvisors(factory));
}
}
}
this.aspectBeanNames = aspectNames;
return advisors;
}
}
}
@Override
public List<advisor> getAdvisors(MetadataAwareAspectInstanceFactory aspectInstanceFactory) {
// TestAspect
Class<?> aspectClass = aspectInstanceFactory.getAspectMetadata().getAspectClass();
String aspectName = aspectInstanceFactory.getAspectMetadata().getAspectName();
validate(aspectClass);
MetadataAwareAspectInstanceFactory lazySingletonAspectInstanceFactory =
new LazySingletonAspectInstanceFactoryDecorator(aspectInstanceFactory);
List<advisor> advisors = new ArrayList<>();
// 这边去创建增强器,并加入到集合中返回,筛选没有标注@Pointcut注解的方法,并创建增强器
for (Method method : getAdvisorMethods(aspectClass)) {
Advisor advisor = getAdvisor(method, lazySingletonAspectInstanceFactory, advisors.size(), aspectName);
if (advisor != null) {
advisors.add(advisor);
}
}
// 删掉一些方法
return advisors;
}
private List<method> getAdvisorMethods(Class<?> aspectClass) {
final List<method> methods = new ArrayList<>;();
ReflectionUtils.doWithMethods(aspectClass, method -> {
// Exclude pointcuts
if (AnnotationUtils.getAnnotation(method, Pointcut.class) == null) {
methods.add(method);
}
});
methods.sort(METHOD_COMPARATOR);
return methods;
}
public Advisor getAdvisor(Method candidateAdviceMethod, MetadataAwareAspectInstanceFactory aspectInstanceFactory,
int declarationOrderInAspect, String aspectName) {
validate(aspectInstanceFactory.getAspectMetadata().getAspectClass());
// 解析切入点,下面看这个
AspectJExpressionPointcut expressionPointcut = getPointcut(
candidateAdviceMethod, aspectInstanceFactory.getAspectMetadata().getAspectClass());
if (expressionPointcut == null) {
return null;
}
// 将切入点和通知包装成一个切面,method是doBefore
return new InstantiationModelAwarePointcutAdvisorImpl(expressionPointcut, candidateAdviceMethod,
this, aspectInstanceFactory, declarationOrderInAspect, aspectName);
}
private AspectJExpressionPointcut getPointcut(Method candidateAdviceMethod, Class<?> candidateAspectClass) {
AspectJAnnotation<?> aspectJAnnotation =
AbstractAspectJAdvisorFactory.findAspectJAnnotationOnMethod(candidateAdviceMethod);
if (aspectJAnnotation == null) {
return null;
}
AspectJExpressionPointcut ajexp =
new AspectJExpressionPointcut(candidateAspectClass, new String[0], new Class<?>[0]);
ajexp.setExpression(aspectJAnnotation.getPointcutExpression());
if (this.beanFactory != null) {
ajexp.setBeanFactory(this.beanFactory);
}
return ajexp;
}
private static final Class<?>[] ASPECTJ_ANNOTATION_CLASSES = new Class<!--?-->[] {
Pointcut.class, Around.class, Before.class, After.class, AfterReturning.class, AfterThrowing.class};
protected static AspectJAnnotation<?> findAspectJAnnotationOnMethod(Method method) {
for (Class<?> clazz : ASPECTJ_ANNOTATION_CLASSES) {
AspectJAnnotation<?> foundAnnotation = findAnnotation(method, (Class<annotation>) clazz);
if (foundAnnotation != null) {
return foundAnnotation;
}
}
return null;
}
// 回到之前的shouldSkip方法
protected boolean shouldSkip(Class<?> beanClass, String beanName) {
List<advisor> candidateAdvisors = findCandidateAdvisors();
// 这边结束就找到了两个Advisor,一个是处理事务的,一个就是我们的doBefore方法
for (Advisor advisor : candidateAdvisors) {
if (advisor instanceof AspectJPointcutAdvisor &&
((AspectJPointcutAdvisor) advisor).getAspectName().equals(beanName)) {
return true;
}
}
return super.shouldSkip(beanClass, beanName);
}
// shouldSkip方法返回false,它结束后,返回null,步骤1就结束了
Object bean = resolveBeforeInstantiation(beanName, mbdToUse);
1.2.2、步骤2) doCreateBean
Object beanInstance = doCreateBean(beanName, mbdToUse, args);
// 走到这边,这里对象已经创建完成,接下来属性赋值和后处理
populateBean(beanName, mbd, instanceWrapper);
exposedObject = initializeBean(beanName, exposedObject, mbd);
// initializeBean中走到这里
wrappedBean = applyBeanPostProcessorsAfterInitialization(wrappedBean, beanName);
public Object applyBeanPostProcessorsAfterInitialization(Object existingBean, String beanName)
throws BeansException {
Object result = existingBean;
for (BeanPostProcessor processor : getBeanPostProcessors()) {
Object current = processor.postProcessAfterInitialization(result, beanName);
if (current == null) {
return result;
}
result = current;
}
return result;
}
// 走到AbstractAutoProxyCreator的applyBeanPostProcessorsAfterInitialization方法,它是
// AnnotationAwareAspectJAutoProxyCreator的父类
@Override
public Object postProcessAfterInitialization(@Nullable Object bean, String beanName) {
if (bean != null) {
Object cacheKey = getCacheKey(bean.getClass(), beanName);
if (this.earlyProxyReferences.remove(cacheKey) != bean) {
return wrapIfNecessary(bean, beanName, cacheKey);
}
}
return bean;
}
protected Object wrapIfNecessary(Object bean, String beanName, Object cacheKey) {
// 先获取该类被切的增强器
Object[] specificInterceptors = getAdvicesAndAdvisorsForBean(bean.getClass(), beanName, null);
if (specificInterceptors != DO_NOT_PROXY) {
this.advisedBeans.put(cacheKey, Boolean.TRUE);
Object proxy = createProxy(
bean.getClass(), beanName, specificInterceptors, new SingletonTargetSource(bean));
this.proxyTypes.put(cacheKey, proxy.getClass());
return proxy;
}
this.advisedBeans.put(cacheKey, Boolean.FALSE);
return bean;
}
// getAdvicesAndAdvisorsForBean
protected Object[] getAdvicesAndAdvisorsForBean(
Class<?> beanClass, String beanName, @Nullable TargetSource targetSource) {
// 先看这个方法
List<advisor> advisors = findEligibleAdvisors(beanClass, beanName);
if (advisors.isEmpty()) {
return DO_NOT_PROXY;
}
return advisors.toArray();
}
protected List<advisor> findEligibleAdvisors(Class<?> beanClass, String beanName) {
// 这个方法之前已经分析过了,返回两个Advisor
List<advisor> candidateAdvisors = findCandidateAdvisors();
// findAdvisorsThatCanApply方法要过滤出可以代理的增强器,也就是能切该Bean的切面,这部分就是使用切入点表达式与当
// 前Bean中方法进行匹配,这边就返回一个,就是doBefore方法对应的通知
List<advisor> eligibleAdvisors = findAdvisorsThatCanApply(candidateAdvisors, beanClass, beanName);
// 这边再在首部加入一个ExposeInvocationInterceptor
extendAdvisors(eligibleAdvisors);
if (!eligibleAdvisors.isEmpty()) {
eligibleAdvisors = sortAdvisors(eligibleAdvisors);
}
return eligibleAdvisors;
}
// 再回到wrapIfNecessary方法
protected Object wrapIfNecessary(Object bean, String beanName, Object cacheKey) {
// 这边已经获取到了
Object[] specificInterceptors = getAdvicesAndAdvisorsForBean(bean.getClass(), beanName, null);
if (specificInterceptors != DO_NOT_PROXY) {
this.advisedBeans.put(cacheKey, Boolean.TRUE);
// 开始创建代理对象
Object proxy = createProxy(
bean.getClass(), beanName, specificInterceptors, new SingletonTargetSource(bean));
this.proxyTypes.put(cacheKey, proxy.getClass());
return proxy;
}
this.advisedBeans.put(cacheKey, Boolean.FALSE);
return bean;
}
protected Object createProxy(Class<?> beanClass, @Nullable String beanName,
@Nullable Object[] specificInterceptors, TargetSource targetSource) {
if (this.beanFactory instanceof ConfigurableListableBeanFactory) {
AutoProxyUtils.exposeTargetClass((ConfigurableListableBeanFactory) this.beanFactory, beanName, beanClass);
}
// 创建代理工厂,使用它来创建代理对象
ProxyFactory proxyFactory = new ProxyFactory();
// 从当前执行的AbstractAutoProxyCreator中复制一些配置
proxyFactory.copyFrom(this);
if (!proxyFactory.isProxyTargetClass()) {
if (shouldProxyTargetClass(beanClass, beanName)) {
proxyFactory.setProxyTargetClass(true);
}
else {
evaluateProxyInterfaces(beanClass, proxyFactory);
}
}
// 组合所有增强器
Advisor[] advisors = buildAdvisors(beanName, specificInterceptors);
// 将增强器放入代理工厂
proxyFactory.addAdvisors(advisors);
proxyFactory.setTargetSource(targetSource);
customizeProxyFactory(proxyFactory);
proxyFactory.setFrozen(this.freezeProxy);
if (advisorsPreFiltered()) {
proxyFactory.setPreFiltered(true);
}
// 开始创建代理对象
return proxyFactory.getProxy(getProxyClassLoader());
}
public Object getProxy(@Nullable ClassLoader classLoader) {
// 分两步
return createAopProxy().getProxy(classLoader);
}
protected final synchronized AopProxy createAopProxy() {
if (!this.active) {
activate();
}
return getAopProxyFactory().createAopProxy(this);
}
// 如果目标对象有接口,用jdk动态代理. 没有接口,用cglib动态代理
@Override
public AopProxy createAopProxy(AdvisedSupport config) throws AopConfigException {
if (config.isOptimize() || config.isProxyTargetClass() || hasNoUserSuppliedProxyInterfaces(config)) {
Class<?> targetClass = config.getTargetClass();
if (targetClass.isInterface() || Proxy.isProxyClass(targetClass)) {
return new JdkDynamicAopProxy(config);
}
// AopTestService没有实现接口,走这里
return new ObjenesisCglibAopProxy(config);
}
else {
return new JdkDynamicAopProxy(config);
}
}
// return createAopProxy().getProxy(classLoader)
// 以JDK代理为例
public Object getProxy(@Nullable ClassLoader classLoader) {
Class<?>[] proxiedInterfaces = AopProxyUtils.completeProxiedInterfaces(this.advised, true);
findDefinedEqualsAndHashCodeMethods(proxiedInterfaces);
// 这边就是通过Proxy.newInstance创建代理对象
return Proxy.newProxyInstance(classLoader, proxiedInterfaces, this);
}

来源:oschina
链接:https://my.oschina.net/liwanghong/blog/3170976