DataX的框架的核心部分
1、配置贯穿DataX,all in configuration,将配置的json用到了极致
2、另一块是通过URLClassLoader实现插件的热加载。
Job&Task概念
在DataX的逻辑模型中包括job、task两个维度,通过将job进行task拆分,然后将task合并到taskGroup进行运行。
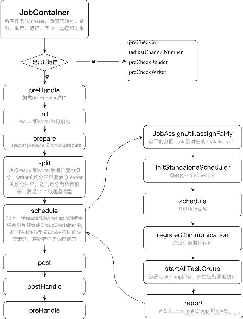
job实例运行在jobContainer容器中,它是所有任务的master,负责初始化、拆分、调度、运行、回收、监控和汇报,但它并不做实际的数据同步操作。
Job: Job是DataX用以描述从一个源头到一个目的端的同步作业,是DataX数据同步的最小业务单元。比如:从一张mysql的表同步到odps的一个表的特定分区。
Task: Task是为最大化而把Job拆分得到的最小执行单元。比如:读一张有1024个分表的mysql分库分表的Job,拆分成1024个读Task,用若干个并发执行。
TaskGroup: 描述的是一组Task集合。在同一个TaskGroupContainer执行下的Task集合称之为TaskGroup。
JobContainer: Job执行器,负责Job全局拆分、调度、前置语句和后置语句等工作的工作单元
TaskGroupContainer: TaskGroup执行器,负责执行一组Task的工作单元。
简而言之, Job拆分成Task,分别在框架提供的容器中执行,插件只需要实现Job和Task两部分逻辑。
启动过程
datax开启本地debug模式
1、github上下载DataX的源码并通过以下命令进行编译,github官网有编译命令,如果遇到依赖包无法下载可以省去部分writer或reader插件,不影响debug。
进到本地项目下,执行打包命令:
mvn -U clean package assembly:assembly -Dmaven.test.skip=true
可能遇到的依赖包问题:
2、启动类:Engine类 需要的配置的启动参数:
VM options:
-server -Xms1g -Xmx1g -XX:+HeapDumpOnOutOfMemoryError
-XX:HeapDumpPath=E:\workspace\DataX\target\datax\datax\log
-Dloglevel=info -Dfile.encoding=UTF-8
-Dlogback.statusListenerClass=ch.qos.logback.core.status.NopStatusListener
-Djava.security.egd=file:///dev/urandom -Ddatax.home=E:\workspace\DataX\target\datax\datax
-Dlogback.configurationFile=E:\workspace\DataX\target\datax\datax\conf\logback.xml
-classpath E:\workspace\DataX\target\datax\datax\lib*
-Dlog.file.name=s_datax_job_job_json
Program arguments:
-mode standalone -jobid -1
-job E:\workspace\DataX\target\datax\datax\job\job.json
启动步骤解析
1、解析配置,包括job.json、core.json、plugin.json三个配置
2、设置jobId到configuration当中
3、启动Engine,通过Engine.start()进入启动程序
4、设置RUNTIME_MODEconfiguration当中
5、通过JobContainer的start()方法启动
6、依次执行job的preHandler()、init()、prepare()、split()、schedule()、- post()、postHandle()等方法。
7、init()方法涉及到根据configuration来初始化reader和writer插件,这里涉及到jar包热加载以及调用插件init()操作方法,同时设置reader和writer的configuration信息
8、prepare()方法涉及到初始化reader和writer插件的初始化,通过调用插件的prepare()方法实现,每个插件都有自己的jarLoader,通过集成URLClassloader实现而来
9、split()方法通过adjustChannelNumber()方法调整channel个数,同时执行reader和writer最细粒度的切分,需要注意的是,writer的切分结果要参照reader的切分结果,达到切分后数目相等,才能满足1:1的通道模型
10、channel的计数主要是根据byte和record的限速来实现的,在split()的函数中第一步就是计算channel的大小
11、split()方法reader插件会根据channel的值进行拆分,但是有些reader插件可能不会参考channel的值,writer插件会完全根据reader的插件1:1进行返回
12、split()方法内部的mergeReaderAndWriterTaskConfigs()负责合并reader、writer、以及transformer三者关系,生成task的配置,并且重写job.content的配置
13、schedule()方法根据split()拆分生成的task配置分配生成taskGroup对象,根据task的数量和单个taskGroup支持的task数量进行配置,两者相除就可以得出taskGroup的数量
14、schdule()内部通过AbstractScheduler的schedule()执行,继续执行startAllTaskGroup()方法创建所有的TaskGroupContainer组织相关的task,TaskGroupContainerRunner负责运行TaskGroupContainer执行分配的task。scheduler的具体实现类为ProcessInnerScheduler。
15、taskGroupContainerExecutorService启动固定的线程池用以执行TaskGroupContainerRunner对象,TaskGroupContainerRunner的run()方法调用taskGroupContainer.start()方法,针对每个channel创建一个TaskExecutor,通过taskExecutor.doStart()启动任务
启动过程源码分析
Engine入口main函数
public class Engine {
//main函数主要做两件事情,分别是:
//1、解析job相关配置生成configuration。
//2、依据配置启动Engine。
public static void main(String[] args) throws Exception {
int exitCode = 0;
try {
Engine.entry(args);
} catch (Throwable e) {
System.exit(exitCode);
}
}
public static void entry(final String[] args) throws Throwable {
// 省略相关参数的解析代码
// 获取job的配置路径信息
String jobPath = cl.getOptionValue("job");
// 如果用户没有明确指定jobid, 则 datax.py 会指定 jobid 默认值为-1
String jobIdString = cl.getOptionValue("jobid");
RUNTIME_MODE = cl.getOptionValue("mode");
// configuration解析包括三部分的配置解析合并解析结果并返回,分别是:
//1、解析job的配置信息,由启动参数指定job.json文件。
//2、解析DataX自带配置信息,由默认指定的core.json文件。
//3、解析读写插件配置信息,由job.json指定的reader和writer插件信息
Configuration configuration = ConfigParser.parse(jobPath);
// 省略相关代码
boolean isStandAloneMode = "standalone".equalsIgnoreCase(RUNTIME_MODE);
configuration.set(CoreConstant.DATAX_CORE_CONTAINER_JOB_ID, jobId);
// 根据配置启动参数
Engine engine = new Engine();
engine.start(configuration);
}
}
Engine的start过程
public class Engine {
private static final Logger LOG = LoggerFactory.getLogger(Engine.class);
private static String RUNTIME_MODE;
/* check job model (job/task) first */
//start过程中做了两件事:
//1、创建JobContainer对象
//2、启动JobContainer对象
public void start(Configuration allConf) {
// 省略相关代码
boolean isJob = !("taskGroup".equalsIgnoreCase(allConf
.getString(CoreConstant.DATAX_CORE_CONTAINER_MODEL)));
AbstractContainer container;
if (isJob) {
allConf.set(CoreConstant.DATAX_CORE_CONTAINER_JOB_MODE, RUNTIME_MODE);
// 核心点在于JobContainer的对象
container = new JobContainer(allConf);
instanceId = allConf.getLong(
CoreConstant.DATAX_CORE_CONTAINER_JOB_ID, 0);
}
Configuration jobInfoConfig = allConf.getConfiguration(CoreConstant.DATAX_JOB_JOBINFO);
// 核心容器的启动
container.start();
}
JobContainer的启动过程
public class JobContainer extends AbstractContainer {
/**
* jobContainer主要负责的工作全部在start()里面,包括init、prepare、split、scheduler、
* post以及destroy和statistics
*/
@Override
public void start() {
try {
isDryRun = configuration.getBool(CoreConstant.DATAX_JOB_SETTING_DRYRUN, false);
if(isDryRun) {
// 省略相关代码
} else {
//拷贝一份新的配置,保证线程安全
userConf = configuration.clone();
// 执行preHandle()操作
LOG.debug("jobContainer starts to do preHandle ...");
this.preHandle();
// 执行reader、transform、writer等初始化
//1、创建reader的job对象,通过URLClassLoader实现类加载。
//2、创建writer的job对象,通过URLClassLoader实现类加载
LOG.debug("jobContainer starts to do init ...");
this.init();
// 执行plugin的prepare
LOG.info("jobContainer starts to do prepare ...");
this.prepare();
// 执行任务切分
//主要是根据限流配置计算channel的个数,进而计算task的个数,主要过程如下:
//1、adjustChannelNumber的过程根据按照字节限流和record限流计算channel的个数。
//2、reader的个数根据channel的个数进行计算。
//3、writer的个数根据reader的个数进行计算,writer和reader实现1:1绑定。
//4、通过mergeReaderAndWriterTaskConfigs()方法生成reader+writer的task的configuration,至此我们生成了task的配置信息。
LOG.info("jobContainer starts to do split ...");
this.totalStage = this.split();
// 执行任务调度
//1、将task拆分成taskGroup,生成List<Configuration> taskGroupConfigs。
//2、启动taskgroup的对象, scheduler.schedule(taskGroupConfigs)
LOG.info("jobContainer starts to do schedule ...");
this.schedule();
// 执行后置操作
LOG.debug("jobContainer starts to do post ...");
this.post();
// 执行postHandle操作
LOG.debug("jobContainer starts to do postHandle ...");
this.postHandle();
LOG.info("DataX jobId [{}] completed successfully.", this.jobId);
this.invokeHooks();
}
} catch (Throwable e) {
// 省略相关代码
} finally {
// 省略相关代码
}
}
}
TaskGroup的schedule过程
TaskGroup的Schedule方法做的事情如下:
1、为所有的TaskGroup创建TaskGroupContainerRunner。
2、通过线程池提交TaskGroupContainerRunner任务,执行TaskGroupContainerRunner的run()方法。
3、在run()方法内部执行this.taskGroupContainer.start()方法。
public abstract class AbstractScheduler {
public void schedule(List<Configuration> configurations) {
int totalTasks = calculateTaskCount(configurations);
// 启动所有的TaskGroup
startAllTaskGroup(configurations);
try {
while (true) {
// 省略相关代码
}
} catch (InterruptedException e) {
}
}
}
public abstract class ProcessInnerScheduler extends AbstractScheduler {
private ExecutorService taskGroupContainerExecutorService;
@Override
public void startAllTaskGroup(List<Configuration> configurations) {
//todo 根据taskGroup的数量启动固定的线程数
this.taskGroupContainerExecutorService = Executors
.newFixedThreadPool(configurations.size());
//todo 每个TaskGroup启动一个TaskGroupContainerRunner
for (Configuration taskGroupConfiguration : configurations) {
//todo 创建TaskGroupContainerRunner并提交线程池运行
TaskGroupContainerRunner taskGroupContainerRunner = newTaskGroupContainerRunner(taskGroupConfiguration);
this.taskGroupContainerExecutorService.execute(taskGroupContainerRunner);
}
// 等待所有任务执行完后会关闭,执行该方法后不会再接收新任务
this.taskGroupContainerExecutorService.shutdown();
}
}
public class TaskGroupContainerRunner implements Runnable {
private TaskGroupContainer taskGroupContainer;
private State state;
public TaskGroupContainerRunner(TaskGroupContainer taskGroup) {
this.taskGroupContainer = taskGroup;
this.state = State.SUCCEEDED;
}
@Override
public void run() {
try {
Thread.currentThread().setName(
String.format("taskGroup-%d", this.taskGroupContainer.getTaskGroupId()));
this.taskGroupContainer.start();
this.state = State.SUCCEEDED;
} catch (Throwable e) {
}
}
}
TaskGroupContainer的启动
TaskGroupContainer的内部主要做的事情如下:
1、根据TaskGroupContainer分配的Task任务列表,创建TaskExecutor对象。
2、创建TaskExecutor对象,用以启动分配该TaskGroup的task。
3、至此,已经成功的启动了Job当中的Task任务。
public class TaskGroupContainer extends AbstractContainer {
@Override
public void start() {
try {
// 省略相关代码
int taskCountInThisTaskGroup = taskConfigs.size();
Map<Integer, Configuration> taskConfigMap = buildTaskConfigMap(taskConfigs); //taskId与task配置
List<Configuration> taskQueue = buildRemainTasks(taskConfigs); //待运行task列表
Map<Integer, TaskExecutor> taskFailedExecutorMap = new HashMap<Integer, TaskExecutor>(); //taskId与上次失败实例
List<TaskExecutor> runTasks = new ArrayList<TaskExecutor>(channelNumber); //正在运行task
Map<Integer, Long> taskStartTimeMap = new HashMap<Integer, Long>(); //任务开始时间
while (true) {
// 省略相关代码
// 新增任务会在这里被启动
Iterator<Configuration> iterator = taskQueue.iterator();
while(iterator.hasNext() && runTasks.size() < channelNumber){
Configuration taskConfig = iterator.next();
Integer taskId = taskConfig.getInt(CoreConstant.TASK_ID);
int attemptCount = 1;
TaskExecutor lastExecutor = taskFailedExecutorMap.get(taskId);
// todo 需要新建任务的配置信息
Configuration taskConfigForRun = taskMaxRetryTimes > 1 ? taskConfig.clone() : taskConfig;
// todo taskExecutor应该就需要新建的任务
TaskExecutor taskExecutor = new TaskExecutor(taskConfigForRun, attemptCount);
taskStartTimeMap.put(taskId, System.currentTimeMillis());
taskExecutor.doStart();
iterator.remove();
runTasks.add(taskExecutor);
}
} catch (Throwable e) {
}finally {
}
}
}
Task的启动
TaskExecutor的启动过程主要做了以下事情:
1、创建了reader和writer的线程任务,reader和writer公用一个channel。
2、先启动writer线程后,再启动reader线程。
3、至此,同步数据的Task任务已经启动了。
class TaskExecutor {
private Channel channel;
private Thread readerThread;
private Thread writerThread;
private ReaderRunner readerRunner;
private WriterRunner writerRunner;
/**
* 该处的taskCommunication在多处用到:
* 1. channel
* 2. readerRunner和writerRunner
* 3. reader和writer的taskPluginCollector
*/
public TaskExecutor(Configuration taskConf, int attemptCount) {
// 获取该taskExecutor的配置
this.taskConfig = taskConf;
// 得到taskId
this.taskId = this.taskConfig.getInt(CoreConstant.TASK_ID);
this.attemptCount = attemptCount;
/**
* 由taskId得到该taskExecutor的Communication
* 要传给readerRunner和writerRunner,同时要传给channel作统计用
*/
this.channel = ClassUtil.instantiate(channelClazz,
Channel.class, configuration);
// channel在这里生成,每个taskGroup生成一个channel,在generateRunner方法当中生成writer或reader并注入channel
this.channel.setCommunication(this.taskCommunication);
/**
* 获取transformer的参数
*/
List<TransformerExecution> transformerInfoExecs = TransformerUtil.buildTransformerInfo(taskConfig);
/**
* 生成writerThread
*/
writerRunner = (WriterRunner) generateRunner(PluginType.WRITER);
this.writerThread = new Thread(writerRunner,
String.format("%d-%d-%d-writer",
jobId, taskGroupId, this.taskId));
//通过设置thread的contextClassLoader,即可实现同步和主程序不通的加载器
this.writerThread.setContextClassLoader(LoadUtil.getJarLoader(
PluginType.WRITER, this.taskConfig.getString(
CoreConstant.JOB_WRITER_NAME)));
/**
* 生成readerThread
*/
readerRunner = (ReaderRunner) generateRunner(PluginType.READER,transformerInfoExecs);
this.readerThread = new Thread(readerRunner,
String.format("%d-%d-%d-reader",
jobId, taskGroupId, this.taskId));
/**
* 通过设置thread的contextClassLoader,即可实现同步和主程序不通的加载器
*/
this.readerThread.setContextClassLoader(LoadUtil.getJarLoader(
PluginType.READER, this.taskConfig.getString(
CoreConstant.JOB_READER_NAME)));
}
public void doStart() {
this.writerThread.start();
this.readerThread.start();
}
}
代码流程关键步骤总结如下:
-
Engine:main->entry:生成Configuration,调用start() -> 创建JobConstainer对象,启动JobContainer对象
-
JobContainer:start():preHandle,init,prepare,split,schedule,post,postHandle
init:分别创建reader和writer的job对象(创建reader的job对象) split:根据限流配置计算channel的个数,进而计算task的个数,生成reader+writer的task的configuration schedule:将task拆分成taskGroup,生成List\<Configuration> taskGroupConfigs AbstractScheduler.schedule(taskGroupConfigs)->startAllTaskGroup(configurations); ->TaskGroupContainerRunner taskGroupContainerRunner=newTaskGroupContainerRunner(taskGroupConfiguration); this.taskGroupContainerExecutorService.execute(taskGroupContainerRunner) ->taskGroupContainerRunner:this.taskGroupContainer.start(); ->TaskGroupContainer :List<TaskExecutor> runTasks = new ArrayList<TaskExecutor>(channelNumber); //正在运行task TaskExecutor taskExecutor = new TaskExecutor(taskConfigForRun, attemptCount); taskExecutor.doStart(); ->taskExecutor:this.writerThread.start(); this.readerThread.start();
参考文章:https://yq.aliyun.com/articles/666277?spm=a2c4e.11153940.0.0.1505b9ceQg3JBz
来源:CSDN
作者:Fantine黄
链接:https://blog.csdn.net/Anna4/article/details/104308794