目录
主要还是借鉴了很多大佬的分析,参考如下:
完整版:https://www.cnblogs.com/zgwjava/p/11040154.html
分步骤一:https://blog.csdn.net/gududedabai/article/details/83352106
分步骤一:https://blog.csdn.net/gududedabai/article/details/83375156
详细版:https://blog.csdn.net/qq_38410730/article/details/79507465

从代码角度看:

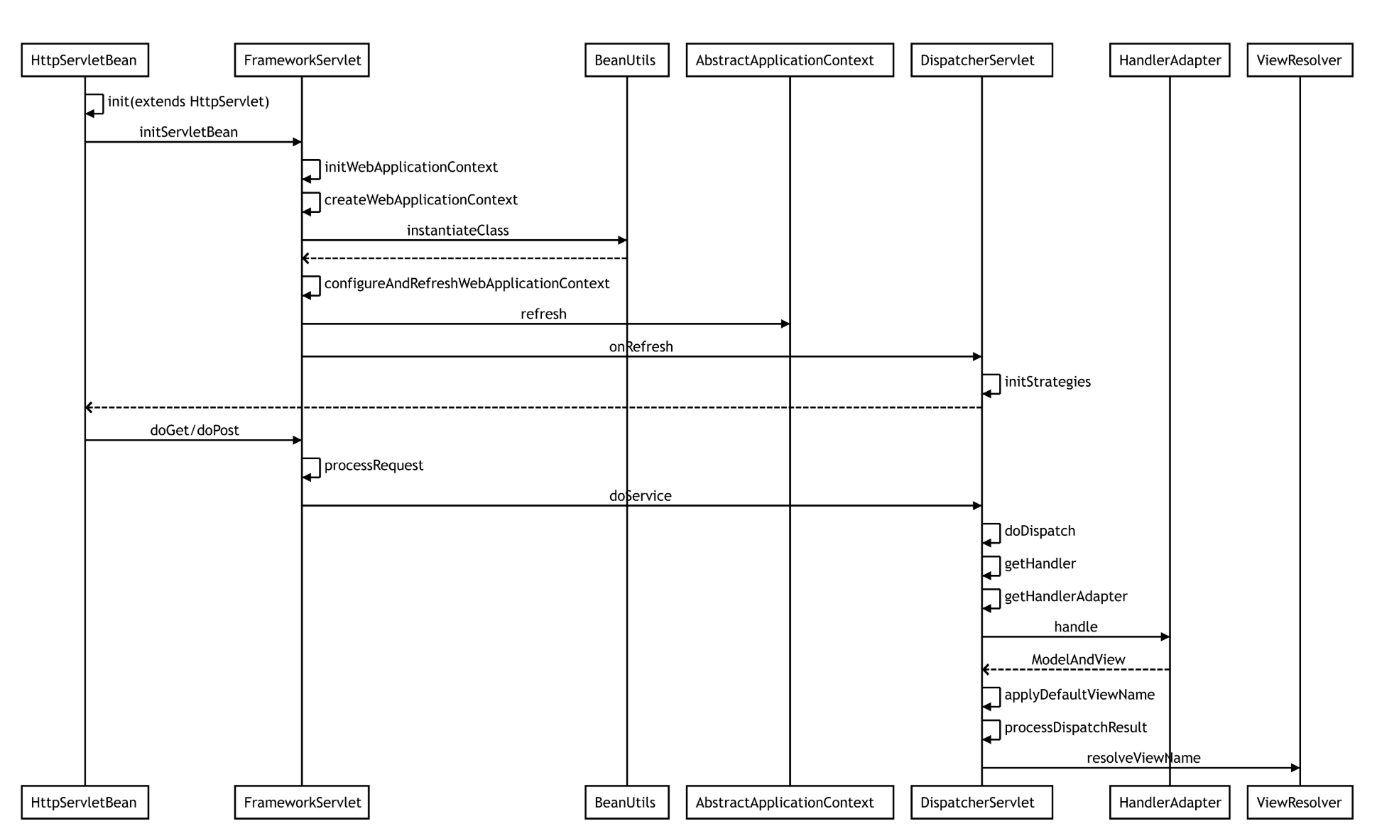
初始化
DispatcherServlet.onRefresh()
protected void onRefresh(ApplicationContext context) {
this.initStrategies(context);
}
//根据web.xml中配置的和默认的设置初始化
protected void initStrategies(ApplicationContext context) {
this.initMultipartResolver(context); //上传文件相关
this.initLocaleResolver(context); //default
this.initThemeResolver(context); //default
this.initHandlerMappings(context); //获取handlerMapping s
this.initHandlerAdapters(context); //获取handlerAdapter s
this.initHandlerExceptionResolvers(context); //获取异常处理
this.initRequestToViewNameTranslator(context); //defaut
this.initViewResolvers(context); //配置的试图解析器
this.initFlashMapManager(context); //default-->SessionFlashMapManager
}
//拿上面的initHandlerMappings举个例子 逻辑差不多 都是初始化
private void initHandlerMappings(ApplicationContext context) {
this.handlerMappings = null;
if (this.detectAllHandlerMappings) { //web.xml中DispatcherServlet的配置来,默认是true,代表拦截全部实现了handlerMapping接口的bean,如果是false则只找名字为handlerMapping的bean
//返回指定类型和子类型的所有bean
Map<String, HandlerMapping> matchingBeans = BeanFactoryUtils.beansOfTypeIncludingAncestors(context, HandlerMapping.class, true, false);
if (!matchingBeans.isEmpty()) {
// map to list 放到属性handlerMappings中。
this.handlerMappings = new ArrayList(matchingBeans.values());
//排序 底层是Arrays.sort(list,comparator);
//AnnotationAwareOrderComparator就是那个comparator. 具体什么规则没有去看了
AnnotationAwareOrderComparator.sort(this.handlerMappings);
}
} else {
try {
HandlerMapping hm = (HandlerMapping)context.getBean("handlerMapping", HandlerMapping.class);
this.handlerMappings = Collections.singletonList(hm);
} catch (NoSuchBeanDefinitionException var3) {
}
}
//如果还未空,则获取default的
if (this.handlerMappings == null) {
this.handlerMappings = this.getDefaultStrategies(context, HandlerMapping.class);
if (this.logger.isTraceEnabled()) {
this.logger.trace("No HandlerMappings declared for servlet '" + this.getServletName() + "': using default strategies from DispatcherServlet.properties");
}
}
}
处理请求
DispatcherServlet.doDispatch()
//核心是DispatcherServlet的doDispatch方法 ,前面会有一些init省略了
//最早是从servlet.service(request, response);最终到doDispatch
protected void doDispatch(HttpServletRequest request, HttpServletResponse response) throws Exception {
HttpServletRequest processedRequest = request;
HandlerExecutionChain mappedHandler = null;
boolean multipartRequestParsed = false;
//异步请求
WebAsyncManager asyncManager = WebAsyncUtils.getAsyncManager(request);
try {
ModelAndView mv = null;
Exception dispatchException = null;
try {
//1. 如果是MultipartContent类型则转换为MultiHttpServletRequest类型的request
processedRequest = checkMultipart(request);
multipartRequestParsed = (processedRequest != request);
// 2.确定当前请求的处理程序,根据request寻找对应的handler
mappedHandler = getHandler(processedRequest);
if (mappedHandler == null || mappedHandler.getHandler() == null) {
noHandlerFound(processedRequest, response);
return;
}
// 3.根据处理器获取handler适配器
HandlerAdapter ha = getHandlerAdapter(mappedHandler.getHandler());
// Process last-modified header, if supported by the handler.
String method = request.getMethod();
boolean isGet = "GET".equals(method);
if (isGet || "HEAD".equals(method)) {
long lastModified = ha.getLastModified(request, mappedHandler.getHandler());
if (logger.isDebugEnabled()) {
logger.debug("Last-Modified value for [" + getRequestUri(request) + "] is: " + lastModified);
}
if (new ServletWebRequest(request, response).checkNotModified(lastModified) && isGet) {
return;
}
}
//4. 拦截器preHandle方法前置处理
if (!mappedHandler.applyPreHandle(processedRequest, response)) {
return;
}
// 5. 执行handler 返回modelAndView, 像静态资源就没有mv
mv = ha.handle(processedRequest, response, mappedHandler.getHandler());
if (asyncManager.isConcurrentHandlingStarted()) {
return;
}
// 结果视图对象的处理
applyDefaultViewName(processedRequest, mv);
// 6. 拦截器postHandle方法处理
mappedHandler.applyPostHandle(processedRequest, response, mv);
}
catch (Exception ex) {
dispatchException = ex;
}
catch (Throwable err) {
// As of 4.3, we're processing Errors thrown from handler methods as well,
// making them available for @ExceptionHandler methods and other scenarios.
dispatchException = new NestedServletException("Handler dispatch failed", err);
}
// 7. 处理最终结果 渲染视图等
//里面主要是render方法,处理repsonse, 遍历把结果值放到request域中
processDispatchResult(processedRequest, response, mappedHandler, mv, dispatchException);
}
catch (Exception ex) {
// 如果抛错了还是会执行 afterCompletion 返回通知
triggerAfterCompletion(processedRequest, response, mappedHandler, ex);
}
catch (Throwable err) {
triggerAfterCompletion(processedRequest, response, mappedHandler,
new NestedServletException("Handler processing failed", err));
}
finally {
//这个确实没看懂。。像是判断是否异步,但是都没进方法
if (asyncManager.isConcurrentHandlingStarted()) {
//Instead of postHandle and afterCompletion
if (mappedHandler != null) {
mappedHandler.applyAfterConcurrentHandlingStarted(processedRequest, response);
}
}
else {
// 如果是上传文件 则还需要释放文件资源
if (multipartRequestParsed) {
cleanupMultipart(processedRequest);
}
}
}
}
总结:
-
checkMultipart():判断是否有上传文件,如果有则最后需要释放资源
-
getHandler() : 在初始化后的handlerMappings中遍历获取handler。
-
静态资源是在SimpleUrlHandlerMapping中找
-
像queryUser这种请求是在RequestMappingHandlerMapping中找
-
-
getHandlerAdapter() :根据上一步找到的handler在handlerAdapters找对应的Adapter。
-
通俗的说就是手机插usb有很多接口,type-c, ligntning, micro 等,目的都是转成usb,但是需要不同的适配器来转。
-
静态资源是在HttpRequestHandlerAdapter中找
-
像queryUser这种请求是在RequestMappingHandlerAdaptor中找
-
-
applyPreHandle() :interceptors(多个拦截器)的前置处理
-
handle():反射执行handler
-
applyPostHandle():interceptors(多个拦截器)的后置处理
-
processDisPatchResult():组装结果到response
-
triggerAfterCompletion() :interceptors(多个拦截器)的返回处理
-
cleanMultipart():根据第一步判断的,如果是有文件,则要释放资源
执行过程中充分体现了aop(4前置通知,6后置通知,8返回通知)
来源:CSDN
作者:Luminescende
链接:https://blog.csdn.net/Luminescende/article/details/103976223