一、Servlet简介
Servlet是sun公司提供的一门用于开发动态web资源的技术。
Sun公司在其API中提供了一个servlet接口,用户若想用发一个动态web资源(即开发一个Java程序向浏览器输出数据),需要完成以下2个步骤:
1、编写一个Java类,实现servlet接口。
2、把开发好的Java类部署到web服务器中。
按照一种约定俗成的称呼习惯,通常我们也把实现了servlet接口的java程序,称之为Servlet。
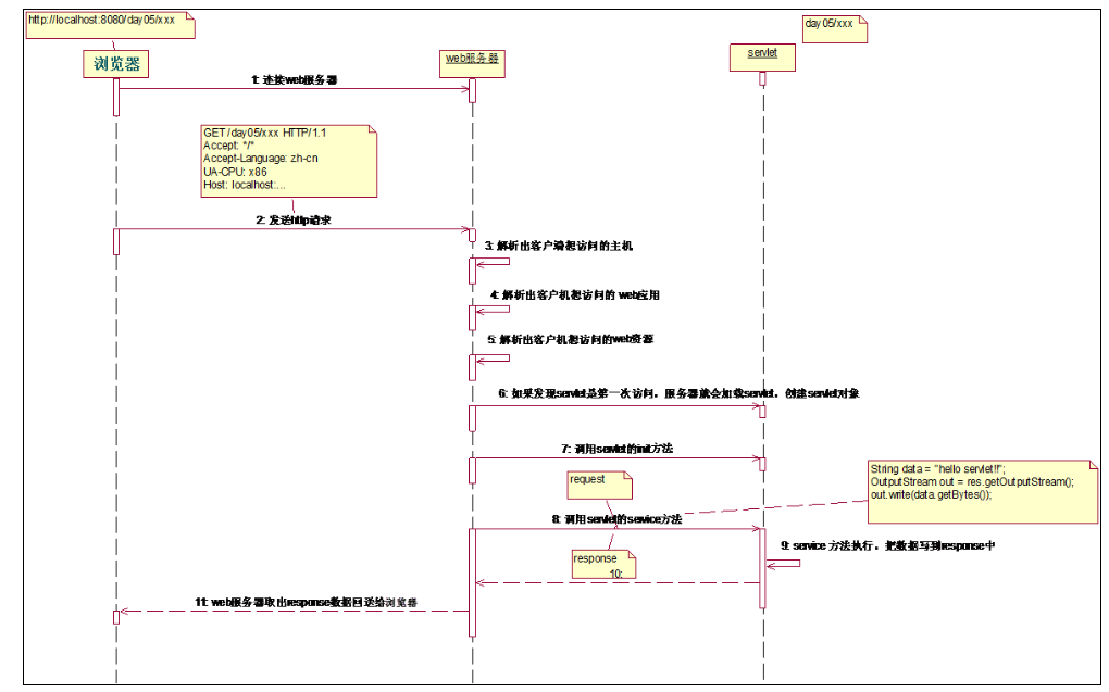
二、Servlet的运行过程
Servlet程序是由WEB服务器调用,web服务器收到客户端的Servlet访问请求后示意图,其中Web容器泛指Web服务器和Servlet引擎:
①浏览器根据用户的请求生成http请求消息,并将其发送给Web容器。

②Web容器检查内存中是否存在负责处理当前请求的Servlet程序的实例对象,如果不存在,则加载和创建该Servlet对象。这期间会调用实例对象的init()方法。

③Web容器创建针对该次访问请求对象(request)和响应对象(response)。请求对象中包含了http的请求信息,从它里面可以获取HTTP请求消息的内容;响应对象用于封装将要回送给浏览器的http响应消息,响应对象中的初始内容为空,但是以后可以调用它的各种方法来生成HTTP响应消息的各个部分。HttpServletRequest和HttpServletResponse对象是Servlet引擎与Servlet程序进行通信的纽带。

④Web容器Servlet的Service(ServletRequest request,ServletResponse response)方法,并将请求对象和响应对象传递给该方法。

⑤Servlet对象的Service方法从请求对象中读取请求信息,并向响应对象中写入响应头和相应体信息。

⑥Service方法执行完毕后返回

⑦Web容器从响应对象中读取响应信息
Web容器与Servlet之间的通信方式不是一手交钱、一手交货的直接方式,而是通过HttpServletRequest对象和HttpServletResponse对象来交换信息。

⑧Web容器将响应信息发送给浏览器处理和显示,一次请求响应过程完全结束,request和response对象变成垃圾,等待垃圾收集器将其彻底从内存中清除。

总结:Web容器与Servlet的交互主要是通过request和response对象来完成的,Web容器负责来创建这些对象并传递给Servlet程序,Servlet程序则使用这些对象,并调用它的方法来与Web容器通信。

三、Servlet调用图

四、在Eclipse中开发Servlet
在eclipse中新建一个web project工程,eclipse会自动创建下图所示目录结构:

4.1、Servlet接口实现类
Servlet接口SUN公司定义了两个默认实现类,分别为:GenericServlet、HttpServlet。
HttpServlet指能够处理HTTP请求的servlet,它在原有Servlet接口上添加了一些与HTTP协议处理方法,它比Servlet接口的功能更为强大。因此开发人员在编写Servlet时,通常应继承这个类,而避免直接去实现Servlet接口。
HttpServlet在实现Servlet接口时,覆写了service方法,该方法体内的代码会自动判断用户的请求方式,如为GET请求,则调用HttpServlet的doGet方法,如为Post请求,则调用doPost方法。因此,开发人员在编写Servlet时,通常只需要覆写doGet或doPost方法,而不要去覆写service方法。
五、Servlet开发注意细节
5.1、Servlet访问URL映射配置
由于客户端是通过URL地址访问web服务器中的资源,所以Servlet程序若想被外界访问,必须把servlet程序映射到一个URL地址上,这个工作在web.xml文件中使用<servlet>元素和<servlet-mapping>元素完成。
<servlet>元素用于注册Servlet,它包含有两个主要的子元素:<servlet-name>和<servlet-class>,分别用于设置Servlet的注册名称和Servlet的完整类名。
一个<servlet-mapping>元素用于映射一个已注册的Servlet的一个对外访问路径,它包含有两个子元素:<servlet-name>和<url-pattern>,分别用于指定Servlet的注册名称和Servlet的对外访问路径。例如:
1 <servlet> 2 <servlet-name>ServletDemo1</servlet-name> 3 <servlet-class>gacl.servlet.study.ServletDemo1</servlet-class> 4 </servlet> 5 6 <servlet-mapping> 7 <servlet-name>ServletDemo1</servlet-name> 8 <url-pattern>/servlet/ServletDemo1</url-pattern> 9 </servlet-mapping>
同一个Servlet可以被映射到多个URL上,即多个<servlet-mapping>元素的<servlet-name>子元素的设置值可以是同一个Servlet的注册名。 例如:
1 <servlet> 2 <servlet-name>ServletDemo1</servlet-name> 3 <servlet-class>gacl.servlet.study.ServletDemo1</servlet-class> 4 </servlet> 5 6 <servlet-mapping> 7 <servlet-name>ServletDemo1</servlet-name> 8 <url-pattern>/servlet/ServletDemo1</url-pattern> 9 </servlet-mapping> 10 <servlet-mapping> 11 <servlet-name>ServletDemo1</servlet-name> 12 <url-pattern>/1.htm</url-pattern> 13 </servlet-mapping> 14 <servlet-mapping> 15 <servlet-name>ServletDemo1</servlet-name> 16 <url-pattern>/2.jsp</url-pattern> 17 </servlet-mapping> 18 <servlet-mapping> 19 <servlet-name>ServletDemo1</servlet-name> 20 <url-pattern>/3.php</url-pattern> 21 </servlet-mapping> 22 <servlet-mapping> 23 <servlet-name>ServletDemo1</servlet-name> 24 <url-pattern>/4.ASPX</url-pattern> 25 </servlet-mapping>
通过上面的配置,当我们想访问名称是ServletDemo1的Servlet,可以使用如下的几个地址去访问:
http://localhost:8080/JavaWeb_Servlet_Study_20140531/servlet/ServletDemo1
http://localhost:8080/JavaWeb_Servlet_Study_20140531/1.htm
http://localhost:8080/JavaWeb_Servlet_Study_20140531/2.jsp
http://localhost:8080/JavaWeb_Servlet_Study_20140531/3.php
http://localhost:8080/JavaWeb_Servlet_Study_20140531/4.ASPX
ServletDemo1被映射到了多个URL上。
5.2、Servlet访问URL使用*通配符映射
在Servlet映射到的URL中也可以使用*通配符,但是只能有两种固定的格式:一种格式是"*.扩展名",另一种格式是以正斜杠(/)开头并以"/*"结尾。例如:

1 <servlet> 2 <servlet-name>ServletDemo1</servlet-name> 3 <servlet-class>gacl.servlet.study.ServletDemo1</servlet-class> 4 </servlet> 5 6 <servlet-mapping> 7 <servlet-name>ServletDemo1</servlet-name> 8 <url-pattern>/*</url-pattern>
*可以匹配任意的字符,所以此时可以用任意的URL去访问ServletDemo1这个Servlet,如下图所示:

对于如下的一些映射关系:
Servlet1 映射到 /abc/*
Servlet2 映射到 /*
Servlet3 映射到 /abc
Servlet4 映射到 *.do
问题:
当请求URL为“/abc/a.html”,“/abc/*”和“/*”都匹配,哪个servlet响应
Servlet引擎将调用Servlet1。
当请求URL为“/abc”时,“/abc/*”和“/abc”都匹配,哪个servlet响应
Servlet引擎将调用Servlet3。
当请求URL为“/abc/a.do”时,“/abc/*”和“*.do”都匹配,哪个servlet响应
Servlet引擎将调用Servlet1。
当请求URL为“/a.do”时,“/*”和“*.do”都匹配,哪个servlet响应
Servlet引擎将调用Servlet2。
当请求URL为“/xxx/yyy/a.do”时,“/*”和“*.do”都匹配,哪个servlet响应
Servlet引擎将调用Servlet2。
匹配的原则就是"谁长得更像就找谁"
5.3、Servlet与普通Java类的区别
Servlet是一个供其他Java程序(Servlet引擎)调用的Java类,它不能独立运行,它的运行完全由Servlet引擎来控制和调度。
针对客户端的多次Servlet请求,通常情况下,服务器只会创建一个Servlet实例对象,也就是说Servlet实例对象一旦创建,它就会驻留在内存中,为后续的其它请求服务,直至web容器退出,servlet实例对象才会销毁。
在Servlet的整个生命周期内,Servlet的init方法只被调用一次。而对一个Servlet的每次访问请求都导致Servlet引擎调用一次servlet的service方法。对于每次访问请求,Servlet引擎都会创建一个新的HttpServletRequest请求对象和一个新的HttpServletResponse响应对象,然后将这两个对象作为参数传递给它调用的Servlet的service()方法,service方法再根据请求方式分别调用doXXX方法。
如果在<servlet>元素中配置了一个<load-on-startup>元素,那么WEB应用程序在启动时,就会装载并创建Servlet的实例对象、以及调用Servlet实例对象的init()方法。
举例:
<servlet>
<servlet-name>invoker</servlet-name>
<servlet-class>
org.apache.catalina.servlets.InvokerServlet
</servlet-class>
<load-on-startup>1</load-on-startup>
</servlet>
用途:为web应用写一个InitServlet,这个servlet配置为启动时装载,为整个web应用创建必要的数据库表和数据。
5.4、缺省Servlet
如果某个Servlet的映射路径仅仅为一个正斜杠(/),那么这个Servlet就成为当前Web应用程序的缺省Servlet。
凡是在web.xml文件中找不到匹配的<servlet-mapping>元素的URL,它们的访问请求都将交给缺省Servlet处理,也就是说,缺省Servlet用于处理所有其他Servlet都不处理的访问请求。 例如:
1 <servlet> 2 <servlet-name>ServletDemo2</servlet-name> 3 <servlet-class>gacl.servlet.study.ServletDemo2</servlet-class> 4 <load-on-startup>1</load-on-startup> 5 </servlet> 6 7 <!-- 将ServletDemo2配置成缺省Servlet --> 8 <servlet-mapping> 9 <servlet-name>ServletDemo2</servlet-name> 10 <url-pattern>/</url-pattern> 11 </servlet-mapping>
当访问不存在的Servlet时,就使用配置的默认Servlet进行处理,如下图所示:

在<tomcat的安装目录>\conf\web.xml文件中,注册了一个名称为org.apache.catalina.servlets.DefaultServlet的Servlet,并将这个Servlet设置为了缺省Servlet。
1 <servlet> 2 <servlet-name>default</servlet-name> 3 <servlet-class>org.apache.catalina.servlets.DefaultServlet</servlet-class> 4 <init-param> 5 <param-name>debug</param-name> 6 <param-value>0</param-value> 7 </init-param> 8 <init-param> 9 <param-name>listings</param-name> 10 <param-value>false</param-value> 11 </init-param> 12 <load-on-startup>1</load-on-startup> 13 </servlet> 14 15 <!-- The mapping for the default servlet --> 16 <servlet-mapping> 17 <servlet-name>default</servlet-name> 18 <url-pattern>/</url-pattern> 19 </servlet-mapping>
当访问Tomcat服务器中的某个静态HTML文件和图片时,实际上是在访问这个缺省Servlet。
来源:https://www.cnblogs.com/chengtianyu/p/10071755.html