一.单点登录介绍
单点登录(Single Sign On),简称为 SSO,是比较流行的企业业务整合的解决方案之一。SSO的定义是在多个应用系统中,用户只需要登录一次就可以访问所有相互信任的应用系统。
二.技术实现机制

当用户第一次访问应用系统的时候,因为还没有登录,会被引导到认证系统中进行登录;根据用户提供的登录信息,认证系统进行身份校验,如果通过校验,应该返回给用户一个认证的凭据--ticket;用户再访问别的应用的时候,就会将这个ticket带上,作为自己认证的凭据,应用系统接受到请求之后会把ticket送到认证系统进行校验,检查ticket的合法性。如果通过校验,用户就可以在不用再次登录的情况下访问应用系统2和应用系统3了。
要实现SSO,需要以下主要的功能:
1.所有应用系统共享一个身份认证系统。
统一的认证系统是SSO的前提之一。认证系统的主要功能是将用户的登录信息和用户信息库相比较,对用户进行登录认证;认证成功后,认证系统应该生成统一的认证标志(ticket),返还给用户。另外,认证系统还应该对ticket进行效验,判断其有效性。
2.所有应用系统能够识别和提取ticket信息。
要实现SSO的功能,让用户只登录一次,就必须让应用系统能够识别已经登录过的用户。应用系统应该能对ticket进行识别和提取,通过与认证系统的通讯,能自动判断当前用户是否登录过,从而完成单点登录的功能。
三.CAS开源
四.同域下的单点登录
一个企业一般情况下只有一个域名,通过二级域名区分不同的系统。比如我们有个域名叫做:a.com,同时有两个业务系统分别为:app1.a.com和app2.a.com。我们要做单点登录(SSO),需要一个登录系统,叫做:sso.a.com。
我们只要在sso.a.com登录,app1.a.com和app2.a.com就也登录了。通过上面的登陆认证机制,我们可以知道,在sso.a.com中登录了,其实是在sso.a.com的服务端的session中记录了登录状态,同时在浏览器端(Browser)的sso.a.com下写入了Cookie。那么我们怎么才能让app1.a.com和app2.a.com登录呢?这里有两个问题:
Cookie是不能跨域的,我们Cookie的domain属性是sso.a.com,在给app1.a.com和app2.a.com发送请求是带不上的。
sso、app1和app2是不同的应用,它们的session存在自己的应用内,是不共享的。

那么我们如何解决这两个问题呢?针对第一个问题,sso登录以后,可以将Cookie的域设置为顶域,即.a.com,这样所有子域的系统都可以访问到顶域的Cookie。我们在设置Cookie时,只能设置顶域和自己的域,不能设置其他的域。比如:我们不能在自己的系统中给baidu.com的域设置Cookie。
Cookie的问题解决了,我们再来看看session的问题。我们在sso系统登录了,这时再访问app1,Cookie也带到了app1的服务端(Server),app1的服务端怎么找到这个Cookie对应的Session呢?这里就要把3个系统的Session共享,如图所示。共享Session的解决方案有很多,例如:Spring-Session。这样第2个问题也解决了。
同域下的单点登录就实现了,但这还不是真正的单点登录。
五.不同域下的单点登录
同域下的单点登录是巧用了Cookie顶域的特性。如果是不同域呢?不同域之间Cookie是不共享的,怎么办?
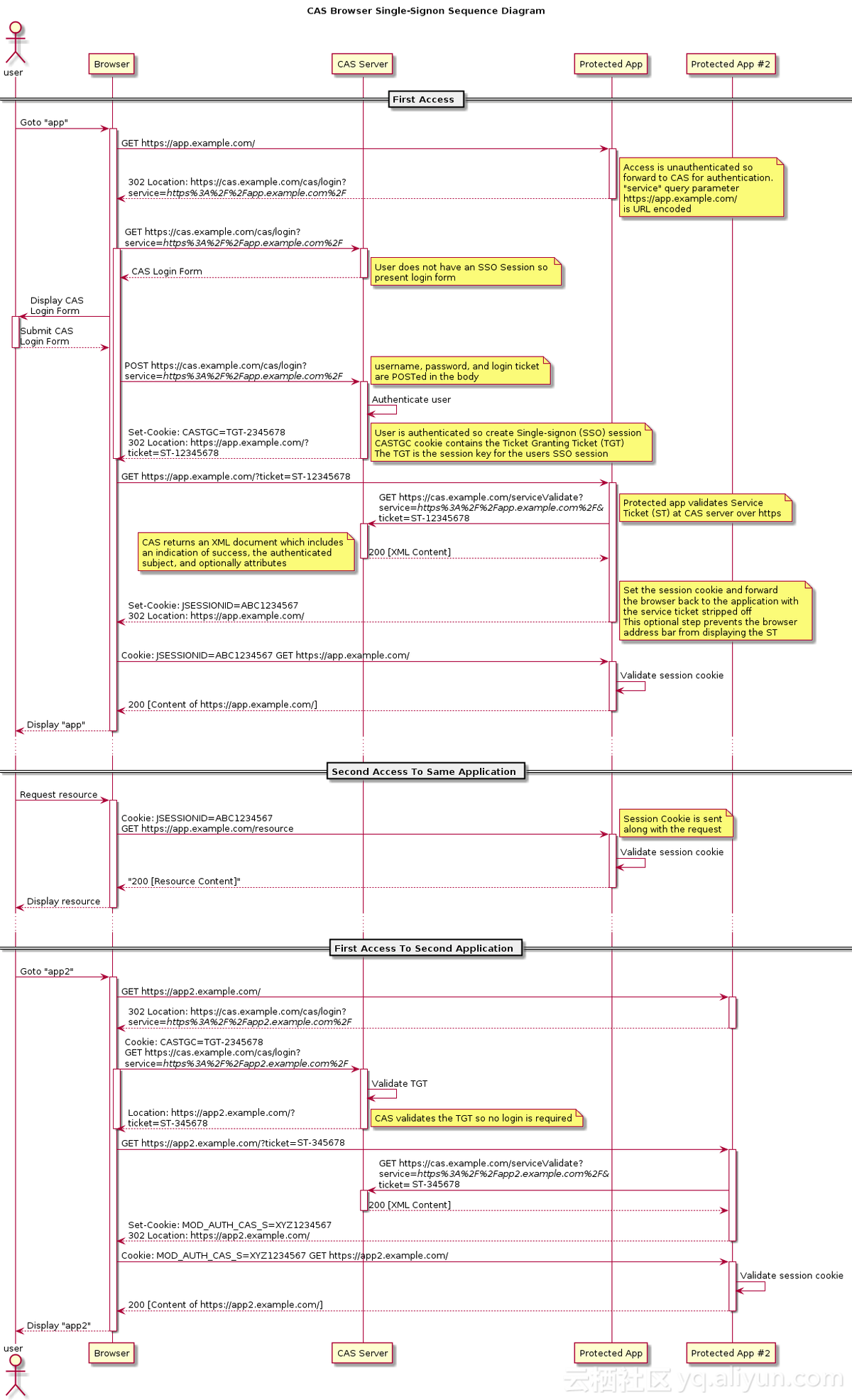
这里我们就要说一说CAS流程了,这个流程是单点登录的标准流程。
上图是CAS官网上的标准流程,具体流程如下:
1.用户访问app系统,app系统是需要登录的,但用户现在没有登录。
2.跳转到CAS server,即SSO登录系统,以后图中的CAS Server我们统一叫做SSO系统。 SSO系统也没有登录,弹出用户登录页。
3.用户填写用户名、密码,SSO系统进行认证后,将登录状态写入SSO的session,浏览器(Browser)中写入SSO域下的Cookie。
4.SSO系统登录完成后会生成一个ST(Service Ticket),然后跳转到app系统,同时将ST作为参数传递给app系统。
5.app系统拿到ST后,从后台向SSO发送请求,验证ST是否有效。
6.验证通过后,app系统将登录状态写入session并设置app域下的Cookie。
至此,跨域单点登录就完成了。以后我们再访问app系统时,app就是登录的。接下来,我们再看看访问app2系统时的流程。
1.用户访问app2系统,app2系统没有登录,跳转到SSO。
2.由于SSO已经登录了,不需要重新登录认证。
3.SSO生成ST,浏览器跳转到app2系统,并将ST作为参数传递给app2。
4.app2拿到ST,后台访问SSO,验证ST是否有效。
5.验证成功后,app2将登录状态写入session,并在app2域下写入Cookie。
这样,app2系统不需要走登录流程,就已经是登录了。SSO,app和app2在不同的域,它们之间的session不共享也是没问题的。
有的同学问我,SSO系统登录后,跳回原业务系统时,带了个参数ST,业务系统还要拿ST再次访问SSO进行验证,觉得这个步骤有点多余。他想SSO登录认证通过后,通过回调地址将用户信息返回给原业务系统,原业务系统直接设置登录状态,这样流程简单,也完成了登录,不是很好吗?
其实这样问题时很严重的,如果我在SSO没有登录,而是直接在浏览器中敲入回调的地址,并带上伪造的用户信息,是不是业务系统也认为登录了呢?这是很可怕的。
六.总结
单点登录(SSO)的所有流程都介绍完了,原理大家都清楚了。总结一下单点登录要做的事情:
1.单点登录(SSO系统)是保障各业务系统的用户资源的安全 。
2.各个业务系统获得的信息是,这个用户能不能访问我的资源。
3.单点登录,资源都在各个业务系统这边,不在SSO那一方。 用户在给SSO服务器提供了用户名密码后,作为业务系统并不知道这件事。 SSO随便给业务系统一个ST,那么业务系统是不能确定这个ST是用户伪造的,还是真的有效,所以要拿着这个ST去SSO服务器再问一下,这个用户给我的ST是否有效,是有效的我才能让这个用户访问。
参考资源:
1.单点登录(SSO)看这一篇就够了
2.SpringBoot 简单实现仿CAS单点登录系统
3.CAS单点登录
4.新境界开源
来源:CSDN
作者:谦奕爸爸
链接:https://blog.csdn.net/weinichendian/article/details/103845543

此部分代码实现可以参考: