小程序思维导图,让小程序不再难懂(二)

五迷三道 提交于 2019-12-28 18:33:13

【推荐】2019 Java 开发者跳槽指南.pdf(吐血整理) >>>

写在前面

第二波小程序思维导图终于出炉了,各位久等。

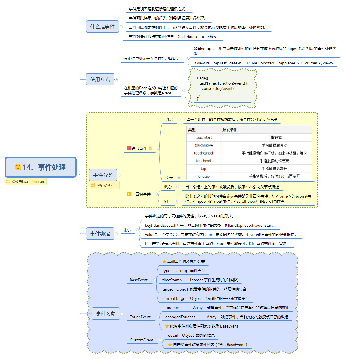
思维导图是一个很神奇的东西,它直观,界面美而有富有逻辑性。技术这种东西知识点多而杂,想要全面掌握不容易。需要用做到熟练更加不容易了。界面化的产物适合更加让人加深印象。当思维导图和技术结合到一起,会产生什么样的效果呢?自己去体会吧。

小程序

小程序入门简单,会点前端的人基本都能很快上手。官方文档也写得比较清晰了,我也不做太多的重复动作。一些常用的功能或api总结了一下,希望你们能更深刻直观地认识一下小程序。

思维导图

最后

欢迎关注我的公众号java-mindmap。之后我会陆续把java一些基础知识、框架和好的开源项目以思维导图的形式描述并分享出来,让大家在能够更好更清晰更容易地理解java。希望对大家会有所帮助。(ps:需要思维导图源文件请关注公众号下载)

欢迎转载。转载请保留公众号信息,谢谢合作。

######建议阅读

小程序思维导图,让小程序不再难懂(一)

java基础思维导图,让java不再难懂

标签
易学教程内所有资源均来自网络或用户发布的内容,如有违反法律规定的内容欢迎反馈
该文章没有解决你所遇到的问题?点击提问,说说你的问题,让更多的人一起探讨吧!