【推荐】2019 Java 开发者跳槽指南.pdf(吐血整理) >>>
一、前言
这里记录一次将MySQL数据库中的表数据迁移到Oracle数据库中的全过程 ,使用工具 Navicat,版本 12.0.11
操作环境及所用工具:
- mysql5.7
- oracle18c
- windows
- Navicat12.0.11
- idea

二、开始移植
点击 工具 -> 数据传输
左边 源 标识mysql数据库 , 右边 目标 标识要移植到的oracle数据库
高级选项中勾选大写
温馨小提示:
如果字段名和表名都为小写,oracle操作数据的时候将会出现找不到表或视图的错误,解决方法是必须加上双引号才能查询到, 这样的话我们通过程序操作数据的时候必须加上双引号,即大大加重了迁移数据库后的工作量,因此这里需勾选转换对象名为大写,同时在转换过程中如果字段名出现oracle关键字的话,它会自动给我们加上双引号解决关键字的困扰!!! 【 ex:user -> "USER"number -> "NUMBER"desc -> "DESC"level -> "LEVEL"】

选择需要移植的表,这里我一把梭全选了~
然后等待数据传输完成
如果最后遇到如下情况,可暂不管,直接关闭即可~
然后查看oracle,如下,数据导入成功

温馨小提示:传输过程中可能会存在有部分几张表不成功,手动导一下就好了~~
三、问题
1、解决oracle自增主键
oracle设置自增主键的几种方式:
序列+触发器序列+Hibernate配置(注:此方式仅适用于通过Hibernate连接数据库的方式)- oracle12c版本之后新增 自增列语法
GENERATED BY DEFAULT AS IDENTITY
解决思路:
在ddl 创建表sql中添加自增主键的命令,重新创建一次表结构,然后再将oracle中的数据单独导入 这里由于小编oracle版本为18c 因此在创建表的时候加上自增主键语法即可完成!
① 备份数据 -> 数据泵方式
数据泵 -> 数据泵导出



② idea中如下查看ddl
然后将ddl拷贝到一个txt文本文件中保存

③ ddl文件内容替换自增主键工具类
温馨小提示: 这里小编数据库中的时间类型为
DATE类型 需 改为TIMESTAMP类型 ,这个问题可以直接使用idea的替换功能完成修改~ ,其余修改可根据个人实际情况来进行修改
public class MySQLToOracleTest {
public static void main(String[] args) {
try {
replaceDDLContent("D:\\Users\\zq\\Desktop\\oracle测试\\oracle_ddl.txt"); // TODO 这里修改为自己的ddl文件存放位置
} catch (IOException e) {
e.printStackTrace();
}
}
/**
* 替换文本文件中的 自增主键ID
*
* @param path
* @throws IOException
*/
public static void replaceDDLContent(String path) throws IOException {
// 原有的内容
String srcStr = "not null";
// 要替换的内容
String replaceStr = "GENERATED BY DEFAULT AS IDENTITY";
// 读
File file = new File(path);
FileReader in = new FileReader(file);
BufferedReader bufIn = new BufferedReader(in);
// 内存流, 作为临时流
CharArrayWriter tempStream = new CharArrayWriter();
// 替换
String line = null;
// 需要替换的行
Map<Integer, Object> lineMap = new HashMap<>(104);
//定义顺序变量
int count = 0;
while ((line = bufIn.readLine()) != null) {
count++;
if (line.contains("create table")) {
lineMap.put(count + 2, line);
}
//遍历map中的键
for (Integer key : lineMap.keySet()) {
if (count == key && !line.contains("NVARCHAR2")) {
// TODO 在这里这是自增主键哦
line = line.replaceAll(srcStr, replaceStr);
lineMap.put(count, line);
}
}
// 将该行写入内存
tempStream.write(line);
// 添加换行符
tempStream.append(System.getProperty("line.separator"));
}
// 关闭 输入流
bufIn.close();
// 将内存中的流 写入 文件
FileWriter out = new FileWriter(file);
tempStream.writeTo(out);
out.close();
System.out.println("文件存放位置:" + path);
System.out.println(lineMap);
}
}
④ 将替换过后的ddl拷贝到idea中的一个新控制台中运行创建表
全选ddl,然后点击左上角运行创建表 【 注:这里需先清空该库下所有表,因此步骤①要先备份一下从mysql迁移到oracle后的表数据,不要忘记哦!!】
等待表全部创建成功,如下所示:

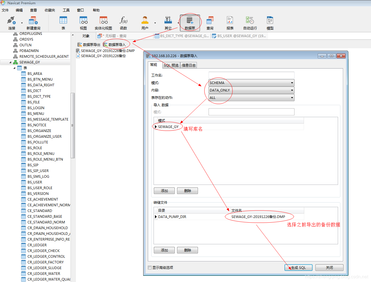
⑤ 导入备份数据
数据泵 -> 数据泵导入



⑥ 最后查看数据导入成功!

这时候,数据有了,自增主键也有了,但是存在一个问题就是插入数据的时候主键自增ID都是从1开始自增,如果表中没有数据都还ok,问题是如果表有数据,就会出现主键ID重复的问题!!!
2、解决自增主键ID无法从表数据ID最大值开始增值
思路:拼接出修改表自增ID从几开始的sql即可!
SELECT
'SELECT ''ALTER TABLE SEWAGE_GY.' || t1.table_name || ' MODIFY(' || t1.Column_Name || ' Generated as Identity (START WITH '' || MAX( ' || t1.Column_Name || '+1 ) || ''));'' FROM ' || t1.table_name || ' UNION ALL' AS FINAL_SQL
FROM cols t1
LEFT JOIN user_col_comments t2 ON t1.Table_name = t2.Table_name AND t1.Column_Name = t2.Column_Name
LEFT JOIN user_tab_comments t3 ON t1.Table_name = t3.Table_name
WHERE
NOT EXISTS (
SELECT t4.Object_Name
FROM User_objects t4
WHERE
t4.Object_Type = 'TABLE'
AND t4.TEMPORARY = 'Y'
AND t4.Object_Name = t1.Table_Name
)
AND t1.IDENTITY_COLUMN = 'YES'
ORDER BY t1.Table_Name, t1.Column_ID
命令解析:
# 设置表主键ID从多少开始自增 ex:下面标识从10000开始自增
ALTER TABLE 数据库名.表名 MODIFY(主键ID Generated as Identity (START WITH 10000));
# 查询该库下所有表名
SELECT table_name FROM user_tables;
# 查询出指定表的主键ID字段名
SELECT t1.table_name,t1.Column_Name
FROM cols t1
LEFT JOIN user_col_comments t2 ON t1.Table_name = t2.Table_name AND t1.Column_Name = t2.Column_Name
LEFT JOIN user_tab_comments t3 ON t1.Table_name = t3.Table_name
WHERE NOT EXISTS (
SELECT t4.Object_Name
FROM User_objects t4
WHERE t4.Object_Type = 'TABLE'
AND t4.TEMPORARY = 'Y'
AND t4.Object_Name = t1.Table_Name
)
AND t1.table_name = '表名'
AND t1.IDENTITY_COLUMN = 'YES'
ORDER BY t1.Table_Name, t1.Column_ID
# 查询该库下所有表名+表主键字段名
SELECT t1.table_name,t1.Column_Name
FROM cols t1
LEFT JOIN user_col_comments t2 ON t1.Table_name = t2.Table_name AND t1.Column_Name = t2.Column_Name
LEFT JOIN user_tab_comments t3 ON t1.Table_name = t3.Table_name
WHERE NOT EXISTS (
SELECT t4.Object_Name
FROM User_objects t4
WHERE t4.Object_Type = 'TABLE'
AND t4.TEMPORARY = 'Y'
AND t4.Object_Name = t1.Table_Name
)
AND t1.IDENTITY_COLUMN = 'YES'
ORDER BY t1.Table_Name, t1.Column_ID
拷贝到新的控制台后注意删除最后一个 UNION ALL 再运行哦!!!
最终完成自增主键ID从表数据最大值开始自增!

3、程序中的sql语句转换
这里结合个人语言实际操作...
来源:oschina
链接:https://my.oschina.net/zhengqingya/blog/3147746
