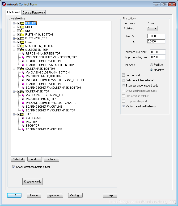
光绘文件生成流程:
1:DRC校验

2:数据库校验


3:查看光绘文件格式

4:选择自动

5:NC Drill和NC Legend中的选项(钻孔文件设置)
Tool Sequence - 不用管
Repeat Codes - 不要选,很多CAM机不认识
Leading Zero Suppression - 选上,这个大多CAM是标准的。
Trailing Zero Suppression - 这个不要选。
Equal Coordinate Suppression - 可选可不选,最好不要选,选上后文件会变小一点点,但有些CAM不认识。
Auto Tool Select - 选上,否则自己要做一个刀具文件。




6:生成光绘文件设置




7:最终整理的gerber文件

来源:https://blog.csdn.net/zhuisaozhang1292/article/details/99606845