本文将介绍以下内容:
- VXLAN 二层和三层外部连接方式;
- VXLAN 外部网络和共享业务;
1 VXLAN外部连接方式
VXLAN通过边界节点和外部连接,边界节点负责对VXLAN进行解封装,和外部交换路由,边界节点有两种选择:
- 使用spine作为边界节点。在使用spine作为边界节点时,为了使spine上路由的一致性,建议所有的spine都和外部连接。如图:

图中spine还承担了RR,RP,VTEP的角色。 - 使用专门的leaf作为边界节点。这种情况下,对于南北流量,增加了额外的一跳;但也使得spine不用承担VTEP功能,减轻VTEP负担。

1.1 VXLAN 3层外部连接
VXLAN边界节点对出方向的VXLAN流量进行解封装,同时保持数据包中关于VRF,或租户信息。可使用的方法包括VRF Lite , LISP, MPLS L3 VPN。在介绍这些方式前,先介绍边界节点和外部的连接方式。
1.1.1 全互联模型和U形模型
全互联模型连接如图:
该模型中,每个边界节点和所有外部设备互联,保证网络具有足够的弹性;边界节点之间不需要线互联,直接和外部交换路由,无需在两台边界设备之间进行路由同步。全互联模型不会产生流量黑洞问题。
另一种可选的模型时U形连接,如图:
该模型中,每台边界节点和一台外部设备相连,两台边界节点相连。
1.1.2 VRF Lite /Inter-As option A
在确定了可选的连接方式后,VXLAN外部连接需要考虑的时,VXLAN内部和外部之间如何传递路由。最简单的两个方式就是VRF Lite 或Inter-AS Option A 。
如图:
实现方式如下:
- 使用option A的方式,在edge router 上为每个用户创建VRF,对应border leaf上的客户。
- border 和edge router 之间路由交换可以在vrf内运行路由协议,可以使用静态,或动态的路由协议。最简便的是使用eBGP路由协议,在border leaf上就不需要进行重分布;
- 如果使用其他路由协议,在将IBGP重分布到IGP时,需要进行过滤;只需要将IBGP 属性为internal 的路由通告到IGP中,同时进行路由汇总,尽量避免/32路由通告到IGP中。
- 在border leaf 和edge router 可以部署BFD加快故障检测和倒换;
1.1.3 MPLS L3VNP 方式

该方式下,将border leaf当作MPLS PE,将eVNP路由重新生成L3VNP的路由,通过BGP eVNP传递给远端的PE,在通告给远端时,需要抑制主机路由;从远端PE收到VNPV4路由时,将VNPV4路由重新生成L2VNP路由。
1.2 外部二层连接
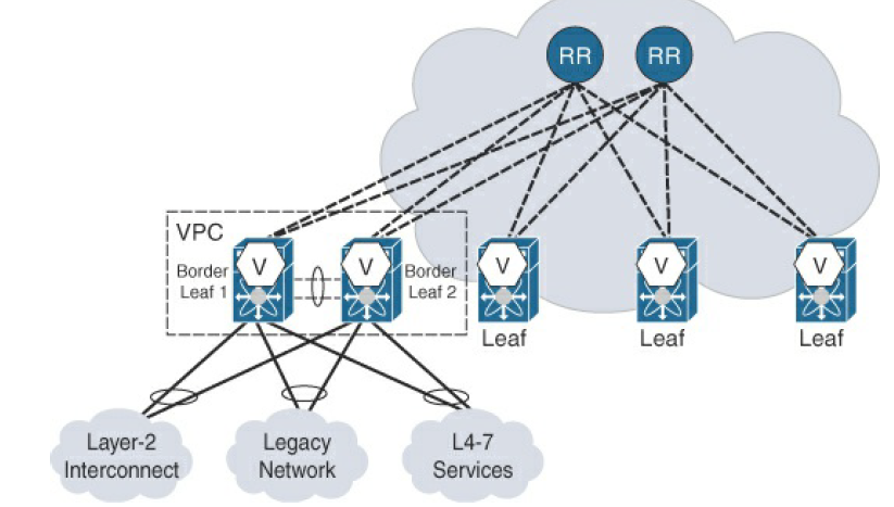
二层连接使用以下拓扑,外部网络通过vPC连接到border-leaf.。
由于BPDU报文不会通过VXLAN传播,且VTEP之间是二层互通,因此避免在让VXLAN fabric参与STP的计算,部署时,将VTEP当作STP的边缘设备。
2 外联网和共享服务
在数据中心,一些服务需要为多个租户提供服务,例如DNS和DHCP,这些服务通常部署在共享的VRF中,所有的租户的VRF都可以访问这个VRF,通常由两种实现方式,路由泄露和下游VNI分配。
2.1 路由泄露
路由泄露时通过RT互导方式实现,路由泄露发生在本地,如图:
配置举例,VRF A RT import 为65501:50002,是VRF B 的export 。
# VRF Configuration at Ingress VTEP (V1)
vrf context VRF-A
vni 50001
rd auto
address-family ipv4 unicast
route-target both auto
route-target both auto evpn
route-target import 65501:50002
route-target import 65501:50002 evpn
vrf context VRF-B
vni 50002
rd auto
address-family ipv4 unicast
route-target both auto
route-target both auto evpn
route-target import 65501:50001
route-target import 65501:50001 evpn
vrf context VRF-A
vni 50001
rd auto
address-family ipv4 unicast
route-target both auto
route-target both auto evpn
route-target import 65501:50002
route-target import 65501:50002 evpn
vrf context VRF-B
vni 50002
rd auto
address-family ipv4 unicast
route-target both auto
route-target both auto evpn
route-target import 65501:50001
route-target import 65501:50001 evpn
数据平面在跨VRF转发时,携带VNI标签时起源VRF的VNI标签,跨VRF转发发生在出方向路由器上。如图:
下游VNI分配
下游VNI 分配解决方案中,出方向设备向入方向设备规定了某个eVNP路由使用的VNI标签,这类似于MPLS L3VNP的解决方案,MPLS L3VNP中使用动态分配,而下游VNI分配使用静态的方式。
如图:VTEP2 向VTEP1 通告,到达VTEP 192.168.2.102的路由使用VNI 5002,数据包将直接从VTEP1的VRF A转发到VTEP2的VRF B。
来源:CSDN
作者:灵气小王子
链接:https://blog.csdn.net/qq_43691045/article/details/103598254

