openfalcon的安装和使用

若如初见. 提交于 2019-12-20 02:39:41

工作中用到了openfalcon,用于监控每个机器的运行情况。

https://www.cnblogs.com/xiaoyaojinzhazhadehangcheng/articles/8426959.html

前言

    近期爆出Zabbix有严重bug,加上一直对zabbix的性能、UI不满。所以这次想钻研一下最近很火的open-falcon,源于小米公司的开源项目,赞一个。

一、官网介绍

        监控系统是整个运维环节,乃至整个产品生命周期中最重要的一环,事前及时预警发现故障,事后提供翔实的数据用于追查定位问题。监控系统作为一个成熟的运维产品,业界有很多开源的实现可供选择。当公司刚刚起步,业务规模较小,运维团队也刚刚建立的初期,选择一款开源的监控系统,是一个省时省力,效率最高的方案。之后,随着业务规模的持续快速增长,监控的对象也越来越多,越来越复杂,监控系统的使用对象也从最初少数的几个SRE,扩大为更多的DEVS,SRE。这时候,监控系统的容量和用户的“使用效率”成了最为突出的问题。

        监控系统业界有很多杰出的开源监控系统。我们在早期,一直在用zabbix,不过随着业务的快速发展,以及互联网公司特有的一些需求,现有的开源的监控系统在性能、扩展性、和用户的使用效率方面,已经无法支撑了。

        因此,我们在过去的一年里,从互联网公司的一些需求出发,从各位SRE、SA、DEVS的使用经验和反馈出发,结合业界的一些大的互联网公司做监控,用监控的一些思考出发,设计开发了小米的监控系统:Open-Falcon。

特点:

  • 数据采集免配置:agent自发现、支持Plugin、主动推送模式

  • 容量水平扩展:生产环境每秒50万次数据收集、告警、存储、绘图,可持续水平扩展。

  • 告警策略自发现:Web界面、支持策略模板、模板继承和覆盖、多种告警方式、支持回调动作。

  • 告警设置人性化:支持最大告警次数、告警级别设置、告警恢复通知、告警暂停、不同时段不同阈值、支持维护周期,支持告警合并。

  • 历史数据高效查询:秒级返回上百个指标一年的历史数据。

  • Dashboard人性化:多维度的数据展示,用户自定义Dashboard等功能。

  • 架构设计高可用:整个系统无核心单点,易运维,易部署

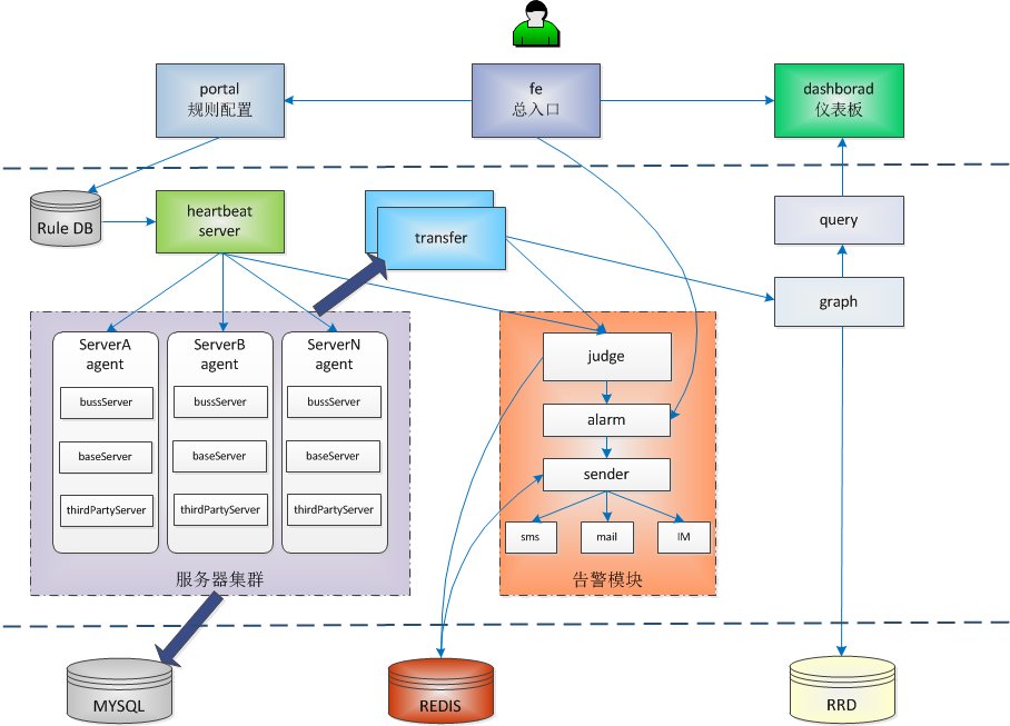
架构图:

图1:官网架构图

技术分享

图2:网友画的

技术分享

备注:虚线所在的aggregator组件还在设计开发阶段。

每台服务器,都有安装falcon-agent,falcon-agent是一个golang开发的daemon程序,用于自发现的采集单机的各种数据和指标,这些指标包括不限于以下几个方面,共计200多项指标。

  • CPU相关

  • 磁盘相关

  • IO

  • Load

  • 内存相关

  • 网络相关

  • 端口存活、进程存活

  • ntp offset(插件)

  • 某个进程资源消耗(插件)

  • netstat、ss 等相关统计项采集

  • 机器内核配置参数

只要安装了falcon-agent的机器,就会自动开始采集各项指标,主动上报,不需要用户在server做任何配置(这和zabbix有很大的不同),这样做的好处,就是用户维护方便,覆盖率高。当然这样做也会server端造成较大的压力,不过open-falcon的服务端组件单机性能足够高,同时都可以水平扩展,所以自动多采集足够多的数据,反而是一件好事情,对于SRE和DEV来讲,事后追查问题,不再是难题。

另外,falcon-agent提供了一个proxy-gateway,用户可以方便的通过http接口,push数据到本机的gateway,gateway会帮忙高效率的转发到server端。

falcon-agent,可以在我们的github上找到 : https://github.com/open-falcon/agent

数据流程图:

图1:网友画的

技术分享

二、安装准备

系统环境:CentOS-7.1

yum -y update

yum -y install wget telnet git net-tools deltarpm epel-release

sed -i "s/SELINUX=enforcing/SELINUX=disabled/g" /etc/selinux/config

setenforce 0

systemctl stop firewalld

systemctl disable firewalld

 

#安装一些系统常用软件,可免去一些麻烦

yum -y install gcc gcc-c++ autoconf libjpeg libjpeg-devel libpng libpng-devel freetype freetype-devel libxml2 libxml2-devel zlib zlib-devel glibc glibc-devel glib2 glib2-devel bzip2 bzip2-devel zip unzip ncurses ncurses-devel curl curl-devel e2fsprogs e2fsprogs-devel krb5-devel libidn libidn-devel openssl openssh openssl-devel libxslt-devel libevent-devel ntp  libtool-ltdl bison libtool vim-enhanced python wget lsof iptraf strace lrzsz kernel-devel kernel-headers pam-devel Tcl/Tk  cmake  ncurses-devel bison setuptool popt-devel net-snmp screen perl-devel pcre-devel net-snmp screen tcpdump rsync sysstat man iptables sudo idconfig git system-config-network-tui bind-utils update arpscan tmux elinks numactl iftop  bwm-ng

#安装pip

wget https://bootstrap.pypa.io/get-pip.py --no-check-certificate

python get-pip.py

#使用国内豆瓣源

#mkdir /root/.pip

#vi /root/.pip/pip.conf

[global]

index-url = http://pypi.douban.com/simple

trusted-host = pypi.douban.com

安装数据库

wget http://dev.mysql.com/get/mysql-community-release-el7-5.noarch.rpm

rpm -ivh mysql-community-release-el7-5.noarch.rpm

yum install mysql-community-server

systemctl start mysql

systemctl enable mysqld

安装redis

yum install redis

 

systemctl start redis

systemctl enable redis

 

 

安装go语音环境(若使用编译好的二进制文件,此步骤可忽略)

yum install golang

go version

go version go1.6.3 linux/amd64

工作目录及初始化数据库

mkdir /opt/openfalcon

cd /opt/openfalcon

git clone https://github.com/open-falcon/scripts.git

#导入表结构

mysql -h localhost -u root --password="" < db_schema/graph-db-schema.sql
mysql -h localhost -u root --password="" < db_schema/dashboard-db-schema.sql
mysql -h localhost -u root --password="" < db_schema/portal-db-schema.sql
mysql -h localhost -u root --password="" < db_schema/links-db-schema.sql
mysql -h localhost -u root --password="" < db_schema/uic-db-schema.sql

 

下载编译好的组件

mkdir /opt/openfalcon/tmp

cd /opt/openfalcon/tmp

wget https://github.com/open-falcon/of-release/releases/download/v0.1.0/open-falcon-v0.1.0.tar.gz

tar -zxf open-falcon-v0.1.0.tar.gz

rm -rf open-falcon-v0.1.0.tar.gz

cd /opt/openfalcon

for x in `find ./tmp/ -name "*.tar.gz"`;do \
    app=`echo $x|cut -d‘-‘-f2`; \
    mkdir -p $app; \
    tar -zxf $x -C $app; \done

 

#解压完毕

技术分享

 

三、开始安装

第一部分:绘图组件安装

 

组件列表:

 

组件名称

用途

服务端口

备注

Agent

部署在目标机器采集机器监控项

http: 1988

 

Transfer

数据接收端,转发数据到后端Graph和Judge

http: 6060
rpc: 8433
socket: 4444
 

Graph

操作rrd文件存储监控数据

http: 6070
rpc: 6071
1.可部署多实例做集群
2.需要连接数据库graph

Query

查询各个Graph数据,提供统一http查询接口

http: 9966

 

Dashboard

查询监控历史趋势图的web端

http: 8081 1.需要python虚拟环境
2.需要连接数据库dashborad、graph

Task

负责一些定时任务,索引全量更新、垃圾索引清理、自身组件监控等

http: 8002 1.需要连接数据库graph

安装Agent

agent用于采集机器负载监控指标,比如cpu.idle、load.1min、disk.io.util等等,每隔60秒push给Transfer。agent与Transfer建立了长连接,数据发送速度比较快,agent提供了一个http接口/v1/push用于接收用户手工push的一些数据,然后通过长连接迅速转发给Transfer。

每台机器上,都需要部署agent。

cd/opt/openfalcon/agent/
mv cfg.example.json cfg.json

vim cfg.json
- 修改 transfer这个配置项的enabled为 true,表示开启向transfer发送数据的功能
- 修改 transfer这个配置项的addr为:["127.0.0.1:8433"] (改地址为transfer组件的监听地址, 为列表形式,可配置多个transfer实例的地址,用逗号分隔)# 默认情况下(所有组件都在同一台服务器上),保持cfg.json不变即可# cfg.json中的各配置项,可以参考 https://github.com/open-falcon/agent/blob/master/README.md# 启动./control start# 查看日志./control tail

安装Transfer

transfer默认监听在:8433端口上,agent会通过jsonrpc的方式来push数据上来。

cd /opt/openfalcon/transfer/
mv cfg.example.json cfg.json# 默认情况下(所有组件都在同一台服务器上),保持cfg.json不变即可# cfg.json中的各配置项,可以参考 https://github.com/open-falcon/transfer/blob/master/README.md# 如有必要,请酌情修改cfg.json# 启动transfer./control start# 校验服务,这里假定服务开启了6060的http监听端口。检验结果为ok表明服务正常启动。curl -s"http://127.0.0.1:6060/health"#查看日志./control tail

安装Graph

graph组件是存储绘图数据、历史数据的组件。transfer会把接收到的数据,转发给graph。

#创建存储数据目录

mkdir -p /opt/openfalcon/data/6070

cd /opt/openfalcon/graph/
mv cfg.example.json cfg.json# 默认情况下(所有组件都在同一台服务器上),绘图数据我改为了/opt/openfalcon/data/6070,还有就是数据库密码需要加上
# cfg.json中的各配置项,可以参考 https://github.com/open-falcon/graph/blob/master/README.md# 启动./control start# 查看日志./control tail# 校验服务,这里假定服务开启了6071的http监听端口。检验结果为ok表明服务正常启动。curl -s"http://127.0.0.1:6071/health"

安装Query

query组件,绘图数据的查询接口,query组件收到用户的查询请求后,会从后端的多个graph,查询相应的数据,聚合后,再返回给用户。

cd/opt/openfalcon/query/
mv cfg.example.json cfg.json# 默认情况下(所有组件都在同一台服务器上),保持cfg.json不变即可# cfg.json中的各配置项,可以参考 https://github.com/open-falcon/query/blob/master/README.md# 启动./control start# 查看日志./control tail

 

 

 

安装Dashboard

dashboard是面向用户的查询界面,在这里,用户可以看到push到graph中的所有数据,并查看其趋势图。

Install dependency

yum install -y python-virtualenv mysql-community-delvel    # run as root
cd /opt/openfalcon/dashboard/
virtualenv ./env

./env/bin/pip install -r pip_requirements.txt

Configuration

# config的路径为 $WORKSPACE/dashboard/rrd/config.py,里面有数据库相关的配置信息,如有必要,请修改。默认情况下(所有组件都在同一台服务器上),保持默认配置即可# 数据库表结构初始化,请参考前面的 环境准备 阶段

启动

./control start
--> goto http://IP:8081

技术分享

查看日志

./control tail

 

安装Task

task是监控系统一个必要的辅助模块。定时任务,实现了如下几个功能:

  • index更新。包括图表索引的全量更新 和 垃圾索引清理。

  • falcon服务组件的自身状态数据采集。定时任务了采集了transfer、graph、task这三个服务的内部状态数据。

  • falcon自检控任务。

 

# 修改配置, 配置项含义见下文mv cfg.example.json cfg.json
vim cfg.json# 启动服务./control start# 校验服务,这里假定服务开启了8002的http监听端口。检验结果为ok表明服务正常启动。curl -s"127.0.0.1:8002/health"

 

第二部分:报警组件安装

 

组件列表:

组件名称

用途

服务端口

备注

Sender

报警发送模块,控制并发度,提供发送的缓冲queue

http: 6066

 

UIC(fe)

用户组管理,单点登录

http: 80
 

1.需要连接数据库:uic

Portal

配置报警策略,管理机器分组的web端

http: 5050 1.需要连接数据库:falcon_portal
2.需要python虚拟环境

HBS

HeartBeat Server,心跳服务器

http: 6031

rpc: 6030

1.需要连接数据库:falcon_portal

Judge

报警判断模块

http: 6081
rpc: 6080
1.可部署多实例

Links

报警合并依赖的web端,存放报警详情

http: 5090 1.需要连接数据库:falcon_links
2.需要python虚拟环境

Alarm

报警事件处理器

http: 9912  
mail-provider

报警邮件http api

http: 4000

小米提供

sms-provider

报警短信http api

http: 4040

自行编写

Nodata

检测监控数据的上报异常

http: 6090

1.需要连接数据库:falcon_portal

Aggregator

集群聚合模块——聚合某集群下的所有机器的某个指标的值,提供一种集群视角的监控体验。

http: 6055 1.需要连接数据库:falcon_portal

报警准备:mail-provider & sms-provider

监控系统产生报警事件之后需要发送报警邮件或者报警短信,各个公司可能有自己的邮件服务器,有自己的邮件发送方法;有自己的短信通道,有自己的短信发送方法。falcon为了适配各个公司,在接入方案上做了一个规范,需要各公司提供http的短信和邮件发送接口。

短信发送http接口:

method: post
params:
  - content: 短信内容
  - tos: 使用逗号分隔的多个手机号

falcon将这样调用该接口:

url=您公司提供的http短信接口
curl  $url-d"content=xxx&tos=18611112222,18611112223"

邮件发送http接口:

method: post
params:
  - content: 邮件内容
  - subject: 邮件标题
  - tos: 使用逗号分隔的多个邮件地址

falcon将这样调用该接口:

url=您公司提供的http邮件接口
curl -X POST $url-d"content=xxx&tos=ulric.qin@gmail.com,user@example.com&subject=xxx"

 

 

安装使用mail-provider

#这里使用小米提供的mail-provider,我是通过网友编译好的二级制包安装的,也可自行编译。

 

#githu地址: https://github.com/open-falcon/mail-provider

tar xf mail-provider-master.tar.gz 

 rm -rf mail-provider-master.tar.gz 

mv mail-provider-master mail-provider

cd mail-provider/

 

#修改配置文件cfg.conf

 

{

    "debug": true,

    "http": {

        "listen": "0.0.0.0:4000",

        "token": ""

    },

    "smtp": {

        "addr": "smtp.exmail.qq.com:25",

        "username": "xxxx@abc.com",

        "password": "12345",

        "from": "xxxx@abc.com"

    }

}

 

#启动

./control start

 

#测试邮件接口是否正常,收到邮件证明API 正常。

curl http://127.0.0.1:4000/sender/mail -d "tos=29235373@qq.com&subject=xxxx&content=yyyy"

 

建立sms-provider

#这里我自己写了个基于python的http server 作为短信接口http api

vi http_sms.py

1

2

3

4

5

6

7

8

9

10

11

12

13

14

15

16

17

18

19

20

21

22

23

24

25

26

27

28

29

30

31

32

33

34

35

36

37

38

39

40

41

42

43

44

45

46

47

48

49

50

51

52

53

54

55

56

57

58

59

60

61

62

63

64

65

66

67

68

69

70

#coding=utf-8

‘‘‘

Created on 2016-10-17

@author: chenguomin  qq:29235373

@explain: 实现GET方法和POST方法请求

‘‘‘

from  BaseHTTPServer import HTTPServer,BaseHTTPRequestHandler

import urllib

import urllib2

def send_message(tos,txt):

‘‘‘

此函数主要用于调用我公司内部的短信API(get方式),大伙可自行修改。

比如:需要加用户名密码,MD5,token的自行查看短信平台提供商手册,如何调用短信API。

下面提供一个url供大家参考。

‘‘‘

    #url  =  "http://www.sms.com:4000/sendsms?uid=16888&pwd=123456&mobile=%s&msg=%s" % (tos, txt)         

    url = "http://192.168.20.88:8080/SendSms/sendsms?mobile=%s&content=%s" % (tos, txt)

    req = urllib2.Request(url)

    res_data = urllib2.urlopen(req)

    res = res_data.read()

    print res

class ServerHTTP(BaseHTTPRequestHandler):

    def do_GET(self):

        path = self.path

        print path

        #拆分url(也可根据拆分的url获取Get提交才数据),可以将不同的path和参数加载不同的html页面,或调用不同的方法返回不同的数据,来实现简单的网站或接口

        query = urllib.splitquery(path)

        print query

        self.send_response(200)

        self.send_header("Content-type","text/html")

        self.send_header("test","This is test!")

        self.end_headers()

        buf = ‘‘‘‘‘<!DOCTYPE HTML>

                <html>

                <head><title>Get page</title></head>

                <body>

                <form action="post_page" method="post">

                  mobile: <input type="text" name="tos" /><br />

                  content: <input type="text" name="content" /><br />

                  <input type="submit" value="POST" />

                </form>

                </body>

                </html>‘‘‘

        self.wfile.write(buf)

    def do_POST(self):

        path = self.path

        print path

        #获取post提交的数据

        datas = self.rfile.read(int(self.headers[‘content-length‘]))

        datas = urllib.unquote(datas).decode("utf-8", ‘ignore‘)

        mobile = datas.split(‘&‘)[0].replace("tos=","").replace(‘"‘,‘‘)

        content = datas.split(‘&‘)[1].replace("content=","").replace(‘"‘,‘‘)

        mm = mobile.split(‘,‘)

        for in mm:

                print i

                send_message(i,content)

                self.send_response(200)

                self.end_headers()

                buf = ‘‘‘‘‘<!DOCTYPE HTML>

                <html>

                <head><title>Post page</title></head>

                <body>Tos:%s  <br />Content:%s</body>

                </html>‘‘‘% (mobile, content)

                self.wfile.write(buf)

def start_server(port):

    http_server = HTTPServer((‘‘, int(port)), ServerHTTP)

    http_server.serve_forever()

if __name__ == "__main__":

    #端口可自定义,不冲突就可以,这里设置为:4040

    start_server(4040)

#运行python http server

nohup python http_sms.py &

#在浏览器访问,提供了简单的页面测试,只有get,post方法。

http://ip:4040/

 

技术分享

#也可以在命令行使用curl测试

curl http://192.168.20.99:4040/ -d "tos=1358888888,1868888888&content=testmsg"

#openfalcon的sender是post方式传递数据给http api的,所以我需要获取sender post过来的tos和content参数,再发送到公司内部的sms api。

 

 

安装alarm

alarm模块是处理报警event的,judge产生的报警event写入redis,alarm从redis读取,这个模块被业务搞得很糟乱,各个公司可以根据自己公司的需求重写

cd /opt/openfalcon/alarm/
mv cfg.example.json cfg.json# vi cfg.json# 把redis配置成与judge同一个./control start

注意,alarm当前的版本,highQueues和lowQueues都不能为空,是个bug,稍候修复。我们可以把event:p0~event:p5配置到highQueues,把event:p6配置到lowQueues

 


PS:微信告警版本可到我的github拉取

https://github.com/chensambb/open-falcon-alarm-by-weixin/

 

 

 

安装sender

调用各个公司提供的mail-provider和sms-provider,按照某个并发度,从redis中读取邮件、短信并发送,alarm生成的报警短信和报警邮件都是直接写入redis即可,sender来发送。

cd /opt/openfalcon/sender/
mv cfg.example.json cfg.json# vi cfg.json# redis地址需要和后面的alarm、judge使用同一个# queue维持默认# worker是最多同时有多少个线程玩命得调用短信、邮件发送接口# api要给出sms-provider和mail-provider的接口地址
#我们现在调用上面的短信和邮件api
{    "debug": true,    "http": {        "enabled": true,        "listen": "0.0.0.0:6066"    },    "redis": {        "addr": "127.0.0.1:6379",        "maxIdle": 5    },    "queue": {        "sms": "/sms",        "mail": "/mail"    },    "worker": {        "sms": 10,        "mail": 50    },    "api": {        "sms": "http://127.0.0.1:4040/",        "mail": "http://127.0.0.1:4000/sender/mail"    }}./control start

 

微信告警版本可到我的github拉取

https://github.com/chensambb/open-falcon-alarm-by-weixin/

 

安装fe

cd /opt/openfalcon/femv cfg.example.json cfg.json# 请基于cfg.example.json 酌情修改相关配置项# 启动./control start# 查看日志./control tail# 停止服务./control stop

 

安装portal

portal是用于配置报警策略的地方

yum install -y python-virtualenv  # run as rootcd/opt/openfalcon/portal/
virtualenv ./env

./env/bin/pip install -r pip_requirements.txt# vi frame/config.py# 1. 修改DB配置# 2. SECRET_KEY设置为一个随机字符串# 3. UIC_ADDRESS有两个,internal配置为FE模块的内网地址,portal通常是和UIC在一个网段的,#    内网地址相互访问速度快。external是终端用户通过浏览器访问的UIC地址,很重要!# 4. 其他配置可以使用默认的./control start

portal默认监听在5050端口,浏览器访问即可

 

安装HBS(heartbeat Server)

心跳服务器,只依赖Portal的DB

cd/opt/openfalcon/hbs/
mv cfg.example.json cfg.json# vi cfg.json 把数据库配置配置为portal的db./control start

如果先安装的绘图组件又来安装报警组件,那应该已经安装过agent了,hbs启动之后会监听一个http端口,一个rpc端口,agent要和hbs通信,重新去修改agent的配置cfg.json,把heartbeat那项enabled设置为true,并配置上hbs的rpc地址,./control restart重启agent,之后agent就可以和hbs心跳了

安装judge

报警判断模块,judge依赖于HBS,所以得先搭建HBS

cd/opt/openfalcon/judge/
mv cfg.example.json cfg.json# vi cfg.json# remain: 这个配置指定了judge内存中针对某个数据存多少个点,比如host01这个机器的cpu.idle的值在内存中最多存多少个,# 配置报警的时候比如all(#3),这个#后面的数字不能超过remain-1# hbs: 配置为hbs的地址,interval默认是60s,表示每隔60s从hbs拉取一次策略# alarm: 报警event写入alarm中配置的redis,minInterval表示连续两个报警之间至少相隔的秒数,维持默认即可./control start

 

安装Links

Links是为报警合并功能写的组件。如果你不想使用报警合并功能,这个组件是无需安装的。

Links个Python的项目,无需像Go的项目那样去做编译。不过Go的项目是静态编译的,编译好了之后二进制无依赖,拿到其他机器也可以跑起来,Python的项目就需要安装一些依赖库了。

# 我们使用virtualenv来管理Python环境,yum安装需切到root账号# yum install -y python-virtualenv$ cd /path/to/links/
$ virtualenv ./env

$ ./env/bin/pip install -r pip_requirements.txt

安装完依赖的lib之后就可以用control脚本启动了,log在var目录。不过启动之前要先把配置文件修改成相应配置。另外,监听的端口在gunicorn.conf中配置。

 

 

安装Nodata

nodata用于检测监控数据的上报异常。nodata和实时报警judge模块协同工作,过程为: 配置了nodata的采集项超时未上报数据,nodata生成一条默认的模拟数据;用户配置相应的报警策略,收到mock数据就产生报警。采集项上报异常检测,作为judge模块的一个必要补充,能够使judge的实时报警功能更加可靠、完善。

 

 

服务部署

服务部署,包括配置修改、启动服务、检验服务、停止服务等。这之前,需要将安装包解压到服务的部署目录下。

cd /opt/openfalcon/nodatamv cfg.example.json cfg.json
vim cfg.json# 启动服务./control start# 校验服务,这里假定服务开启了6090的http监听端口。检验结果为ok表明服务正常启动。curl -s"127.0.0.1:6090/health"...# 停止服务./control stop

安装Aggregator

集群聚合模块。聚合某集群下的所有机器的某个指标的值,提供一种集群视角的监控体验。

服务部署

服务部署,包括配置修改、启动服务、检验服务、停止服务等。这之前,需要将安装包解压到服务的部署目录下。

# 修改配置, 配置项含义见下文mv cfg.example.json cfg.json
vim cfg.json# 启动服务./control start# 校验服务,看端口是否在监听ss -tln# 检查log./control tail

...# 停止服务./control stop

 

 

四、使用方法(转官网)

系统搭建好了,应该如何用起来,这节给大家逐步介绍一下。

 

有很多写好的服务监控可参考官网book:

http://book.open-falcon.org/zh/usage/index.html

教学视频:

http://www.jikexueyuan.com/course/1651_4.html?ss=1

查看监控数据

我们说agent只要部署到机器上,并且配置好了heartbeat和transfer就自动采集数据了,我们就可以去dashboard上面搜索监控数据查看了。dashboard是个web项目,浏览器访问之。左侧输入endpoint搜索,endpoint是什么?应该用什么搜索?对于agent采集的数据,endpoint都是机器名,去目标机器上执行hostname,看到的输出就是endpoint,拿着hostname去搜索。

搜索到了吧?嗯,选中前面的复选框,点击“查看counter列表”,可以列出隶属于这个endpoint的counter,counter是什么?counter=${metric}/sorted(${tags})

假如我们要查看cpu.idle,在counter搜索框中输入cpu并回车。看到cpu.idle了吧,点击,会看到一个新页面,图表中就是这个机器的cpu.idle的近一小时数据了,想看更长时间的?右上角有个小三角,展开菜单,可以选择更长的时间跨度

技术分享

技术分享

如何配置报警策略

上节我们已经了解到如何查看监控数据了,如果数据达到阈值,比如cpu.idle太小的时候,我们应该如何配置告警呢?

配置报警接收人

falcon的报警接收人不是一个具体的手机号,也不是一个具体的邮箱,因为手机号、邮箱都是容易发生变化的,如果变化了去修改所有相关配置那就太麻烦了。我们把用户的联系信息维护在一个叫UIC(新用户推荐使用Go版本的UIC,即:falcon-fe项目)的系统里,以后如果要修改手机号、邮箱,只要在UIC中修改一次即可。报警接收人也不是单个的人,而是一个组(UIC中称为Team),比如falcon这个系统的任何组件出问题了,都应该发报警给falcon的运维和开发人员,发给falcon这个团队,这样一来,新员工入职只要加入falcon这个Team即可;员工离职,只要从falcon这个Team删掉即可。

 

浏览器访问UIC,如果启用了LDAP,那就用LDAP账号登陆,如果没有启用,那就注册一个或者找管理员帮忙开通。创建一个Team,名称姑且叫falcon,把自己加进去,待会用来做测试。

技术分享

创建HostGroup

比如我们要对falcon-judge这个组件做端口监控,那首先创建一个HostGroup,把所有部署了falcon-judge这个模块的机器都塞进去,以后要扩容或下线机器的时候直接从这个HostGroup增删机器即可,报警策略会自动生效、失效。咱们为这个HostGroup取名为:sa.dev.falcon.judge,这个名称有讲究,sa是我们部门,dev是我们组,falcon是项目名,judge是组件名,传达出了很多信息,这样命名比较容易管理,推荐大家这么做。

技术分享

 

 

 

 

 

 

 

 

 

 

 

 

在往组里加机器的时候如果报错,需要检查portal的数据库中host表,看里边是否有相关机器。那host表中的机器从哪里来呢?agent有个heartbeat(hbs)的配置,agent每分钟会发心跳给hbs,把自己的ip、hostname、agent version等信息告诉hbs,hbs负责写入host表。如果host表中没数据,需要检查这条链路是否通畅。

1

创建策略模板

portal最上面有个Templates链接,这就是策略模板管理的入口。我们进去之后创建一个模板,名称姑且也叫:sa.dev.falcon.judge,与HostGroup名称相同,在里边配置一个端口监控,通常进程监控有两种手段,一个是进程本身是否存活,一个是端口是否在监听,此处我们使用端口监控。

技术分享

右上角那个加号按钮是用于增加策略的,一个模板中可以有多个策略,此处我们只添加了一个。下面可以配置报警接收人,此处填写的是falcon,这是之前在UIC中创建的Team。

将HostGroup与模板绑定

一个模板是可以绑定到多个HostGroup的,现在我们重新回到HostGroups页面,找到sa.dev.falcon.judge这个HostGroup,右侧有几个超链接,点击【templates】进入一个新页面,输入模板名称,绑定一下就行了。

技术分享

补充

上面步骤做完了,也就配置完了。如果judge组件宕机,端口不再监听了,就会报警。不过大家不要为了测试报警效果,直接把judge组件给干掉了,因为judge本身就是负责判断报警的,把它干掉了,那就没法判断了……所以说falcon现在并不完善,没法用来监控本身的组件。为了测试,大家可以修改一下端口监控的策略配置,改成一个没有在监听的端口,这样就触发报警了。

上面的策略只是对falcon-judge做了端口监控,那如果我们要对falcon这个项目的所有机器加一些负载监控,应该如何做呢?

  1. 创建一个HostGroup:sa.dev.falcon,把所有falcon的机器都塞进去

  2. 创建一个模板:sa.dev.falcon.common,添加一些像cpu.idle,load.1min等策略

  3. 将sa.dev.falcon.common绑定到sa.dev.falcon这个HostGroup

附:sa.dev.falcon.common的配置样例

技术分享

大家可能不知道各个指标分别叫什么,自己push的数据肯定知道自己的metric了,agent push的数据可以参考:https://github.com/open-falcon/agent/tree/master/funcs

如何配置策略表达式

策略表达式,即expression,具体可以参考HostGroup与Tags设计理念,这里只是举个例子:

技术分享

上例中的配置传达出的意思是:falcon-judge这个模块的所有实例,如果qps连续3次大于1000,就报警给falcon这个报警组。

expression无需绑定到HostGroup,enjoy it

 

标签
易学教程内所有资源均来自网络或用户发布的内容,如有违反法律规定的内容欢迎反馈
该文章没有解决你所遇到的问题?点击提问,说说你的问题,让更多的人一起探讨吧!