Nginx学习笔记(三)

我们两清 提交于 2019-12-11 06:27:45

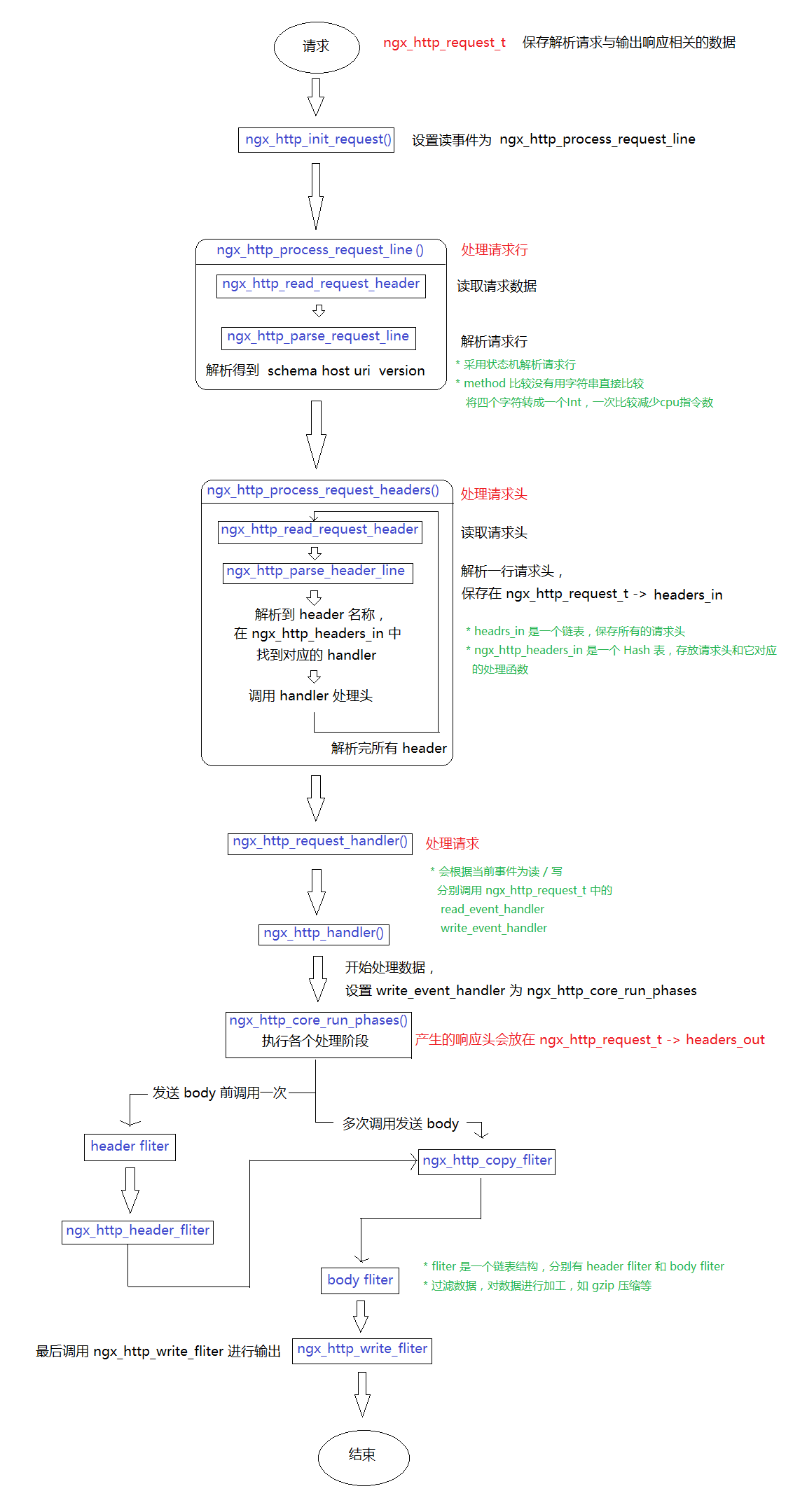
Request:

Nginx 中的 ngx_http_request_t 是对一个 http 请求的封装;

一个 http 请求包含:请求行、请求头、请求体,响应行、响应头、响应体
在这里插入图片描述

Nginx开发从入门到精通:http://tengine.taobao.org/book/

标签
易学教程内所有资源均来自网络或用户发布的内容,如有违反法律规定的内容欢迎反馈
该文章没有解决你所遇到的问题?点击提问,说说你的问题,让更多的人一起探讨吧!