使用Eclipse和WindowBuilder Editor插件进行Java可视化编程
Eclipse是一种免费的可扩展的开放源代码的集成开发环境(IDE)。
这需要下载Eclipse IDE for Java Developers ,官网下载地址
https://www.eclipse.org/downloads/packages/release
可到网上搜索下载。根据操作系统的位数(bit)32位 或 64位选择相应位数(bit)的版本下载。
Eclipse属于绿色软件,安装程序不会往注册表写入信息。Eclipse安装程序是一个压缩包,在解压缩后的文件夹中找到eclipse.exe,双击它就可以启动运行eclipse。当然你可以创建桌面快捷方式图标,以后用此桌面快捷方式图标启动运行eclipse。
下面先用eclipse设计一个简单的GUI(Graphical User Interface)程序
Java提供了三个主要包 做GUI开发:
java.awt 包,主要提供字体/布局管理器
javax.swing 包,主要提供各种组件(窗口/按钮/文本框)
java.awt.event 包,事件处理,后台功能的实现。
界面主要包括:
组件/控件,就是界面中的各种组成部分,比如:按钮、文本框、标签、表格…
容器,容器也是组件的一种,能容纳其它组件,比如:窗口、面板
布局管理器,组件在容器中的大小和位置由 布局管理器 控制。
常见的类/接口:
JFrame(窗口)、JPanel(面板)、JButton(按钮)、JTextField(文本框)、JLabel(标签)
常见的布局方式
FlowLayout(流布局)、BorderLayout(边框布局)、GridLayout(网格布局)
新建一个项目,使用文件菜单File -> New ->JavaProject:

输入项目名:testABC,单击“Finish”按钮。

因为我们是建立一个简单的程序,所以单击“Don’t Create”按钮
创建的项目testABC,并立即出现在右侧导航栏中。
为项目建立新类,展开项目testABC,右击src 使用右键快捷菜单,New -> Class

输入类名:testG ,选中public static void main(String[] arge),单击“Finish”按钮

将其中的代码改为:
package testABC;
import java.awt.FlowLayout;
import javax.swing.JButton;
import javax.swing.JFrame;
public class testG {
public static void main(String[] args) {
JFrame jf = new JFrame("流布局DEMO"); //建立一个窗口
FlowLayout fl = new FlowLayout(); //使用流布局
jf.setLayout(fl);//修改布局管理
JButton jb1 = new JButton("按钮1"); //创建一个按钮
jf.add(jb1); //把按钮jb1放入窗口
JButton jb2 = new JButton("按钮2");//创建一个按钮
jf.add(jb2);//把按钮jb2放入窗口
jf.setSize(600, 300); //设置窗口的大小
jf.setLocation(300,200);//设置窗口的初始位置
jf.setDefaultCloseOperation(JFrame.EXIT_ON_CLOSE);//关闭窗口
jf.setVisible(true); //显示窗口
}
}
如下图:

单击工具栏运行
按钮运行:

利用WindowBuilder Editor插件设计一个GUI程序概叙
从上面的例子可以看出,用java为程序编写图形界面,比较麻烦(简简单单的布局要写一堆代码),可以通过在Eclipse上安装插件WindowBuilder比较轻松实现图形界面可视化编程。
在Eclipse上安装插件WindowBuilder,可参考:
https://blog.csdn.net/yerenyuan_pku/article/details/82861589
先介绍在Eclipse中用WindowBuilder Editor插件设计一个GUI程序的过程
使用文件菜单File -> New ->JavaProject

输入项目名:testA,单击Finish

因为我们是建立一个简单的程序,不使用Module,所以单击Don’t Create
至此testA项目建立。
(二)创建类
a)使用wizard向导创建类
文件菜单New -> Other或在在Java项目上单击右键,选择“New -> Other”快捷菜单,如下图所示

【特别说明,若找不到WindowBuilder Editor,需要添加。】
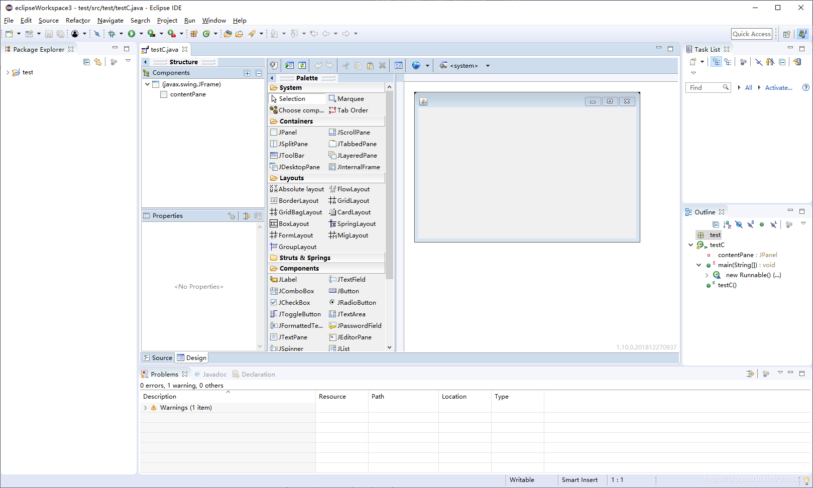
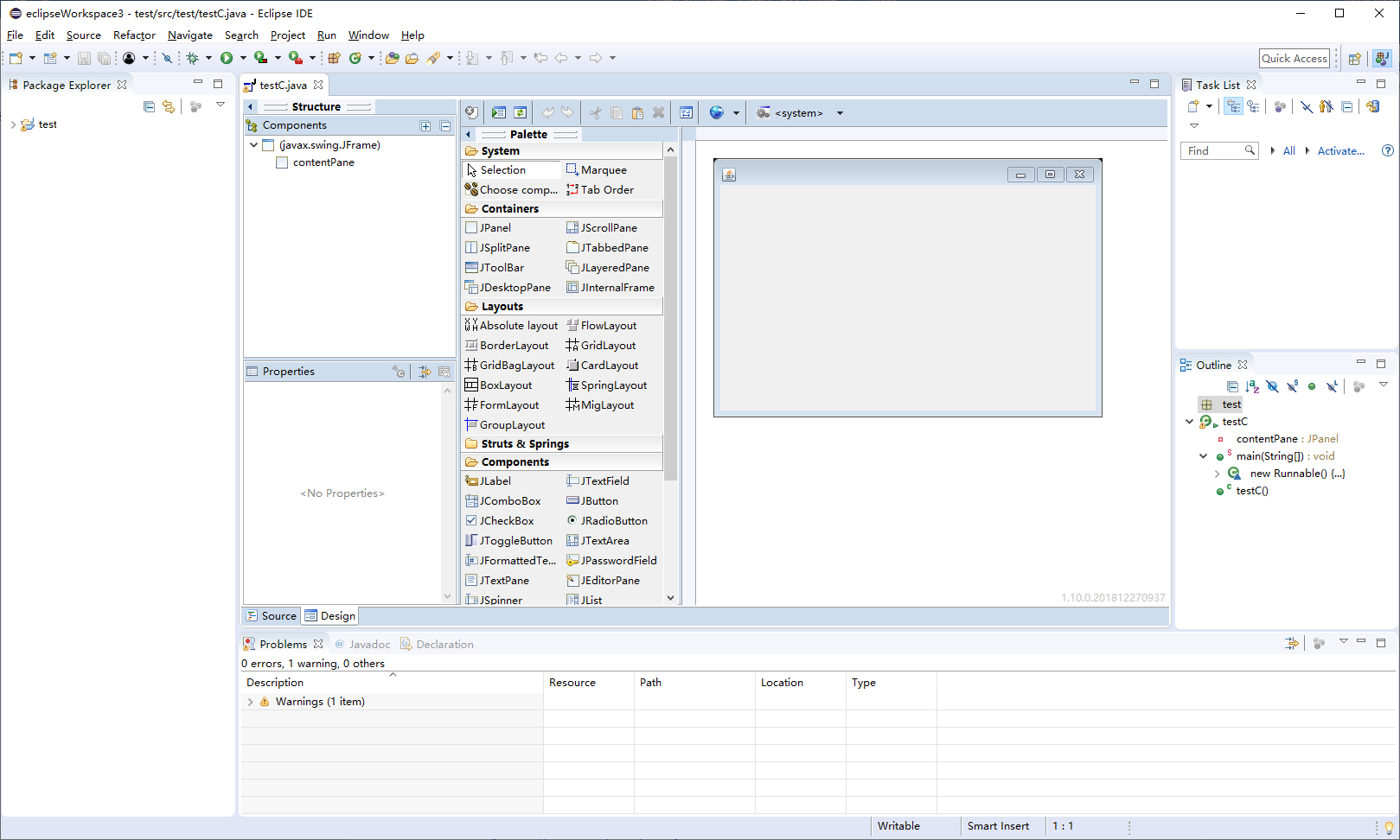
创建的类文件testClassA,并立即出现在右侧导航栏中,并将出现WindowBuilder设计视图窗口,在窗口的左下角(箭头标识处),有两个选项卡:Source和Design, Source选项卡显示文本代码,Design选项卡显示设计视图。参见下图:

单击Design选项卡,显示如下图:

双击WindowBuilder Editor顶部这个选项卡,可以在全屏显示和常规显示之间切换。
Palette面板用于定制GUI组件,Properties面板用于GUI组件属性。
现在可以具体设计用户界面了。
b)使用普通方法创建类
展开项目,右击src 使用右键快捷菜单,New -> Class

输入类名,将超级类(Superclass)改为javax.swing.JFrame ,并选中public static void main(String[] args),单击Finish按钮


【特别说明,若在“Open With >”下级菜单中 找不到WindowBuilder Editor,需要添加。】
将出现WindowBuilder设计视图窗口,在窗口的左下角(箭头标识处),有两个选项卡:Source和Design, Source选项卡显示文本代码,Design选项卡显示设计视图。
单击Design选项卡,

双击WindowBuilder Editor顶部这个选项卡,可以在全屏显示和常规显示之间切换。
Palette面板用于定制GUI组件,Properties面板用于GUI组件属性。
使用a)使用wizard向导创建类;b) 使用普通方法创建类不完全相同,用后者在后续手工编码时多一些。
(三)具体设计用户界面设计
在WindowBuilder设计视图中设计界面,可以根据需求直接将需要的控件拖拽到面板上形成所需要的界面。
可以手动拖动控制那些控件的位置和大小,若不能手动拖动控制那些控件的位置和大小,是因为你的Layout没设置好【默认的布局方式为BorderLayout(默认铺开整个窗体),不能手动拖动控制那些控件的位置和大小】,可以用groupLayout,点一下groupLayout, 然后再画布上点一下部件位置,拖到哪就放到哪。也可以使用absolute layout(绝对布局),让你可以随心所欲的安放控件。

双击部件进入源码,如双击Jbutton部件,在指针所在位置编写按钮点击事件执行的代码。
为部件添加鼠标或键盘事件,右击它出现右键快捷菜单:

有了上面的基础。就可以编写一个实际运行的例子啦。
简单实例
新建一个项目:
使用文件菜单File -> New ->JavaProject
输入项目名:test,建立一个简单的程序,不使用Module,参见下图:

使用向导创建类
文件菜单New -> Other或在在Java项目上单击右键,选择“New -> Other”快捷菜单,如下图所示:

新建之后,会发现多了许多默认的代码,

点击下方的 design,界面变成了这样子::

在Layout区域找到absolute layout(绝对布局)单击,让你可以随心所欲的安放控件
接下来添加一个Jlable、两个 JTextField、一个JButton:
点击Components下的JLabel,再点击窗体,添加一个标签,修改text属性为“请输入:”
点击Components下的JTextField,再点击窗体,添加一个文本框,Variable属性默认为txtName,可修改在此不改;再添加一个JTextField,记住 Variable属性默认为txtName_1
点击Components下的JButton,再点击窗体,添加一个按钮,,修改text属性为“确定”;
参见下图:

给按钮添加事件监听事件,右击“确定”按钮

单击actionPerformed,会自动切换到代码区:
btnNewButton.addActionListener(new ActionListener() {
public void actionPerformed(ActionEvent e) {
textField_1.setText("提示区:"+textField.getText()); //我添加的
}
});
现在运行之,看看最终效果,参见下图,单击
,出现运行界面,在请输入框中,输入内容(如 呵呵),再单击“确定”按钮,提示区中将显示你刚才输入的内容:

关于更进一步了解,请参考
利用 Window Builder 快速搭建Java GUI 界面
https://blog.csdn.net/qwe641259875/article/details/84836810
来源:CSDN
作者:cnds123
链接:https://blog.csdn.net/cnds123/article/details/103237529