开发文档:http://doc2.workerman.net/
下载服务器端安装文件:

有windows版和linux版两个版本,我下载的linux版,在windows上也可以运行。
打开后有这些文件:

把这个文件放在服务器上或者项目中都可以,需要运行的就是最后一个start_for_win.bat文件。

运行成功。
修改start_gateway.php文件:
1 <?php
2 /**
3 * This file is part of workerman.
4 *
5 * Licensed under The MIT License
6 * For full copyright and license information, please see the MIT-LICENSE.txt
7 * Redistributions of files must retain the above copyright notice.
8 *
9 * @author walkor<walkor@workerman.net>
10 * @copyright walkor<walkor@workerman.net>
11 * @link http://www.workerman.net/
12 * @license http://www.opensource.org/licenses/mit-license.php MIT License
13 */
14 use \Workerman\Worker;
15 use \Workerman\WebServer;
16 use \GatewayWorker\Gateway;
17 use \GatewayWorker\BusinessWorker;
18 use \Workerman\Autoloader;
19
20 // 自动加载类
21 require_once __DIR__ . '/../../vendor/autoload.php';
22
23 // gateway 进程,这里使用Text协议,可以用telnet测试
24 $gateway = new Gateway("websocket://0.0.0.0:8282");
25 // gateway名称,status方便查看
26 $gateway->name = 'YourAppGateway';
27 // gateway进程数
28 $gateway->count = 4;
29 // 本机ip,分布式部署时使用内网ip
30 $gateway->lanIp = '127.0.0.1';
31 // 内部通讯起始端口,假如$gateway->count=4,起始端口为4000
32 // 则一般会使用4000 4001 4002 4003 4个端口作为内部通讯端口
33 $gateway->startPort = 2900;
34 // 服务注册地址
35 $gateway->registerAddress = '127.0.0.1:1238';
36
37 // 心跳间隔
38 $gateway->pingInterval = 60;
39 // 心跳数据
40 $gateway->pingData = '{"type":"ping"}';
41
42 /*
43 // 当客户端连接上来时,设置连接的onWebSocketConnect,即在websocket握手时的回调
44 $gateway->onConnect = function($connection)
45 {
46 $connection->onWebSocketConnect = function($connection , $http_header)
47 {
48 // 可以在这里判断连接来源是否合法,不合法就关掉连接
49 // $_SERVER['HTTP_ORIGIN']标识来自哪个站点的页面发起的websocket链接
50 if($_SERVER['HTTP_ORIGIN'] != 'http://kedou.workerman.net')
51 {
52 $connection->close();
53 }
54 // onWebSocketConnect 里面$_GET $_SERVER是可用的
55 // var_dump($_GET, $_SERVER);
56 };
57 };
58 */
59
60 // 如果不是在根目录启动,则运行runAll方法
61 if(!defined('GLOBAL_START'))
62 {
63 Worker::runAll();
64 }
第24行,把tcp协议改为websocket协议;
第38行和40行,设置服务器向客户端发送的心跳时间,检测客户端是否连接,未连接将会断开。
下面的内容都是默认注释掉的,根据自己的需要打开或者修改。
再次运行start_for_win.bat文件:

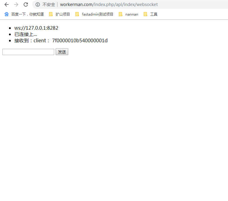
协议就变为websocket协议了,现在就可以做项目内的操作了。
还需要再下载一个文件:https://github.com/walkor/GatewayClient

把这几个文件放进thinkphp的extend文件夹下(我用的是thinkphp5.0版本):

在Gateway.php的文件中方法几乎都写好了。
写了一个简单的前端页面:

1 <!DOCTYPE html>
2 <html lang="zh">
3 <head>
4 <meta charset="UTF-8">
5 <meta name="viewport" content="width=device-width, initial-scale=1.0">
6 <meta http-equiv="X-UA-Compatible" content="ie=edge">
7 <title></title>
8 </head>
9 <body>
10 <ul id="msgUl">
11 <li>ws://127.0.0.1:8282</li>
12 </ul>
13 <input type="" name="" id="sendValue" value="" />
14 <button type="button" id="sendButton">发送</button>
15
16 <div style="margin-top: 100px">
17 {volist name="msg" id="vo" empty="这里没有数据" key ='s'}
18 <br/>
19 <span>{$vo.user_name}:</span>
20 <span>{$vo.msg}</span>
21 <span>{$vo.createtime}</span>
22 <br/>
23 {/volist}
24 </div>
25
26 <script src="http://www.zhihuapinpai.com/static/index/js/jquery-1.11.3.min.js"></script>
27 <script>
28 // var ws = new WebSocket("ws://123.56.216.232:8282");
29 var ws = new WebSocket("ws://127.0.0.1:8282");
30
31 ws.onopen = function() {
32 $('#msgUl').append('<li>已连接上...</li>')
33 sendValue();
34 };
35
36 ws.onmessage = function(evt) {
37 $('#msgUl').append('<li>接收到:' + evt.data + '</li>')
38 var obj = JSON.parse(evt.data);
39 if (obj.type == 'onConnect') {
40 // 连接成功
41 $('#msgUl').append('<li>client_id:' + obj.client_id + '</li>')
42 $.ajax({
43 type:"POST",
44 url:"/index.php/api/Index/user_bind",
45 data:{
46 client_id:obj.client_id
47 },
48 dataType: "html",
49 success: function(data){
50 console.log('成功')
51 }
52 });
53 } else if (obj.type == 'ping') {
54 // 心跳检测 不做任何处理
55 } else if (obj.type == 'chatGroup') {
56 // 群组聊天
57 $('#msgUl').append('<li>接收到:' + evt.data + '</li>')
58 }
59 };
60
61 ws.onclose = function() {
62 // console.log('连接已关闭...');
63 $('#msgUl').append('<li>连接已关闭...</li>')
64 };
65
66 function sendValue() {
67 $('#sendButton').click(function() {
68 var thisValue = $('#sendValue').val();
69 if (thisValue) {
70 ws.send(thisValue);
71 $('#msgUl').append('<li>发送数据:' + thisValue + '</li>')
72 $.get("/index.php/api/Index/send_msg/msg/"+thisValue,function (data,status) {
73 console.log('成功:'+thisValue)
74 });
75 }
76 })
77 }
78 </script>
79 </body>
80 </html>
第42—52行把client_id传到后台,与用户表中用户进行绑定。
后台代码:
1 <?php
2 namespace app\api\controller;
3 use think\Controller;
4 use GatewayClient\Gateway;
5 use think\Db;
6
7
8 class Index extends Controller
9 {
10
11 public function websocket(){
12 $where=[];
13 $user_id=1;
14 $where['from_id|to_id']=$user_id;
15 $msg=Db::name('msg')->where($where)->select();
16 foreach ($msg as $key=>$val){
17 $msg[$key]['createtime']=date('Y-m-d H:i:s',$val['createtime']);
18 $msg[$key]['user_name']=Db::name('user')->where(['id'=>$val['from_id']])->value('name');
19 }
20 $this->assign('msg',$msg);
21 return view();
22 }
23
24 //绑定用户
25 public function user_bind($user_id=1){
26 //$user_id=1; //发送人用户id
27 $client_id = input('post.client_id');
28 // $user=Db::name('user')->where(['id'=>$user_id])->find();
29 Gateway::bindUid($client_id, 1);
30 return $client_id;
31 }
32
33 //发送信息
34 public function send_msg(){
35 $msg=input('msg');
36 if($msg){
37 $data=[
38 'msg'=>$msg,
39 'from_id'=>1,
40 'to_id'=>2,
41 'createtime'=>time()
42 ];
43 Db::name('msg')->insert($data);
44 Gateway::sendToUid(1,$msg);
45 Gateway::sendToUid(2,$msg);
46 }
47 return 'success';
48 }
49
50 }
发送消息存入数据库,页面显示即可。
