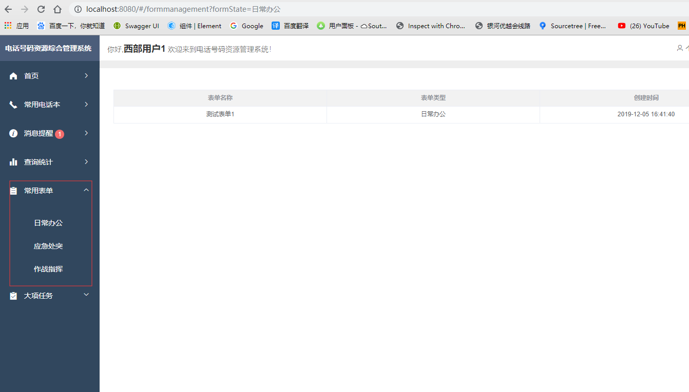
最近在做VUE路由跳转根据参数的值不同但是跳转的是同一个路由的功能。点击左边的目录,根据目录ID跳转不同的列表。如下图。

当我点击常用表单下面的属性的时候,都是跳转到表单页面,只是属性参数不同,数据不一样。
========================================================================
正常的路由跳转
this.$router.push({
path:'formmanagement',
query:{
formState:'日常办公'
}
})
但是我如果想要根据参数的值不同而去跳转相同的路由,以下是参数不同。
// 1.
this.$router.push({
path:'formmanagement',
query:{
formState:'作战指挥'
}
})
// 2.
this.$router.push({
path:'formmanagement',
query:{
formState:'应急处理'
}
})
但是当我点击跳转的时候右边的列表是没有刷新的。因为路由没有变化。虽然参数发生了变化,但是调用的依然是同一个组件,组件复用了所以不刷新。
所以这时候就要使用不同的路由来跳转。下面在路由后面添加参数的值就可以让路由变化从而重新刷新页面。
this.$router.push({
path:'formmanagement/:formState', name:'formmanagement', // 一定要写这个 query:{ formState:'应急处理' } })
此时还需要修改index.js里面的配置文件,路由后面加上:formState
{
path: '/formmanagement/:formState',
name: 'formmanagement', // 上面匹配这里的name
meta: {
requireAuth: true,
},
component:()=>import("@/pages/formmanagement/formmanagement"),
},
再点击目录访问页面,发现URL正常了,还不是我想要的结果。因为就算路由发生了变化,数据还是没有变化。
因为vue每次调用组件的时候会观察是否已经created,而我的组件是已经created的,所以当我id发生变化的时候,组件没有重新创建。因此要在组件中再加上一个方法。把自己要处理的数据写在next()之后。
beforeRouteUpdate (to, from, next) {
next()
this.formState = this.$route.params.formState
this.queryuserdata(); // 调用查询数据接口
}