一. Token出现的背景
1. 在早前的Web应用中,Web 基本上就是文档的浏览而已, 既然是浏览,作为服务器, 不需要记录谁在某一段时间里都浏览了什么文档,每次请求都是一个新的HTTP协议, 就是请求加响应, 尤其是我不用记住是谁刚刚发了HTTP请求,每个请求对我来说都是全新的;
2. 但是随着交互式Web应用的兴起,像在线购物网站,需要登录的网站等等,马上就面临一个问题,那就是要管理会话,必须记住哪些人登录系统, 哪些人往自己的购物车中放商品, 也就是说我必须把每个人区分开,这就是一个不小的挑战,因为HTTP请求是无状态的,所以想出的办法就是给大家发一个会话标识(session id), 说白了就是一个随机的字串,每个人收到的都不一样, 每次大家向我发起HTTP请求的时候,把这个字符串给一并捎过来, 这样我就能区分开谁是谁了;
3. 但是客户端只需要保存自身的session id,而服务器端则要保存所有客户端的session id ,这对服务器说是一个巨大的开销 , 严重的限制了服务器扩展能力;
Token的出现解决了这个问题,因为服务端不需要存储Token的信息,而是通过CPU的计算 + 数据的加密解密再核对Token的方式来验证用户是否合法(即HTTP请求信息有没有被篡改),让服务器内存得到释放;
4. session id可以被伪造,没有采取加密的方法!!!,一旦攻击者通过session id伪造攻击,就会给服务器带来压力甚至击垮服务器。
5. Token是通过加密算法(如:HMAC-SHA256算法)来实现session对象验证的,这样使得攻击者无法伪造token来达到攻击或者其他对服务器不利的行为。
【参考:https://www.cnblogs.com/moyand/p/9047978.html】
总结: Token的作用主要是这两点:
- 节省服务器内存
- 数据签名防伪造攻击
.
二. Token的优势
1. 无状态、可扩展:
. . 在客户端存储的Tokens是无状态的,并且能够被扩展。基于这种无状态和不存储Session信息,负载负载均衡器能够将用户信息从一个服务传到其他服务器上。如果我们将已验证的用户的信息保存在Session中,则每次请求都需要用户向已验证的服务器发送验证信息(称为Session亲和性)。用户量大时,可能会造成 一些拥堵。但是不要着急。使用tokens之后这些问题都迎刃而解,因为tokens自己hold住了用户的验证信息。
2.安全性
. . 请求中发送token而不再是发送cookie能够防止CSRF(跨站请求伪造)。即使在客户端使用cookie存储token,cookie也仅仅是一个存储机制而不是用于认证。不将信息存储在Session中,让我们少了对session操作。
. . token是有时效的,一段时间之后用户需要重新验证。我们也不一定需要等到token自动失效,token有撤回的操作,通过token revocataion可以使一个特定的token或是一组有相同认证的token无效。
3.可扩展性
. . Tokens能够创建与其它程序共享权限的程序。例如,能将一个随便的社交帐号和自己的大号(Fackbook或是Twitter)联系起来。当通过服务登录Twitter(我们将这个过程Buffer)时,我们可以将这些Buffer附到Twitter的数据流上(we are allowing Buffer to post to our Twitter stream)。
. . 使用tokens时,可以提供可选的权限给第三方应用程序。当用户想让另一个应用程序访问它们的数据,我们可以通过建立自己的API,得出特殊权限的tokens。
4.多平台跨域
. . 我们提前先来谈论一下CORS(跨域资源共享),对应用程序和服务进行扩展的时候,需要介入各种各种的设备和应用程序。
Having our API just serve data, we can also make the design choice to serve assets from a CDN. This eliminates the issues that CORS brings up after we set a quick header configuration for our application.
只要用户有一个通过了验证的token,数据和资源就能够在任何域上被请求到 !!!
Access-Control-Allow-Origin: *
.
三. Token的原理
1. 实现原理
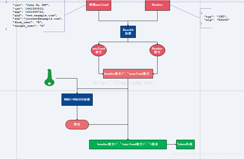
1.将荷载payload,以及Header信息进行Base64加密,形成密文payload密文,header密文。
2.将形成的密文用句号链接起来,用服务端秘钥进行HS256加密,生成签名.
3.将前面的两个密文后面用句号链接签名形成最终的token返回给服务端
注:
(1)用户请求时携带此token(分为三部分,header密文,payload密文,签名)到服务端,服务端解析第一部分(header密文),用Base64解密,可以知道用了什么算法进行签名,此处解析发现是HS256。
(2)服务端使用原来的秘钥与密文(header密文+"."+payload密文)同样进行HS256运算,然后用生成的签名与token携带的签名进行对比,若一致说明token合法,不一致说明原文被修改。
(3)判断是否过期,客户端通过用Base64解密第二部分(payload密文),可以知道荷载中授权时间,以及有效期。通过这个与当前时间对比发现token是否过期。
2. 实现思路
1.用户登录校验,校验成功后就返回Token给客户端。
2.客户端收到数据后保存在客户端
3.客户端每次访问API是携带Token到服务器端。
4.服务器端采用filter过滤器校验。校验成功则返回请求数据,校验失败则返回错误码
.
四. Token的Java实现
. . Java中实现Token的【生成、加密、解密、验证】的途径可以用 JWT(JSON Web Token)来实现,具体的实现流程可以参考以下文章:
https://blog.csdn.net/KKKun_Joe/article/details/81878231
.
【参考】
. [1] Token原理以及应用
. [2] Java实现基于token认证
来源:https://blog.csdn.net/AwayFuture/article/details/102753627